Definition Type: Element
Name: Fueling
Namespace: http://www.ACORD.org/standards/PC_Surety/ACORD1/xml/
Type: nsC:Fueling_Type
Containing Schema: acord-pcs-v1_16_0-ns-nodoc-codes.xsd
Abstract
Collapse XSD Schema Diagram:
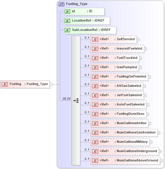
Drilldown into NumGallonsAboveGround in schema acord-pcs-v1_16_0-ns-nodoc-codes_xsd Drilldown into NumGallonsUnderground in schema acord-pcs-v1_16_0-ns-nodoc-codes_xsd Drilldown into NumGallonsMilitary in schema acord-pcs-v1_16_0-ns-nodoc-codes_xsd Drilldown into NumGallonsGenAviation in schema acord-pcs-v1_16_0-ns-nodoc-codes_xsd Drilldown into NumGallonsAirline in schema acord-pcs-v1_16_0-ns-nodoc-codes_xsd Drilldown into FuelingDoneDesc in schema acord-pcs-v1_16_0-ns-nodoc-codes_xsd Drilldown into AutoFuelSalesInd in schema acord-pcs-v1_16_0-ns-nodoc-codes_xsd Drilldown into JetFuelSalesInd in schema acord-pcs-v1_16_0-ns-nodoc-codes_xsd Drilldown into AVGasSalesInd in schema acord-pcs-v1_16_0-ns-nodoc-codes_xsd Drilldown into FuelingOnPremInd in schema acord-pcs-v1_16_0-ns-nodoc-codes_xsd Drilldown into GasPumpInd in schema acord-pcs-v1_16_0-ns-nodoc-codes_xsd Drilldown into FuelTruckInd in schema acord-pcs-v1_16_0-ns-nodoc-codes_xsd Drilldown into InsuredFuelsInd in schema acord-pcs-v1_16_0-ns-nodoc-codes_xsd Drilldown into SelfServInd in schema acord-pcs-v1_16_0-ns-nodoc-codes_xsd Drilldown into SubLocationRef in schema acord-pcs-v1_16_0-ns-nodoc-codes_xsd Drilldown into LocationRef in schema acord-pcs-v1_16_0-ns-nodoc-codes_xsd Drilldown into id in schema acord-pcs-v1_16_0-ns-nodoc-codes_xsd Drilldown into Fueling_Type in schema acord-pcs-v1_16_0-ns-nodoc-codes_xsdXSD Diagram of Fueling in schema acord-pcs-v1_16_0-ns-nodoc-codes_xsd (Acord - Property & Casualty/Surety Standards Program)
Collapse XSD Schema Code:
<xsd:element name="Fueling" type="Fueling_Type" />
Collapse Child Elements:
Name Type Min Occurs Max Occurs
SelfServInd nsC:SelfServInd 0 1
InsuredFuelsInd nsC:InsuredFuelsInd 0 1
FuelTruckInd nsC:FuelTruckInd 0 1
GasPumpInd nsC:GasPumpInd 0 1
FuelingOnPremInd nsC:FuelingOnPremInd 0 1
AVGasSalesInd nsC:AVGasSalesInd 0 1
JetFuelSalesInd nsC:JetFuelSalesInd 0 1
AutoFuelSalesInd nsC:AutoFuelSalesInd 0 1
FuelingDoneDesc nsC:FuelingDoneDesc 0 1
NumGallonsAirline nsC:NumGallonsAirline 0 1
NumGallonsGenAviation nsC:NumGallonsGenAviation 0 1
NumGallonsMilitary nsC:NumGallonsMilitary 0 1
NumGallonsUnderground nsC:NumGallonsUnderground 0 1
NumGallonsAboveGround nsC:NumGallonsAboveGround 0 1
Collapse Child Attributes:
Name Type Default Value Use
id nsC:id (Optional)
LocationRef nsC:LocationRef (Optional)
SubLocationRef nsC:SubLocationRef (Optional)
Collapse Derivation Tree: