Definition Type: Element
Name: PropertySchedule
Namespace: http://www.ACORD.org/standards/PC_Surety/ACORD1/xml/
Type: nsC:PropertySchedule_Type
Containing Schema: acord-pcs-v1_16_0-ns-nodoc-codes.xsd
Abstract
Collapse XSD Schema Diagram:
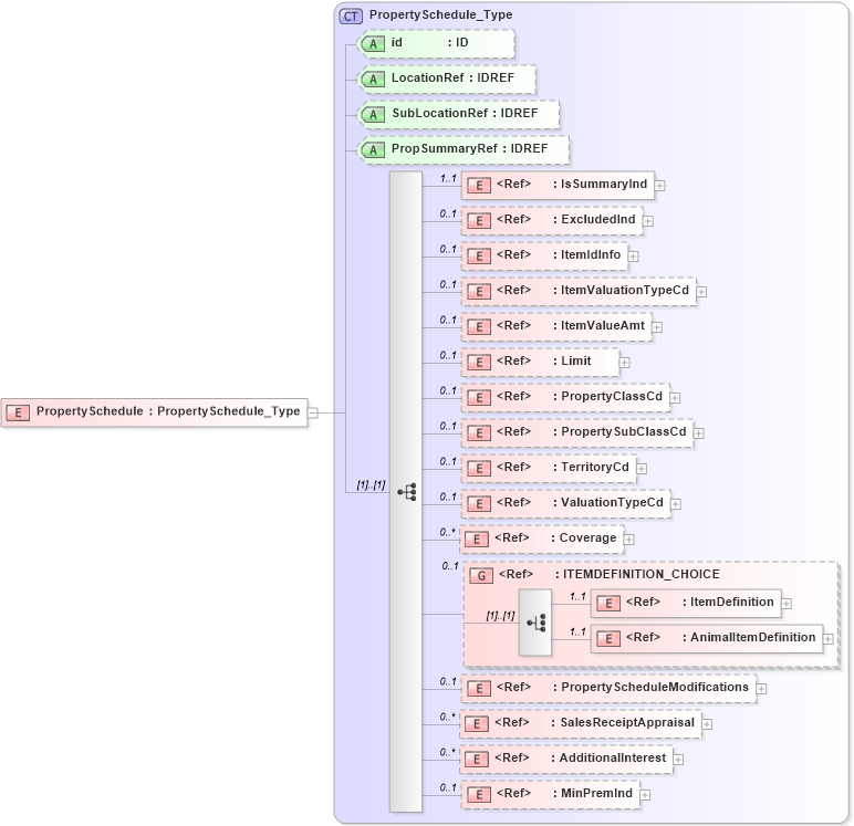
Drilldown into MinPremInd in schema acord-pcs-v1_16_0-ns-nodoc-codes_xsd Drilldown into AdditionalInterest in schema acord-pcs-v1_16_0-ns-nodoc-codes_xsd Drilldown into SalesReceiptAppraisal in schema acord-pcs-v1_16_0-ns-nodoc-codes_xsd Drilldown into PropertyScheduleModifications in schema acord-pcs-v1_16_0-ns-nodoc-codes_xsd Drilldown into AnimalItemDefinition in schema acord-pcs-v1_16_0-ns-nodoc-codes_xsd Drilldown into ItemDefinition in schema acord-pcs-v1_16_0-ns-nodoc-codes_xsd Drilldown into ITEMDEFINITION_CHOICE in schema acord-pcs-v1_16_0-ns-nodoc-codes_xsd Drilldown into Coverage in schema acord-pcs-v1_16_0-ns-nodoc-codes_xsd Drilldown into ValuationTypeCd in schema acord-pcs-v1_16_0-ns-nodoc-codes_xsd Drilldown into TerritoryCd in schema acord-pcs-v1_16_0-ns-nodoc-codes_xsd Drilldown into PropertySubClassCd in schema acord-pcs-v1_16_0-ns-nodoc-codes_xsd Drilldown into PropertyClassCd in schema acord-pcs-v1_16_0-ns-nodoc-codes_xsd Drilldown into Limit in schema acord-pcs-v1_16_0-ns-nodoc-codes_xsd Drilldown into ItemValueAmt in schema acord-pcs-v1_16_0-ns-nodoc-codes_xsd Drilldown into ItemValuationTypeCd in schema acord-pcs-v1_16_0-ns-nodoc-codes_xsd Drilldown into ItemIdInfo in schema acord-pcs-v1_16_0-ns-nodoc-codes_xsd Drilldown into ExcludedInd in schema acord-pcs-v1_16_0-ns-nodoc-codes_xsd Drilldown into IsSummaryInd in schema acord-pcs-v1_16_0-ns-nodoc-codes_xsd Drilldown into PropSummaryRef in schema acord-pcs-v1_16_0-ns-nodoc-codes_xsd Drilldown into SubLocationRef in schema acord-pcs-v1_16_0-ns-nodoc-codes_xsd Drilldown into LocationRef in schema acord-pcs-v1_16_0-ns-nodoc-codes_xsd Drilldown into id in schema acord-pcs-v1_16_0-ns-nodoc-codes_xsd Drilldown into PropertySchedule_Type in schema acord-pcs-v1_16_0-ns-nodoc-codes_xsdXSD Diagram of PropertySchedule in schema acord-pcs-v1_16_0-ns-nodoc-codes_xsd (Acord - Property & Casualty/Surety Standards Program)
Collapse XSD Schema Code:
<xsd:element name="PropertySchedule" type="PropertySchedule_Type" />
Collapse Child Elements:
Name Type Min Occurs Max Occurs
IsSummaryInd nsC:IsSummaryInd 1 1
ExcludedInd nsC:ExcludedInd 0 1
ItemIdInfo nsC:ItemIdInfo 0 1
ItemValuationTypeCd nsC:ItemValuationTypeCd 0 1
ItemValueAmt nsC:ItemValueAmt 0 1
Limit nsC:Limit 0 1
PropertyClassCd nsC:PropertyClassCd 0 1
PropertySubClassCd nsC:PropertySubClassCd 0 1
TerritoryCd nsC:TerritoryCd 0 1
ValuationTypeCd nsC:ValuationTypeCd 0 1
Coverage nsC:Coverage 0 unbounded
ItemDefinition nsC:ItemDefinition 1 1
AnimalItemDefinition nsC:AnimalItemDefinition 1 1
PropertyScheduleModifications nsC:PropertyScheduleModifications 0 1
SalesReceiptAppraisal nsC:SalesReceiptAppraisal 0 unbounded
AdditionalInterest nsC:AdditionalInterest 0 unbounded
MinPremInd nsC:MinPremInd 0 1
<xs:group> nsC:ITEMDEFINITION_CHOICE 0 1
Collapse Child Attributes:
Name Type Default Value Use
id nsC:id (Optional)
LocationRef nsC:LocationRef (Optional)
SubLocationRef nsC:SubLocationRef (Optional)
PropSummaryRef nsC:PropSummaryRef (Optional)
Collapse Derivation Tree: