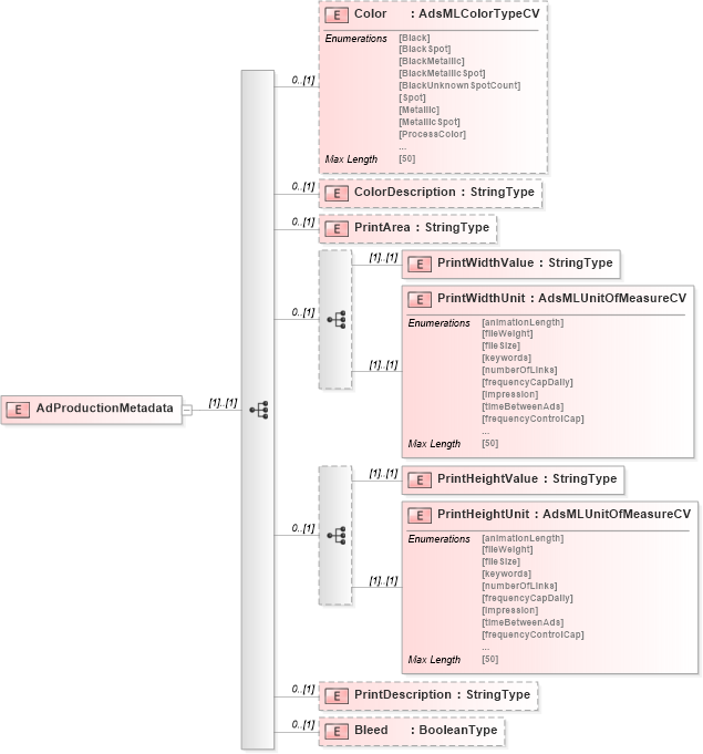
<xs:element name="AdProductionMetadata">
<xs:complexType>
<xs:sequence>
<xs:element name="Color" type="adsml-cv:AdsMLColorTypeCV" minOccurs="0" />
<xs:element name="ColorDescription" type="adsml:StringType" minOccurs="0" />
<xs:element name="PrintArea" type="adsml:StringType" minOccurs="0" />
<xs:sequence minOccurs="0">
<xs:element name="PrintWidthValue" type="adsml:StringType" />
<xs:element name="PrintWidthUnit" type="adsml-cv:AdsMLUnitOfMeasureCV" />
</xs:sequence>
<xs:sequence minOccurs="0">
<xs:element name="PrintHeightValue" type="adsml:StringType" />
<xs:element name="PrintHeightUnit" type="adsml-cv:AdsMLUnitOfMeasureCV" />
</xs:sequence>
<xs:element name="PrintDescription" type="adsml:StringType" minOccurs="0" />
<xs:element name="Bleed" type="adsml:BooleanType" minOccurs="0" />
</xs:sequence>
</xs:complexType>
</xs:element>
|