Definition Type: Element
Name: AdProductionMetadata
Namespace: http://www.adsml.org/adsmladticket/1.0
Containing Schema: AdsMLAdTicket-1.0-PublicTypeLibrary-AS.xsd
Abstract
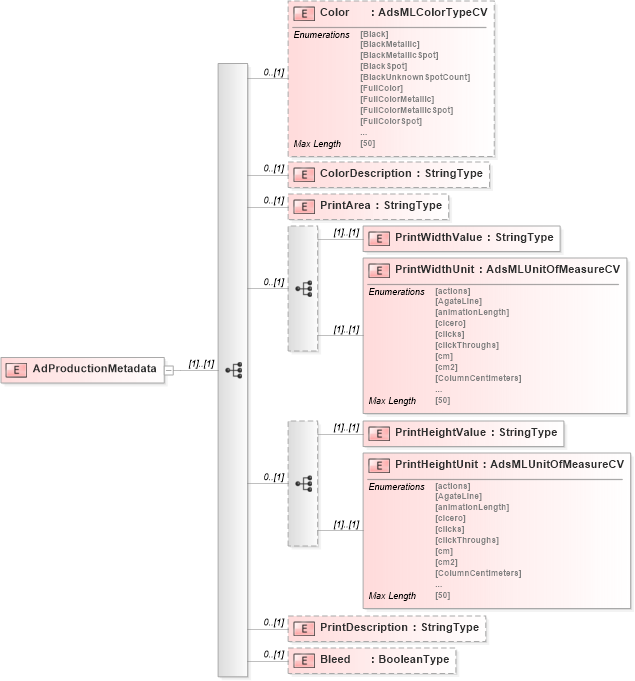
Collapse XSD Schema Diagram:
Drilldown into Bleed in schema adsmladticket-1_0-publictypelibrary-as_xsd Drilldown into PrintDescription in schema adsmladticket-1_0-publictypelibrary-as_xsd Drilldown into PrintHeightUnit in schema adsmladticket-1_0-publictypelibrary-as_xsd Drilldown into PrintHeightValue in schema adsmladticket-1_0-publictypelibrary-as_xsd Drilldown into PrintWidthUnit in schema adsmladticket-1_0-publictypelibrary-as_xsd Drilldown into PrintWidthValue in schema adsmladticket-1_0-publictypelibrary-as_xsd Drilldown into PrintArea in schema adsmladticket-1_0-publictypelibrary-as_xsd Drilldown into ColorDescription in schema adsmladticket-1_0-publictypelibrary-as_xsd Drilldown into Color in schema adsmladticket-1_0-publictypelibrary-as_xsdXSD Diagram of AdProductionMetadata in schema adsmladticket-1_0-publictypelibrary-as_xsd (AdsML)
Collapse XSD Schema Code:
<xs:element name="AdProductionMetadata">
    <xs:complexType>
        <xs:sequence>
            <xs:element name="Color" type="adsml-cv:AdsMLColorTypeCV" minOccurs="0" />
            <xs:element name="ColorDescription" type="adsml:StringType" minOccurs="0" />
            <xs:element name="PrintArea" type="adsml:StringType" minOccurs="0" />
            <xs:sequence minOccurs="0">
                <xs:element name="PrintWidthValue" type="adsml:StringType" />
                <xs:element name="PrintWidthUnit" type="adsml-cv:AdsMLUnitOfMeasureCV" />
            </xs:sequence>
            <xs:sequence minOccurs="0">
                <xs:element name="PrintHeightValue" type="adsml:StringType" />
                <xs:element name="PrintHeightUnit" type="adsml-cv:AdsMLUnitOfMeasureCV" />
            </xs:sequence>
            <xs:element name="PrintDescription" type="adsml:StringType" minOccurs="0" />
            <xs:element name="Bleed" type="adsml:BooleanType" minOccurs="0" />
        </xs:sequence>
    </xs:complexType>
</xs:element>
Collapse Child Elements:
Name Type Min Occurs Max Occurs
Color adsml-at:Color 0 (1)
ColorDescription adsml-at:ColorDescription 0 (1)
PrintArea adsml-at:PrintArea 0 (1)
PrintWidthValue adsml-at:PrintWidthValue (1) (1)
PrintWidthUnit adsml-at:PrintWidthUnit (1) (1)
PrintHeightValue adsml-at:PrintHeightValue (1) (1)
PrintHeightUnit adsml-at:PrintHeightUnit (1) (1)
PrintDescription adsml-at:PrintDescription 0 (1)
Bleed adsml-at:Bleed 0 (1)