Definition Type: Element
Name: AdsMLItem.AdvertisementPublication
Namespace: http://www.adsml.org/adsmlfinancials/1.5
Type: adsml-fi:Item.AdvertisementPublicationType
Containing Schema: AdsMLFinancials-1.5-PublicTypeLibrary-AS.xsd
Abstract
Collapse XSD Schema Diagram:
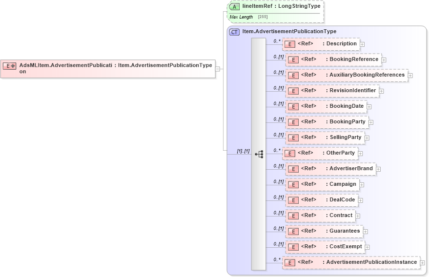
Drilldown into AdvertisementPublicationInstance in schema adsmlfinancials-1_5-publictypelibrary-as_xsd Drilldown into CostExempt in schema adsmlbookings-2_5-publictypelibrary-as_xsd Drilldown into Guarantees in schema adsmlbookings-2_5-publictypelibrary-as_xsd Drilldown into Contract in schema adsmltypelibrary-2_0-as_xsd Drilldown into DealCode in schema adsmlbookings-2_5-publictypelibrary-as_xsd Drilldown into Campaign in schema adsmltypelibrary-2_0-as_xsd Drilldown into AdvertiserBrand in schema adsmlbookings-2_5-publictypelibrary-as_xsd Drilldown into OtherParty in schema adsmltypelibrary-2_0-as_xsd Drilldown into SellingParty in schema adsmltypelibrary-2_0-as_xsd Drilldown into BookingParty in schema adsmltypelibrary-2_0-as_xsd Drilldown into BookingDate in schema adsmlbookings-2_5-publictypelibrary-as_xsd Drilldown into RevisionIdentifier in schema adsmltypelibrary-2_0-as_xsd Drilldown into AuxiliaryBookingReferences in schema adsmlbookings-2_5-publictypelibrary-as_xsd Drilldown into BookingReference in schema adsmlbookings-2_5-publictypelibrary-as_xsd Drilldown into Description in schema adsmltypelibrary-2_0-as_xsd Drilldown into Item.AdvertisementPublicationType in schema adsmlfinancials-1_5-publictypelibrary-as_xsd Drilldown into lineItemRef in schema adsmlfinancials-1_5-publictypelibrary-as_xsdXSD Diagram of AdsMLItem.AdvertisementPublication in schema adsmlfinancials-1_5-publictypelibrary-as_xsd (AdsML)
Collapse XSD Schema Code:
<xs:element name="AdsMLItem.AdvertisementPublication">
    <xs:complexType>
        <xs:complexContent>
            <xs:extension base="Item.AdvertisementPublicationType">
                <xs:attribute name="lineItemRef" type="adsml:LongStringType" />
            </xs:extension>
        </xs:complexContent>
    </xs:complexType>
</xs:element>
Collapse Child Elements:
Name Type Min Occurs Max Occurs
Description adsml:Description 0 unbounded
BookingReference adsml-bo:BookingReference 0 (1)
AuxiliaryBookingReferences adsml-bo:AuxiliaryBookingReferences 0 (1)
RevisionIdentifier adsml:RevisionIdentifier 0 (1)
BookingDate adsml-bo:BookingDate 0 (1)
BookingParty adsml:BookingParty 0 (1)
SellingParty adsml:SellingParty 0 (1)
OtherParty adsml:OtherParty 0 unbounded
AdvertiserBrand adsml-bo:AdvertiserBrand 0 (1)
Campaign adsml:Campaign 0 (1)
DealCode adsml-bo:DealCode 0 (1)
Contract adsml:Contract 0 (1)
Guarantees adsml-bo:Guarantees 0 (1)
CostExempt adsml-bo:CostExempt 0 (1)
AdvertisementPublicationInstance adsml-fi:AdvertisementPublicationInstance 0 unbounded
Collapse Child Attributes:
Name Type Default Value Use
lineItemRef adsml-fi:lineItemRef (Optional)
Collapse Derivation Tree: