Definition Type: ComplexType
Name: AddressDetails
Namespace: urn:oasis:names:tc:ciq:xsdschema:xAL:2.0
Containing Schema: xAL.xsd
Abstract
Collapse XSD Schema Diagram:
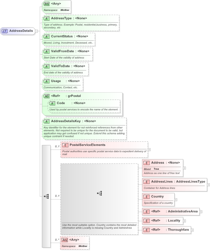
Drilldown into Thoroughfare in schema xal_xsd Drilldown into Locality in schema xal_xsd Drilldown into AdministrativeArea in schema xal_xsd Drilldown into Country in schema xal_xsd Drilldown into AddressLines in schema xal_xsd Drilldown into Address in schema xal_xsd Drilldown into PostalServiceElements in schema xal_xsd Drilldown into AddressDetailsKey in schema xal_xsd Drilldown into Code in schema xal_xsd Drilldown into grPostal in schema xal_xsd Drilldown into Usage in schema xal_xsd Drilldown into ValidToDate in schema xal_xsd Drilldown into ValidFromDate in schema xal_xsd Drilldown into CurrentStatus in schema xal_xsd Drilldown into AddressType in schema xal_xsdXSD Diagram of AddressDetails in schema xal_xsd (OASIS Election Markup Language (EML))
Collapse XSD Schema Code:
<xs:complexType name="AddressDetails">
    <xs:sequence>
        <xs:element name="PostalServiceElements" minOccurs="0">
            <xs:annotation>
                <xs:documentation>Postal authorities use specific postal service data to expedient delivery of mail</xs:documentation>
            </xs:annotation>
            <xs:complexType>
                <xs:sequence>
                    <xs:element name="AddressIdentifier" minOccurs="0" maxOccurs="unbounded">
                        <xs:annotation>
                            <xs:documentation>A unique identifier of an address assigned by postal authorities. Example: DPID in Australia</xs:documentation>
                        </xs:annotation>
                        <xs:complexType mixed="true">
                            <xs:attribute name="IdentifierType">
                                <xs:annotation>
                                    <xs:documentation>Type of identifier. eg. DPID as in Australia</xs:documentation>
                                </xs:annotation>
                            </xs:attribute>
                            <xs:attribute name="Type" />
                            <xs:attributeGroup ref="grPostal" />
                            <xs:anyAttribute namespace="##other" />
                        </xs:complexType>
                    </xs:element>
                    <xs:element name="EndorsementLineCode" minOccurs="0">
                        <xs:annotation>
                            <xs:documentation>Directly affects postal service distribution</xs:documentation>
                        </xs:annotation>
                        <xs:complexType mixed="true">
                            <xs:attribute name="Type">
                                <xs:annotation>
                                    <xs:documentation>Specific to postal service</xs:documentation>
                                </xs:annotation>
                            </xs:attribute>
                            <xs:attributeGroup ref="grPostal" />
                            <xs:anyAttribute namespace="##other" />
                        </xs:complexType>
                    </xs:element>
                    <xs:element name="KeyLineCode" minOccurs="0">
                        <xs:annotation>
                            <xs:documentation>Required for some postal services</xs:documentation>
                        </xs:annotation>
                        <xs:complexType mixed="true">
                            <xs:attribute name="Type">
                                <xs:annotation>
                                    <xs:documentation>Specific to postal service</xs:documentation>
                                </xs:annotation>
                            </xs:attribute>
                            <xs:attributeGroup ref="grPostal" />
                            <xs:anyAttribute namespace="##other" />
                        </xs:complexType>
                    </xs:element>
                    <xs:element name="Barcode" minOccurs="0">
                        <xs:annotation>
                            <xs:documentation>Required for some postal services</xs:documentation>
                        </xs:annotation>
                        <xs:complexType mixed="true">
                            <xs:attribute name="Type">
                                <xs:annotation>
                                    <xs:documentation>Specific to postal service</xs:documentation>
                                </xs:annotation>
                            </xs:attribute>
                            <xs:attributeGroup ref="grPostal" />
                            <xs:anyAttribute namespace="##other" />
                        </xs:complexType>
                    </xs:element>
                    <xs:element name="SortingCode" minOccurs="0">
                        <xs:annotation>
                            <xs:documentation>Used for sorting addresses. Values may for example be CEDEX 16 (France)</xs:documentation>
                        </xs:annotation>
                        <xs:complexType>
                            <xs:attribute name="Type">
                                <xs:annotation>
                                    <xs:documentation>Specific to postal service</xs:documentation>
                                </xs:annotation>
                            </xs:attribute>
                            <xs:attributeGroup ref="grPostal" />
                        </xs:complexType>
                    </xs:element>
                    <xs:element name="AddressLatitude" minOccurs="0">
                        <xs:annotation>
                            <xs:documentation>Latitude of delivery address</xs:documentation>
                        </xs:annotation>
                        <xs:complexType mixed="true">
                            <xs:attribute name="Type">
                                <xs:annotation>
                                    <xs:documentation>Specific to postal service</xs:documentation>
                                </xs:annotation>
                            </xs:attribute>
                            <xs:attributeGroup ref="grPostal" />
                            <xs:anyAttribute namespace="##other" />
                        </xs:complexType>
                    </xs:element>
                    <xs:element name="AddressLatitudeDirection" minOccurs="0">
                        <xs:annotation>
                            <xs:documentation>Latitude direction of delivery address;N = North and S = South</xs:documentation>
                        </xs:annotation>
                        <xs:complexType mixed="true">
                            <xs:annotation>
                                <xs:documentation>Specific to postal service</xs:documentation>
                            </xs:annotation>
                            <xs:attribute name="Type" />
                            <xs:attributeGroup ref="grPostal" />
                            <xs:anyAttribute namespace="##other" />
                        </xs:complexType>
                    </xs:element>
                    <xs:element name="AddressLongitude" minOccurs="0">
                        <xs:annotation>
                            <xs:documentation>Longtitude of delivery address</xs:documentation>
                        </xs:annotation>
                        <xs:complexType mixed="true">
                            <xs:attribute name="Type">
                                <xs:annotation>
                                    <xs:documentation>Specific to postal service</xs:documentation>
                                </xs:annotation>
                            </xs:attribute>
                            <xs:attributeGroup ref="grPostal" />
                            <xs:anyAttribute namespace="##other" />
                        </xs:complexType>
                    </xs:element>
                    <xs:element name="AddressLongitudeDirection" minOccurs="0">
                        <xs:annotation>
                            <xs:documentation>Longtitude direction of delivery address;N=North and S=South</xs:documentation>
                        </xs:annotation>
                        <xs:complexType mixed="true">
                            <xs:attribute name="Type">
                                <xs:annotation>
                                    <xs:documentation>Specific to postal service</xs:documentation>
                                </xs:annotation>
                            </xs:attribute>
                            <xs:attributeGroup ref="grPostal" />
                            <xs:anyAttribute namespace="##other" />
                        </xs:complexType>
                    </xs:element>
                    <xs:element name="SupplementaryPostalServiceData" minOccurs="0" maxOccurs="unbounded">
                        <xs:annotation>
                            <xs:documentation>any postal service elements not covered by the container can be represented using this element</xs:documentation>
                        </xs:annotation>
                        <xs:complexType mixed="true">
                            <xs:attribute name="Type">
                                <xs:annotation>
                                    <xs:documentation>Specific to postal service</xs:documentation>
                                </xs:annotation>
                            </xs:attribute>
                            <xs:attributeGroup ref="grPostal" />
                            <xs:anyAttribute namespace="##other" />
                        </xs:complexType>
                    </xs:element>
                    <xs:any namespace="##other" minOccurs="0" maxOccurs="unbounded" />
                </xs:sequence>
                <xs:attribute name="Type">
                    <xs:annotation>
                        <xs:documentation>USPS, ECMA, UN/PROLIST, etc</xs:documentation>
                    </xs:annotation>
                </xs:attribute>
                <xs:anyAttribute namespace="##other" />
            </xs:complexType>
        </xs:element>
        <xs:choice minOccurs="0">
            <xs:annotation>
                <xs:documentation>Use the most suitable option. Country contains the most detailed information while Locality is missing Country and AdminArea</xs:documentation>
            </xs:annotation>
            <xs:element name="Address">
                <xs:annotation>
                    <xs:documentation>Address as one line of free text</xs:documentation>
                </xs:annotation>
                <xs:complexType mixed="true">
                    <xs:attribute name="Type">
                        <xs:annotation>
                            <xs:documentation>Postal, residential, corporate, etc</xs:documentation>
                        </xs:annotation>
                    </xs:attribute>
                    <xs:attributeGroup ref="grPostal" />
                    <xs:anyAttribute namespace="##other" />
                </xs:complexType>
            </xs:element>
            <xs:element name="AddressLines" type="AddressLinesType">
                <xs:annotation>
                    <xs:documentation>Container for Address lines</xs:documentation>
                </xs:annotation>
            </xs:element>
            <xs:element name="Country">
                <xs:annotation>
                    <xs:documentation>Specification of a country</xs:documentation>
                </xs:annotation>
                <xs:complexType>
                    <xs:sequence>
                        <xs:element ref="AddressLine" minOccurs="0" maxOccurs="unbounded" />
                        <xs:element name="CountryNameCode" minOccurs="0" maxOccurs="unbounded">
                            <xs:annotation>
                                <xs:documentation>A country code according to the specified scheme</xs:documentation>
                            </xs:annotation>
                            <xs:complexType mixed="true">
                                <xs:attribute name="Scheme">
                                    <xs:annotation>
                                        <xs:documentation>Country code scheme possible values, but not limited to: iso.3166-2, iso.3166-3 for two and three character country codes.</xs:documentation>
                                    </xs:annotation>
                                </xs:attribute>
                                <xs:attributeGroup ref="grPostal" />
                                <xs:anyAttribute namespace="##other" />
                            </xs:complexType>
                        </xs:element>
                        <xs:element ref="CountryName" minOccurs="0" maxOccurs="unbounded" />
                        <xs:choice minOccurs="0">
                            <xs:element ref="AdministrativeArea" />
                            <xs:element ref="Locality" />
                            <xs:element ref="Thoroughfare" />
                        </xs:choice>
                        <xs:any namespace="##other" minOccurs="0" maxOccurs="unbounded" />
                    </xs:sequence>
                    <xs:anyAttribute namespace="##other" />
                </xs:complexType>
            </xs:element>
            <xs:element ref="AdministrativeArea" />
            <xs:element ref="Locality" />
            <xs:element ref="Thoroughfare" />
        </xs:choice>
        <xs:any namespace="##other" minOccurs="0" maxOccurs="unbounded" />
    </xs:sequence>
    <xs:attribute name="AddressType">
        <xs:annotation>
            <xs:documentation>Type of address. Example: Postal, residential,business, primary, secondary, etc</xs:documentation>
        </xs:annotation>
    </xs:attribute>
    <xs:attribute name="CurrentStatus">
        <xs:annotation>
            <xs:documentation>Moved, Living, Investment, Deceased, etc..</xs:documentation>
        </xs:annotation>
    </xs:attribute>
    <xs:attribute name="ValidFromDate">
        <xs:annotation>
            <xs:documentation>Start Date of the validity of address</xs:documentation>
        </xs:annotation>
    </xs:attribute>
    <xs:attribute name="ValidToDate">
        <xs:annotation>
            <xs:documentation>End date of the validity of address</xs:documentation>
        </xs:annotation>
    </xs:attribute>
    <xs:attribute name="Usage">
        <xs:annotation>
            <xs:documentation>Communication, Contact, etc.</xs:documentation>
        </xs:annotation>
    </xs:attribute>
    <xs:attributeGroup ref="grPostal" />
    <xs:attribute name="AddressDetailsKey">
        <xs:annotation>
            <xs:documentation>Key identifier for the element for not reinforced references from other elements. Not required to be unique for the document to be valid, but application may get confused if not unique. Extend this schema adding unique contraint if needed.</xs:documentation>
        </xs:annotation>
    </xs:attribute>
    <xs:anyAttribute namespace="##other" />
</xs:complexType>
Collapse Child Elements:
Name Type Min Occurs Max Occurs
PostalServiceElements xal:PostalServiceElements 0 (1)
Address xal:Address (1) (1)
AddressLines xal:AddressLines (1) (1)
Country xal:Country (1) (1)
AdministrativeArea xal:AdministrativeArea (1) (1)
Locality xal:Locality (1) (1)
Thoroughfare xal:Thoroughfare (1) (1)
<xs:any> Allowed namespace: '##other' 0 unbounded
Collapse Child Attributes:
Name Type Default Value Use
AddressType xal:AddressType (Optional)
CurrentStatus xal:CurrentStatus (Optional)
ValidFromDate xal:ValidFromDate (Optional)
ValidToDate xal:ValidToDate (Optional)
Usage xal:Usage (Optional)
Code xal:Code (Optional)
AddressDetailsKey xal:AddressDetailsKey (Optional)
<anyAttribute> Allowed namespace: '##other'
Collapse Derivation Tree:
Collapse References:
xal:AddressDetailsnsA:AuthorityAddressStructure, nsA:ElectoralAddressStructure, nsA:MailingAddressStructure, nsA:OfficialAddressStructure, nsA:PhysicalAddressStructure, nsA:PostalLocationStructure, nsA:ProxyAddressStructure, nsA:QualifyingAddressStructure,
Collapse Comments:
blog comments powered by Disqus