Definition Type: ComplexType
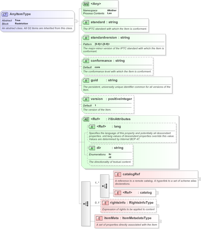
Name: AnyItemType
Namespace: http://iptc.org/std/nar/2006-10-01/
Containing Schema: NAR_1.3-spec-Framework-Core.xsd
Abstract True
Documentation:
An abstract class. All G2 items are inherited from this class.
Collapse XSD Schema Diagram:
Drilldown into itemMeta in schema nar_1_3-spec-framework-core_xsd Drilldown into rightsInfo in schema nar_1_3-spec-framework-core_xsd Drilldown into catalog in schema nar_1_3-spec-framework-core_xsd Drilldown into catalogRef in schema nar_1_3-spec-framework-core_xsd Drilldown into dir in schema nar_1_3-spec-framework-core_xsd Drilldown into lang in schema xml_xsd Drilldown into i18nAttributes in schema nar_1_3-spec-framework-core_xsd Drilldown into version in schema nar_1_3-spec-framework-core_xsd Drilldown into guid in schema nar_1_3-spec-framework-core_xsd Drilldown into conformance in schema nar_1_3-spec-framework-core_xsd Drilldown into standardversion in schema nar_1_3-spec-framework-core_xsd Drilldown into standard in schema nar_1_3-spec-framework-core_xsdXSD Diagram of AnyItemType in schema nar_1_3-spec-framework-core_xsd (EventsML - News Exchange Format)
Collapse XSD Schema Code:
<xs:complexType name="AnyItemType" abstract="true" block="restriction">
    <xs:annotation>
        <xs:documentation>An abstract class. All G2 items are inherited from this class.</xs:documentation>
    </xs:annotation>
    <xs:sequence>
        <xs:choice maxOccurs="unbounded">
            <xs:element name="catalogRef">
                <xs:annotation>
                    <xs:documentation>A reference to a remote catalog. A hyperlink to a set of scheme alias declarations.</xs:documentation>
                </xs:annotation>
                <xs:complexType>
                    <xs:sequence>
                        <xs:element ref="title" minOccurs="0" maxOccurs="unbounded">
                            <xs:annotation>
                                <xs:documentation>A short natural language name for the catalog.</xs:documentation>
                            </xs:annotation>
                        </xs:element>
                    </xs:sequence>
                    <xs:attribute name="href" type="IRIType" use="required">
                        <xs:annotation>
                            <xs:documentation>A hyperlink to a remote Catalog.</xs:documentation>
                        </xs:annotation>
                    </xs:attribute>
                    <xs:anyAttribute namespace="##other" processContents="lax">
                        <xs:annotation>
                            <xs:documentation>Any other attributes from other namespaces.</xs:documentation>
                        </xs:annotation>
                    </xs:anyAttribute>
                </xs:complexType>
            </xs:element>
            <xs:element ref="catalog" />
        </xs:choice>
        <xs:element name="rightsInfo" type="RightsInfoType" minOccurs="0">
            <xs:annotation>
                <xs:documentation>Expression of rights to be applied to content</xs:documentation>
            </xs:annotation>
        </xs:element>
        <xs:element name="itemMeta" type="ItemMetadataType">
            <xs:annotation>
                <xs:documentation>A set of properties directly associated with the Item</xs:documentation>
            </xs:annotation>
        </xs:element>
    </xs:sequence>
    <xs:attribute name="standard" type="xs:string" use="required">
        <xs:annotation>
            <xs:documentation>The IPTC standard with which the Item is conformant.</xs:documentation>
        </xs:annotation>
    </xs:attribute>
    <xs:attribute name="standardversion" use="required">
        <xs:annotation>
            <xs:documentation>The major-minor version of the IPTC standard with which the Item is conformant.</xs:documentation>
        </xs:annotation>
        <xs:simpleType>
            <xs:restriction base="xs:string">
                <xs:pattern value="[0-9]+\.[0-9]+" />
            </xs:restriction>
        </xs:simpleType>
    </xs:attribute>
    <xs:attribute name="conformance" type="xs:string" default="core">
        <xs:annotation>
            <xs:documentation>The conformance level with which the Item is conformant.</xs:documentation>
        </xs:annotation>
    </xs:attribute>
    <xs:attribute name="guid" type="xs:string" use="required">
        <xs:annotation>
            <xs:documentation>The persistent, universally unique identifier common for all versions of the Item.</xs:documentation>
        </xs:annotation>
    </xs:attribute>
    <xs:attribute name="version" type="xs:positiveInteger" default="1">
        <xs:annotation>
            <xs:documentation>The version of the Item. </xs:documentation>
        </xs:annotation>
    </xs:attribute>
    <xs:attributeGroup ref="i18nAttributes" />
    <xs:anyAttribute namespace="##other" processContents="lax" />
    <!-- rev3 : schema renamed standardversion -->
</xs:complexType>
Collapse Child Elements:
Name Type Min Occurs Max Occurs
catalogRef nsA:catalogRef (1) (1)
catalog nsA:catalog (1) (1)
rightsInfo nsA:rightsInfo 0 (1)
itemMeta nsA:itemMeta (1) (1)
Collapse Child Attributes:
Name Type Default Value Use
standard nsA:standard Required
standardversion nsA:standardversion Required
conformance nsA:conformance core (Optional)
guid nsA:guid Required
version nsA:version 1 (Optional)
lang nsB:lang (Optional)
dir nsA:dir (Optional)
<anyAttribute> Allowed namespace: '##other'
Collapse Derivation Tree:
Collapse References:
nsA:conceptItem, nsA:knowledgeItem, nsA:packageItem
Collapse Comments:
blog comments powered by Disqus