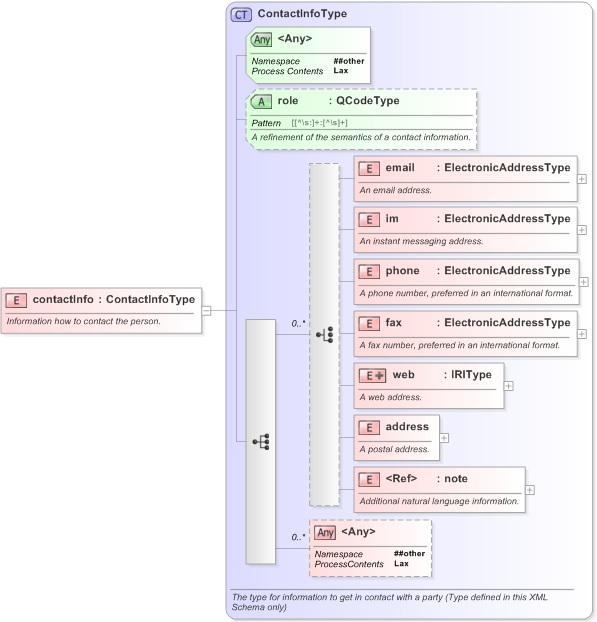
Definition Type: Element
Name: contactInfo
Namespace: http://iptc.org/std/nar/2006-10-01/
Type: nsA:ContactInfoType
Containing Schema: NAR_1.3-spec-Framework-Core.xsd
MinOccurs (1)
MaxOccurs (1)
Abstract
Documentation:
Information how to contact the person.
Collapse XSD Schema Diagram:
Drilldown into note in schema nar_1_3-spec-framework-core_xsd Drilldown into address in schema nar_1_3-spec-framework-core_xsd Drilldown into web in schema nar_1_3-spec-framework-core_xsd Drilldown into fax in schema nar_1_3-spec-framework-core_xsd Drilldown into phone in schema nar_1_3-spec-framework-core_xsd Drilldown into im in schema nar_1_3-spec-framework-core_xsd Drilldown into email in schema nar_1_3-spec-framework-core_xsd Drilldown into role in schema nar_1_3-spec-framework-core_xsd Drilldown into ContactInfoType in schema nar_1_3-spec-framework-core_xsdXSD Diagram of contactInfo in schema nar_1_3-spec-framework-core_xsd (EventsML - News Exchange Format)
Collapse XSD Schema Code:
<xs:element name="contactInfo" type="ContactInfoType">
    <xs:annotation>
        <xs:documentation>Information how to contact the person.</xs:documentation>
    </xs:annotation>
</xs:element>
Collapse Child Elements:
Name Type Min Occurs Max Occurs
email nsA:email (1) (1)
im nsA:im (1) (1)
phone nsA:phone (1) (1)
fax nsA:fax (1) (1)
web nsA:web (1) (1)
address nsA:address (1) (1)
note nsA:note (1) (1)
<xs:any> Allowed namespace: '##other' 0 unbounded
Collapse Child Attributes:
Name Type Default Value Use
role nsA:role (Optional)
<anyAttribute> Allowed namespace: '##other'
Collapse Derivation Tree:
Collapse Comments:
blog comments powered by Disqus