Definition Type: Element
Name: contentMeta
Namespace: http://iptc.org/std/nar/2006-10-01/
Type: nsA:ContentMetadataType
Containing Schema: EventsML-G2_1.1-spec-ConceptItem-Power.xsd
MinOccurs 0
MaxOccurs (1)
Abstract
Collapse XSD Schema Diagram:
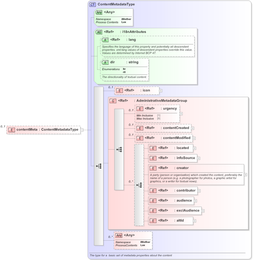
Drilldown into altId in schema nar_1_3-spec-framework-power_xsd Drilldown into exclAudience in schema nar_1_3-spec-framework-power_xsd Drilldown into audience in schema nar_1_3-spec-framework-power_xsd Drilldown into contributor in schema nar_1_3-spec-framework-power_xsd Drilldown into creator in schema nar_1_3-spec-framework-power_xsd Drilldown into infoSource in schema nar_1_3-spec-framework-power_xsd Drilldown into located in schema nar_1_3-spec-framework-power_xsd Drilldown into contentModified in schema nar_1_3-spec-framework-power_xsd Drilldown into contentCreated in schema nar_1_3-spec-framework-power_xsd Drilldown into urgency in schema nar_1_3-spec-framework-power_xsd Drilldown into AdministrativeMetadataGroup in schema nar_1_3-spec-framework-power_xsd Drilldown into icon in schema nar_1_3-spec-framework-power_xsd Drilldown into dir in schema nar_1_3-spec-framework-power_xsd Drilldown into lang in schema xml_xsd Drilldown into i18nAttributes in schema nar_1_3-spec-framework-power_xsd Drilldown into ContentMetadataType in schema nar_1_3-spec-framework-power_xsdXSD Diagram of contentMeta in schema eventsml-g2_1_1-spec-conceptitem-power_xsd (EventsML - News Exchange Format)
Collapse XSD Schema Code:
<xs:element name="contentMeta" type="ContentMetadataType" minOccurs="0" />
Collapse Child Elements:
Name Type Min Occurs Max Occurs
icon nsA:icon 0 (1)
urgency nsA:urgency 0 (1)
contentCreated nsA:contentCreated 0 (1)
contentModified nsA:contentModified 0 (1)
located nsA:located (1) (1)
infoSource nsA:infoSource (1) (1)
creator nsA:creator (1) (1)
contributor nsA:contributor (1) (1)
audience nsA:audience (1) (1)
exclAudience nsA:exclAudience (1) (1)
altId nsA:altId (1) (1)
<xs:any> Allowed namespace: '##other' 0 unbounded
<xs:group> nsA:AdministrativeMetadataGroup (1) (1)
Collapse Child Attributes:
Name Type Default Value Use
lang nsB:lang (Optional)
dir nsA:dir (Optional)
<anyAttribute> Allowed namespace: '##other'
Collapse Derivation Tree:
Collapse Comments:
blog comments powered by Disqus