Definition Type: Element
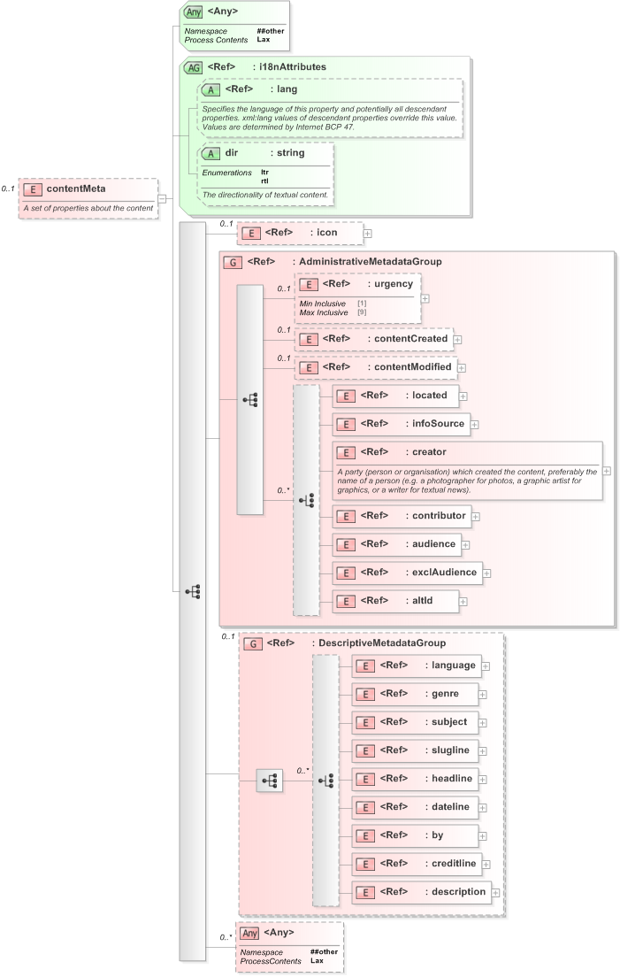
Name: contentMeta
Namespace: http://iptc.org/std/nar/2006-10-01/
Containing Schema: NAR_1.3-spec-PackageItem-Power.xsd
MinOccurs 0
MaxOccurs (1)
Abstract
Documentation:
A set of properties about the content
Collapse XSD Schema Diagram:
Drilldown into description in schema nar_1_3-spec-framework-power_xsd Drilldown into creditline in schema nar_1_3-spec-framework-power_xsd Drilldown into by in schema nar_1_3-spec-framework-power_xsd Drilldown into dateline in schema nar_1_3-spec-framework-power_xsd Drilldown into headline in schema nar_1_3-spec-framework-power_xsd Drilldown into slugline in schema nar_1_3-spec-framework-power_xsd Drilldown into subject in schema nar_1_3-spec-framework-power_xsd Drilldown into genre in schema nar_1_3-spec-framework-power_xsd Drilldown into language in schema nar_1_3-spec-framework-power_xsd Drilldown into DescriptiveMetadataGroup in schema nar_1_3-spec-framework-power_xsd Drilldown into altId in schema nar_1_3-spec-framework-power_xsd Drilldown into exclAudience in schema nar_1_3-spec-framework-power_xsd Drilldown into audience in schema nar_1_3-spec-framework-power_xsd Drilldown into contributor in schema nar_1_3-spec-framework-power_xsd Drilldown into creator in schema nar_1_3-spec-framework-power_xsd Drilldown into infoSource in schema nar_1_3-spec-framework-power_xsd Drilldown into located in schema nar_1_3-spec-framework-power_xsd Drilldown into contentModified in schema nar_1_3-spec-framework-power_xsd Drilldown into contentCreated in schema nar_1_3-spec-framework-power_xsd Drilldown into urgency in schema nar_1_3-spec-framework-power_xsd Drilldown into AdministrativeMetadataGroup in schema nar_1_3-spec-framework-power_xsd Drilldown into icon in schema nar_1_3-spec-framework-power_xsd Drilldown into dir in schema nar_1_3-spec-framework-power_xsd Drilldown into lang in schema xml_xsd Drilldown into i18nAttributes in schema nar_1_3-spec-framework-power_xsdXSD Diagram of contentMeta in schema nar_1_3-spec-packageitem-power_xsd (EventsML - News Exchange Format)
Collapse XSD Schema Code:
<xs:element name="contentMeta" minOccurs="0">
    <xs:annotation>
        <xs:documentation>A set of properties about the content</xs:documentation>
    </xs:annotation>
    <xs:complexType>
        <xs:sequence>
            <xs:element ref="icon" minOccurs="0" />
            <xs:group ref="AdministrativeMetadataGroup" />
            <xs:group ref="DescriptiveMetadataGroup" minOccurs="0" />
            <xs:any namespace="##other" processContents="lax" minOccurs="0" maxOccurs="unbounded" />
        </xs:sequence>
        <xs:attributeGroup ref="i18nAttributes" />
        <xs:anyAttribute namespace="##other" processContents="lax" />
    </xs:complexType>
</xs:element>
Collapse Child Elements:
Name Type Min Occurs Max Occurs
icon nsA:icon 0 (1)
urgency nsA:urgency 0 (1)
contentCreated nsA:contentCreated 0 (1)
contentModified nsA:contentModified 0 (1)
located nsA:located (1) (1)
infoSource nsA:infoSource (1) (1)
creator nsA:creator (1) (1)
contributor nsA:contributor (1) (1)
audience nsA:audience (1) (1)
exclAudience nsA:exclAudience (1) (1)
altId nsA:altId (1) (1)
language nsA:language (1) (1)
genre nsA:genre (1) (1)
subject nsA:subject (1) (1)
slugline nsA:slugline (1) (1)
headline nsA:headline (1) (1)
dateline nsA:dateline (1) (1)
by nsA:by (1) (1)
creditline nsA:creditline (1) (1)
description nsA:description (1) (1)
<xs:any> Allowed namespace: '##other' 0 unbounded
<xs:group> nsA:AdministrativeMetadataGroup (1) (1)
<xs:group> nsA:DescriptiveMetadataGroup 0 (1)
Collapse Child Attributes:
Name Type Default Value Use
lang nsB:lang (Optional)
dir nsA:dir (Optional)
<anyAttribute> Allowed namespace: '##other'
Collapse Comments:
blog comments powered by Disqus