Definition Type: ComplexType
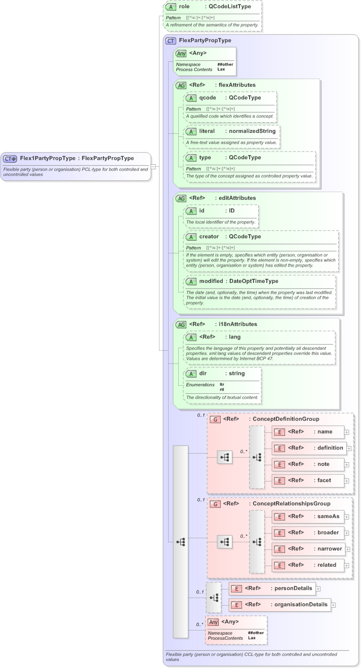
Name: Flex1PartyPropType
Namespace: http://iptc.org/std/nar/2006-10-01/
Type: nsA:FlexPartyPropType
Containing Schema: NAR_1.3-spec-Framework-Power.xsd
Abstract
Documentation:
Flexible party (person or organisation) PCL-type for both controlled and uncontrolled values
Collapse XSD Schema Diagram:
Drilldown into organisationDetails in schema nar_1_3-spec-framework-power_xsd Drilldown into personDetails in schema nar_1_3-spec-framework-power_xsd Drilldown into related in schema nar_1_3-spec-framework-power_xsd Drilldown into narrower in schema nar_1_3-spec-framework-power_xsd Drilldown into broader in schema nar_1_3-spec-framework-power_xsd Drilldown into sameAs in schema nar_1_3-spec-framework-power_xsd Drilldown into ConceptRelationshipsGroup in schema nar_1_3-spec-framework-power_xsd Drilldown into facet in schema nar_1_3-spec-framework-power_xsd Drilldown into note in schema nar_1_3-spec-framework-power_xsd Drilldown into definition in schema nar_1_3-spec-framework-power_xsd Drilldown into name in schema nar_1_3-spec-framework-power_xsd Drilldown into ConceptDefinitionGroup in schema nar_1_3-spec-framework-power_xsd Drilldown into dir in schema nar_1_3-spec-framework-power_xsd Drilldown into lang in schema xml_xsd Drilldown into i18nAttributes in schema nar_1_3-spec-framework-power_xsd Drilldown into modified in schema nar_1_3-spec-framework-power_xsd Drilldown into creator in schema nar_1_3-spec-framework-power_xsd Drilldown into id in schema nar_1_3-spec-framework-power_xsd Drilldown into editAttributes in schema nar_1_3-spec-framework-power_xsd Drilldown into type in schema nar_1_3-spec-framework-power_xsd Drilldown into literal in schema nar_1_3-spec-framework-power_xsd Drilldown into qcode in schema nar_1_3-spec-framework-power_xsd Drilldown into flexAttributes in schema nar_1_3-spec-framework-power_xsd Drilldown into FlexPartyPropType in schema nar_1_3-spec-framework-power_xsd Drilldown into role in schema nar_1_3-spec-framework-power_xsdXSD Diagram of Flex1PartyPropType in schema nar_1_3-spec-framework-power_xsd (EventsML - News Exchange Format)
Collapse XSD Schema Code:
<xs:complexType name="Flex1PartyPropType">
    <xs:annotation>
        <xs:documentation>Flexible party (person or organisation) PCL-type for both controlled and uncontrolled values</xs:documentation>
    </xs:annotation>
    <xs:complexContent>
        <xs:extension base="FlexPartyPropType">
            <xs:attribute name="role" type="QCodeListType">
                <xs:annotation>
                    <xs:documentation>A refinement of the semantics of the property.</xs:documentation>
                </xs:annotation>
            </xs:attribute>
        </xs:extension>
    </xs:complexContent>
</xs:complexType>
Collapse Child Elements:
Name Type Min Occurs Max Occurs
name nsA:name (1) (1)
definition nsA:definition (1) (1)
note nsA:note (1) (1)
facet nsA:facet (1) (1)
sameAs nsA:sameAs (1) (1)
broader nsA:broader (1) (1)
narrower nsA:narrower (1) (1)
related nsA:related (1) (1)
personDetails nsA:personDetails (1) (1)
organisationDetails nsA:organisationDetails (1) (1)
<xs:any> Allowed namespace: '##other' 0 unbounded
<xs:group> nsA:ConceptDefinitionGroup 0 (1)
<xs:group> nsA:ConceptRelationshipsGroup 0 (1)
Collapse Child Attributes:
Name Type Default Value Use
qcode nsA:qcode (Optional)
literal nsA:literal (Optional)
type nsA:type (Optional)
id nsA:id (Optional)
creator nsA:creator (Optional)
modified nsA:modified (Optional)
lang nsB:lang (Optional)
dir nsA:dir (Optional)
role nsA:role (Optional)
<anyAttribute> Allowed namespace: '##other'
Collapse Derivation Tree:
Collapse References:
nsA:assignedTo, nsA:infoSourcensA:organiser, nsA:participant,
Collapse Comments:
blog comments powered by Disqus