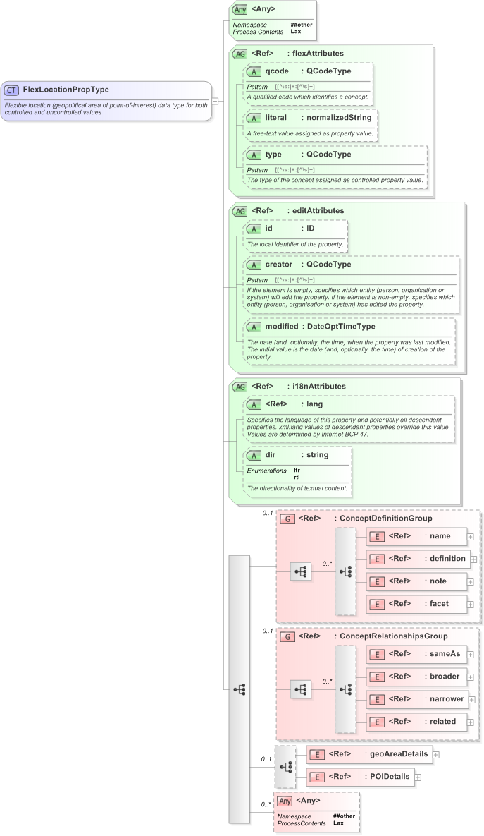
Definition Type: ComplexType
Name: FlexLocationPropType
Namespace: http://iptc.org/std/nar/2006-10-01/
Containing Schema: NAR_1.3-spec-Framework-Power.xsd
Abstract
Documentation:
Flexible location (geopolitical area of point-of-interest) data type for both controlled and uncontrolled values
Collapse XSD Schema Diagram:
Drilldown into POIDetails in schema nar_1_3-spec-framework-power_xsd Drilldown into geoAreaDetails in schema nar_1_3-spec-framework-power_xsd Drilldown into related in schema nar_1_3-spec-framework-power_xsd Drilldown into narrower in schema nar_1_3-spec-framework-power_xsd Drilldown into broader in schema nar_1_3-spec-framework-power_xsd Drilldown into sameAs in schema nar_1_3-spec-framework-power_xsd Drilldown into ConceptRelationshipsGroup in schema nar_1_3-spec-framework-power_xsd Drilldown into facet in schema nar_1_3-spec-framework-power_xsd Drilldown into note in schema nar_1_3-spec-framework-power_xsd Drilldown into definition in schema nar_1_3-spec-framework-power_xsd Drilldown into name in schema nar_1_3-spec-framework-power_xsd Drilldown into ConceptDefinitionGroup in schema nar_1_3-spec-framework-power_xsd Drilldown into dir in schema nar_1_3-spec-framework-power_xsd Drilldown into lang in schema xml_xsd Drilldown into i18nAttributes in schema nar_1_3-spec-framework-power_xsd Drilldown into modified in schema nar_1_3-spec-framework-power_xsd Drilldown into creator in schema nar_1_3-spec-framework-power_xsd Drilldown into id in schema nar_1_3-spec-framework-power_xsd Drilldown into editAttributes in schema nar_1_3-spec-framework-power_xsd Drilldown into type in schema nar_1_3-spec-framework-power_xsd Drilldown into literal in schema nar_1_3-spec-framework-power_xsd Drilldown into qcode in schema nar_1_3-spec-framework-power_xsd Drilldown into flexAttributes in schema nar_1_3-spec-framework-power_xsdXSD Diagram of FlexLocationPropType in schema nar_1_3-spec-framework-power_xsd (EventsML - News Exchange Format)
Collapse XSD Schema Code:
<xs:complexType name="FlexLocationPropType">
    <xs:annotation>
        <xs:documentation>Flexible location (geopolitical area of point-of-interest) data type for both controlled and uncontrolled values</xs:documentation>
    </xs:annotation>
    <xs:sequence>
        <xs:group ref="ConceptDefinitionGroup" minOccurs="0" />
        <xs:group ref="ConceptRelationshipsGroup" minOccurs="0" />
        <xs:choice minOccurs="0">
            <xs:element ref="geoAreaDetails" />
            <xs:element ref="POIDetails" />
        </xs:choice>
        <xs:any namespace="##other" processContents="lax" minOccurs="0" maxOccurs="unbounded" />
    </xs:sequence>
    <xs:attributeGroup ref="flexAttributes" />
    <xs:attributeGroup ref="editAttributes" />
    <xs:attributeGroup ref="i18nAttributes" />
    <xs:anyAttribute namespace="##other" processContents="lax" />
</xs:complexType>
Collapse Child Elements:
Name Type Min Occurs Max Occurs
name nsA:name (1) (1)
definition nsA:definition (1) (1)
note nsA:note (1) (1)
facet nsA:facet (1) (1)
sameAs nsA:sameAs (1) (1)
broader nsA:broader (1) (1)
narrower nsA:narrower (1) (1)
related nsA:related (1) (1)
geoAreaDetails nsA:geoAreaDetails (1) (1)
POIDetails nsA:POIDetails (1) (1)
<xs:any> Allowed namespace: '##other' 0 unbounded
<xs:group> nsA:ConceptDefinitionGroup 0 (1)
<xs:group> nsA:ConceptRelationshipsGroup 0 (1)
Collapse Child Attributes:
Name Type Default Value Use
qcode nsA:qcode (Optional)
literal nsA:literal (Optional)
type nsA:type (Optional)
id nsA:id (Optional)
creator nsA:creator (Optional)
modified nsA:modified (Optional)
lang nsB:lang (Optional)
dir nsA:dir (Optional)
<anyAttribute> Allowed namespace: '##other'
Collapse Derivation Tree:
Collapse References:
nsA:located, nsA:location, nsA:locationnsA:OrganisationLocationType,
Collapse Comments:
blog comments powered by Disqus