Definition Type: Element
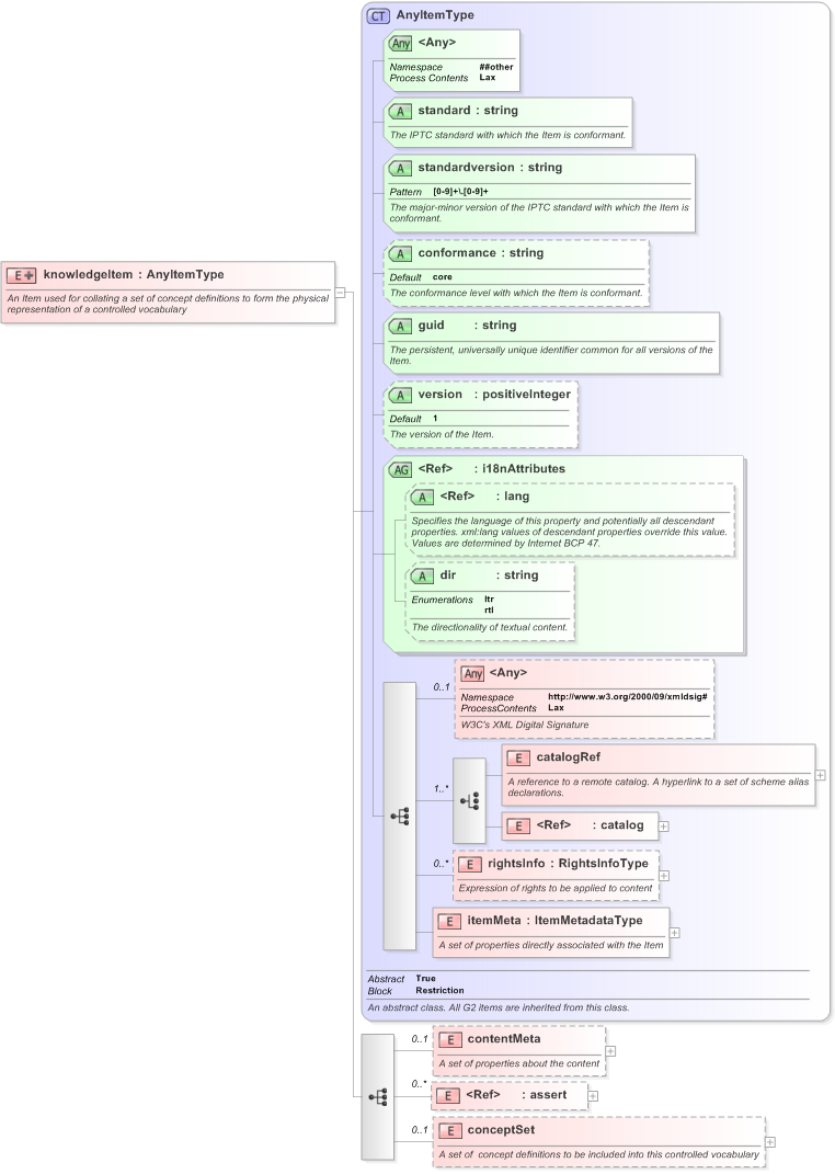
Name: knowledgeItem
Namespace: http://iptc.org/std/nar/2006-10-01/
Type: nsA:AnyItemType
Containing Schema: EventsML-G2_1.1-spec-KnowledgeItem-Power.xsd
Abstract
Documentation:
An Item used for collating a set of concept definitions to form the physical representation of a controlled vocabulary
Collapse XSD Schema Diagram:
Drilldown into conceptSet in schema eventsml-g2_1_1-spec-knowledgeitem-power_xsd Drilldown into assert in schema nar_1_3-spec-framework-power_xsd Drilldown into contentMeta in schema eventsml-g2_1_1-spec-knowledgeitem-power_xsd Drilldown into itemMeta in schema nar_1_3-spec-framework-power_xsd Drilldown into rightsInfo in schema nar_1_3-spec-framework-power_xsd Drilldown into catalog in schema nar_1_3-spec-framework-power_xsd Drilldown into catalogRef in schema nar_1_3-spec-framework-power_xsd Drilldown into dir in schema nar_1_3-spec-framework-power_xsd Drilldown into lang in schema xml_xsd Drilldown into i18nAttributes in schema nar_1_3-spec-framework-power_xsd Drilldown into version in schema nar_1_3-spec-framework-power_xsd Drilldown into guid in schema nar_1_3-spec-framework-power_xsd Drilldown into conformance in schema nar_1_3-spec-framework-power_xsd Drilldown into standardversion in schema nar_1_3-spec-framework-power_xsd Drilldown into standard in schema nar_1_3-spec-framework-power_xsd Drilldown into AnyItemType in schema nar_1_3-spec-framework-power_xsdXSD Diagram of knowledgeItem in schema eventsml-g2_1_1-spec-knowledgeitem-power_xsd (EventsML - News Exchange Format)
Collapse XSD Schema Code:
<xs:element name="knowledgeItem">
    <xs:annotation>
        <xs:documentation>An Item used for collating a set of concept definitions to form the physical representation of a controlled vocabulary</xs:documentation>
    </xs:annotation>
    <xs:complexType>
        <xs:complexContent>
            <xs:extension base="AnyItemType">
                <xs:sequence>
                    <xs:element name="contentMeta" minOccurs="0">
                        <xs:annotation>
                            <xs:documentation>A set of properties about the content</xs:documentation>
                        </xs:annotation>
                        <xs:complexType>
                            <xs:sequence>
                                <xs:group ref="AdministrativeMetadataGroup" />
                                <xs:choice minOccurs="0" maxOccurs="unbounded">
                                    <xs:element ref="subject" />
                                    <xs:element ref="description" />
                                </xs:choice>
                                <xs:any namespace="##other" processContents="lax" minOccurs="0" maxOccurs="unbounded" />
                            </xs:sequence>
                            <xs:anyAttribute namespace="##other" processContents="lax" />
                        </xs:complexType>
                    </xs:element>
                    <xs:element ref="assert" minOccurs="0" maxOccurs="unbounded" />
                    <xs:element name="conceptSet" minOccurs="0">
                        <xs:annotation>
                            <xs:documentation>A set of  concept definitions to be included into this controlled vocabulary</xs:documentation>
                        </xs:annotation>
                        <xs:complexType>
                            <xs:sequence>
                                <xs:element name="concept" type="ConceptWEventType" minOccurs="0" maxOccurs="unbounded" />
                            </xs:sequence>
                            <xs:anyAttribute namespace="##other" processContents="lax" />
                        </xs:complexType>
                    </xs:element>
                </xs:sequence>
            </xs:extension>
        </xs:complexContent>
    </xs:complexType>
</xs:element>
Collapse Child Elements:
Name Type Min Occurs Max Occurs
catalogRef nsA:catalogRef (1) (1)
catalog nsA:catalog (1) (1)
rightsInfo nsA:rightsInfo 0 unbounded
itemMeta nsA:itemMeta (1) (1)
contentMeta nsA:contentMeta 0 (1)
assert nsA:assert 0 unbounded
conceptSet nsA:conceptSet 0 (1)
<xs:any> Allowed namespace: 'http://www.w3.org/2000/09/xmldsig#' 0 (1)
Collapse Child Attributes:
Name Type Default Value Use
standard nsA:standard Required
standardversion nsA:standardversion Required
conformance nsA:conformance core (Optional)
guid nsA:guid Required
version nsA:version 1 (Optional)
lang nsB:lang (Optional)
dir nsA:dir (Optional)
<anyAttribute> Allowed namespace: '##other'
Collapse Derivation Tree:
Collapse Comments:
blog comments powered by Disqus