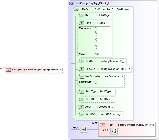
Definition Type: Element
Name: CompReq
Namespace: http://www.fixprotocol.org/FIXML-5-0-SP2
Type: nsA:BidCompReqGrp_Block_t
Containing Schema: fixml-listorders-base-5-0-SP2.xsd
MinOccurs 0
MaxOccurs unbounded
Abstract
Collapse XSD Schema Diagram:
Drilldown into BidCompReqGrpElements in schema fixml-listorders-base-5-0-sp2_xsd Drilldown into AcctIDSrc in schema fixml-listorders-base-5-0-sp2_xsd Drilldown into Acct in schema fixml-listorders-base-5-0-sp2_xsd Drilldown into SettlDt in schema fixml-listorders-base-5-0-sp2_xsd Drilldown into SettlTyp in schema fixml-listorders-base-5-0-sp2_xsd Drilldown into NetGrossInd in schema fixml-listorders-base-5-0-sp2_xsd Drilldown into SesSub in schema fixml-listorders-base-5-0-sp2_xsd Drilldown into SesID in schema fixml-listorders-base-5-0-sp2_xsd Drilldown into Side in schema fixml-listorders-base-5-0-sp2_xsd Drilldown into ID in schema fixml-listorders-base-5-0-sp2_xsd Drilldown into BidCompReqGrpAttributes in schema fixml-listorders-base-5-0-sp2_xsd Drilldown into BidCompReqGrp_Block_t in schema fixml-listorders-base-5-0-sp2_xsdXSD Diagram of CompReq in schema fixml-listorders-base-5-0-sp2_xsd (Financial Information eXchange (FIX))
Collapse XSD Schema Code:
<xs:element name="CompReq" type="BidCompReqGrp_Block_t" minOccurs="0" maxOccurs="unbounded" />
Collapse Child Elements:
Name Type Min Occurs Max Occurs
<xs:group> nsA:BidCompReqGrpElements (1) (1)
Collapse Child Attributes:
Name Type Default Value Use
ID nsA:ID Optional
Side nsA:Side Optional
SesID nsA:SesID Optional
SesSub nsA:SesSub Optional
NetGrossInd nsA:NetGrossInd Optional
SettlTyp nsA:SettlTyp Optional
SettlDt nsA:SettlDt Optional
Acct nsA:Acct Optional
AcctIDSrc nsA:AcctIDSrc Optional
Collapse Derivation Tree: