Definition Type: ComplexType
Name: DiscretionInstructions_Block_t
Namespace: http://www.fixprotocol.org/FIXML-5-0-SP2
Containing Schema: fixml-components-base-5-0-SP2.xsd
Abstract
Collapse XSD Schema Diagram:
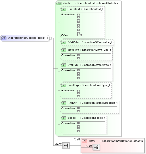
Drilldown into DiscretionInstructionsElements in schema fixml-components-base-5-0-sp2_xsd Drilldown into Scope in schema fixml-components-base-5-0-sp2_xsd Drilldown into RndDir in schema fixml-components-base-5-0-sp2_xsd Drilldown into LimitTyp in schema fixml-components-base-5-0-sp2_xsd Drilldown into OfstTyp in schema fixml-components-base-5-0-sp2_xsd Drilldown into MoveTyp in schema fixml-components-base-5-0-sp2_xsd Drilldown into OfstValu in schema fixml-components-base-5-0-sp2_xsd Drilldown into DsctnInst in schema fixml-components-base-5-0-sp2_xsd Drilldown into DiscretionInstructionsAttributes in schema fixml-components-base-5-0-sp2_xsdXSD Diagram of DiscretionInstructions_Block_t in schema fixml-components-base-5-0-sp2_xsd (Financial Information eXchange (FIX))
Collapse XSD Schema Code:
<xs:complexType name="DiscretionInstructions_Block_t">
    <xs:annotation>
        <xs:appinfo>
            <fm:Xref Protocol="FIX" name="DiscretionInstructions" ComponentType="Block" Category="Common" xmlns:fm="http://www.fixprotocol.org/FIXML-5-0-SP2/METADATA" />
        </xs:appinfo>
    </xs:annotation>
    <xs:sequence>
        <xs:group ref="DiscretionInstructionsElements" />
    </xs:sequence>
    <xs:attributeGroup ref="DiscretionInstructionsAttributes" />
</xs:complexType>
Collapse Child Elements:
Name Type Min Occurs Max Occurs
<xs:group> nsA:DiscretionInstructionsElements (1) (1)
Collapse Child Attributes:
Name Type Default Value Use
DsctnInst nsA:DsctnInst Optional
OfstValu nsA:OfstValu Optional
MoveTyp nsA:MoveTyp Optional
OfstTyp nsA:OfstTyp Optional
LimitTyp nsA:LimitTyp Optional
RndDir nsA:RndDir Optional
Scope nsA:Scope Optional
Collapse Derivation Tree:
Collapse References:
nsA:DiscInstr, nsA:DiscInstr, nsA:DiscInstr, nsA:DiscInstr, nsA:DiscInstr, nsA:DiscInstr, nsA:DiscInstr, nsA:DiscInstr