Definition Type: ComplexType
Name: DontKnowTradeDK_message_t
Namespace: http://www.fixprotocol.org/FIXML-5-0-SP2
Type: nsA:Abstract_message_t
Containing Schema: fixml-order-base-5-0-SP2.xsd
Abstract
Documentation:
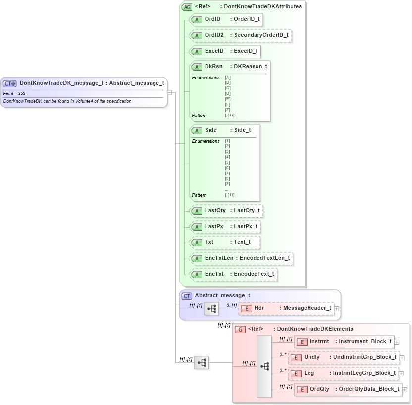
DontKnowTradeDK can be found in Volume4 of the specification
Collapse XSD Schema Diagram:
Drilldown into OrdQty in schema fixml-order-base-5-0-sp2_xsd Drilldown into Leg in schema fixml-order-base-5-0-sp2_xsd Drilldown into Undly in schema fixml-order-base-5-0-sp2_xsd Drilldown into Instrmt in schema fixml-order-base-5-0-sp2_xsd Drilldown into DontKnowTradeDKElements in schema fixml-order-base-5-0-sp2_xsd Drilldown into Hdr in schema fixml-components-base-5-0-sp2_xsd Drilldown into Abstract_message_t in schema fixml-components-base-5-0-sp2_xsd Drilldown into EncTxt in schema fixml-order-base-5-0-sp2_xsd Drilldown into EncTxtLen in schema fixml-order-base-5-0-sp2_xsd Drilldown into Txt in schema fixml-order-base-5-0-sp2_xsd Drilldown into LastPx in schema fixml-order-base-5-0-sp2_xsd Drilldown into LastQty in schema fixml-order-base-5-0-sp2_xsd Drilldown into Side in schema fixml-order-base-5-0-sp2_xsd Drilldown into DkRsn in schema fixml-order-base-5-0-sp2_xsd Drilldown into ExecID in schema fixml-order-base-5-0-sp2_xsd Drilldown into OrdID2 in schema fixml-order-base-5-0-sp2_xsd Drilldown into OrdID in schema fixml-order-base-5-0-sp2_xsd Drilldown into DontKnowTradeDKAttributes in schema fixml-order-base-5-0-sp2_xsdXSD Diagram of DontKnowTradeDK_message_t in schema fixml-order-base-5-0-sp2_xsd (Financial Information eXchange (FIX))
Collapse XSD Schema Code:
<xs:complexType name="DontKnowTradeDK_message_t" final="#all">
    <xs:annotation>
        <xs:documentation xml:lang="en">DontKnowTradeDK can be found in Volume4 of the specification </xs:documentation>
        <xs:appinfo>
            <fm:Xref Protocol="FIX" name="DontKnowTradeDK" ComponentType="Message" MsgID="25" Section="Trade" Category="SingleGeneralOrderHandling" xmlns:fm="http://www.fixprotocol.org/FIXML-5-0-SP2/METADATA" />
        </xs:appinfo>
    </xs:annotation>
    <xs:complexContent>
        <xs:extension base="Abstract_message_t">
            <xs:sequence>
                <xs:group ref="DontKnowTradeDKElements" />
            </xs:sequence>
            <xs:attributeGroup ref="DontKnowTradeDKAttributes" />
        </xs:extension>
    </xs:complexContent>
</xs:complexType>
Collapse Child Elements:
Name Type Min Occurs Max Occurs
Hdr nsA:Hdr 0 (1)
Instrmt nsA:Instrmt (1) (1)
Undly nsA:Undly 0 unbounded
Leg nsA:Leg 0 unbounded
OrdQty nsA:OrdQty (1) (1)
<xs:group> nsA:DontKnowTradeDKElements (1) (1)
Collapse Child Attributes:
Name Type Default Value Use
OrdID nsA:OrdID Required
OrdID2 nsA:OrdID2 Optional
ExecID nsA:ExecID Required
DkRsn nsA:DkRsn Required
Side nsA:Side Required
LastQty nsA:LastQty Optional
LastPx nsA:LastPx Optional
Txt nsA:Txt Optional
EncTxtLen nsA:EncTxtLen Optional
EncTxt nsA:EncTxt Optional
Collapse Derivation Tree:
Collapse References:
nsA:DkTrd