Definition Type: Element
Name: ExecAck
Namespace: http://www.fixprotocol.org/FIXML-5-0-SP2
Type: nsA:ExecutionAcknowledgement_message_t
Containing Schema: fixml-order-base-5-0-SP2.xsd
Abstract
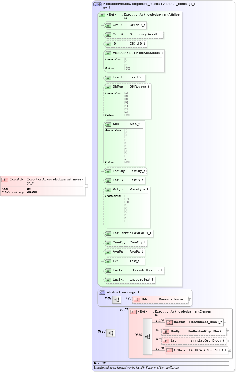
Collapse XSD Schema Diagram:
Drilldown into OrdQty in schema fixml-order-base-5-0-sp2_xsd Drilldown into Leg in schema fixml-order-base-5-0-sp2_xsd Drilldown into Undly in schema fixml-order-base-5-0-sp2_xsd Drilldown into Instrmt in schema fixml-order-base-5-0-sp2_xsd Drilldown into ExecutionAcknowledgementElements in schema fixml-order-base-5-0-sp2_xsd Drilldown into Hdr in schema fixml-components-base-5-0-sp2_xsd Drilldown into Abstract_message_t in schema fixml-components-base-5-0-sp2_xsd Drilldown into EncTxt in schema fixml-order-base-5-0-sp2_xsd Drilldown into EncTxtLen in schema fixml-order-base-5-0-sp2_xsd Drilldown into Txt in schema fixml-order-base-5-0-sp2_xsd Drilldown into AvgPx in schema fixml-order-base-5-0-sp2_xsd Drilldown into CumQty in schema fixml-order-base-5-0-sp2_xsd Drilldown into LastParPx in schema fixml-order-base-5-0-sp2_xsd Drilldown into PxTyp in schema fixml-order-base-5-0-sp2_xsd Drilldown into LastPx in schema fixml-order-base-5-0-sp2_xsd Drilldown into LastQty in schema fixml-order-base-5-0-sp2_xsd Drilldown into Side in schema fixml-order-base-5-0-sp2_xsd Drilldown into DkRsn in schema fixml-order-base-5-0-sp2_xsd Drilldown into ExecID in schema fixml-order-base-5-0-sp2_xsd Drilldown into ExecAckStat in schema fixml-order-base-5-0-sp2_xsd Drilldown into ID in schema fixml-order-base-5-0-sp2_xsd Drilldown into OrdID2 in schema fixml-order-base-5-0-sp2_xsd Drilldown into OrdID in schema fixml-order-base-5-0-sp2_xsd Drilldown into ExecutionAcknowledgementAttributes in schema fixml-order-base-5-0-sp2_xsd Drilldown into ExecutionAcknowledgement_message_t in schema fixml-order-base-5-0-sp2_xsdXSD Diagram of ExecAck in schema fixml-order-base-5-0-sp2_xsd (Financial Information eXchange (FIX))
Collapse XSD Schema Code:
<xs:element name="ExecAck" type="ExecutionAcknowledgement_message_t" substitutionGroup="Message" final="#all" />
Collapse Child Elements:
Name Type Min Occurs Max Occurs
Hdr nsA:Hdr 0 (1)
Instrmt nsA:Instrmt (1) (1)
Undly nsA:Undly 0 unbounded
Leg nsA:Leg 0 unbounded
OrdQty nsA:OrdQty (1) (1)
<xs:group> nsA:ExecutionAcknowledgementElements (1) (1)
Collapse Child Attributes:
Name Type Default Value Use
OrdID nsA:OrdID Required
OrdID2 nsA:OrdID2 Optional
ID nsA:ID Optional
ExecAckStat nsA:ExecAckStat Required
ExecID nsA:ExecID Required
DkRsn nsA:DkRsn Optional
Side nsA:Side Required
LastQty nsA:LastQty Optional
LastPx nsA:LastPx Optional
PxTyp nsA:PxTyp Optional
LastParPx nsA:LastParPx Optional
CumQty nsA:CumQty Optional
AvgPx nsA:AvgPx Optional
Txt nsA:Txt Optional
EncTxtLen nsA:EncTxtLen Optional
EncTxt nsA:EncTxt Optional
Collapse Derivation Tree:
Collapse References:
nsA:Message