Definition Type: ComplexType
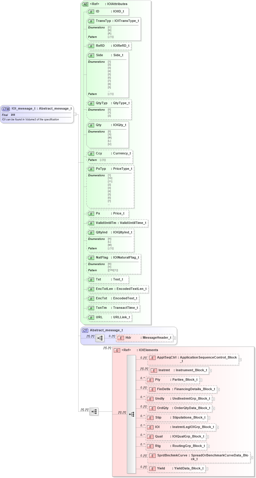
Name: IOI_message_t
Namespace: http://www.fixprotocol.org/FIXML-5-0-SP2
Type: nsA:Abstract_message_t
Containing Schema: fixml-indications-base-5-0-SP2.xsd
Abstract
Documentation:
IOI can be found in Volume3 of the specification
Collapse XSD Schema Diagram:
Drilldown into Yield in schema fixml-indications-base-5-0-sp2_xsd Drilldown into SprdBnchmkCurve in schema fixml-indications-base-5-0-sp2_xsd Drilldown into Rtg in schema fixml-indications-base-5-0-sp2_xsd Drilldown into Qual in schema fixml-indications-base-5-0-sp2_xsd Drilldown into IOI in schema fixml-indications-base-5-0-sp2_xsd Drilldown into Stip in schema fixml-indications-base-5-0-sp2_xsd Drilldown into OrdQty in schema fixml-indications-base-5-0-sp2_xsd Drilldown into Undly in schema fixml-indications-base-5-0-sp2_xsd Drilldown into FinDetls in schema fixml-indications-base-5-0-sp2_xsd Drilldown into Pty in schema fixml-indications-base-5-0-sp2_xsd Drilldown into Instrmt in schema fixml-indications-base-5-0-sp2_xsd Drilldown into ApplSeqCtrl in schema fixml-indications-base-5-0-sp2_xsd Drilldown into IOIElements in schema fixml-indications-base-5-0-sp2_xsd Drilldown into Hdr in schema fixml-components-base-5-0-sp2_xsd Drilldown into Abstract_message_t in schema fixml-components-base-5-0-sp2_xsd Drilldown into URL in schema fixml-indications-base-5-0-sp2_xsd Drilldown into TxnTm in schema fixml-indications-base-5-0-sp2_xsd Drilldown into EncTxt in schema fixml-indications-base-5-0-sp2_xsd Drilldown into EncTxtLen in schema fixml-indications-base-5-0-sp2_xsd Drilldown into Txt in schema fixml-indications-base-5-0-sp2_xsd Drilldown into NatFlag in schema fixml-indications-base-5-0-sp2_xsd Drilldown into QltyInd in schema fixml-indications-base-5-0-sp2_xsd Drilldown into ValidUntilTm in schema fixml-indications-base-5-0-sp2_xsd Drilldown into Px in schema fixml-indications-base-5-0-sp2_xsd Drilldown into PxTyp in schema fixml-indications-base-5-0-sp2_xsd Drilldown into Ccy in schema fixml-indications-base-5-0-sp2_xsd Drilldown into Qty in schema fixml-indications-base-5-0-sp2_xsd Drilldown into QtyTyp in schema fixml-indications-base-5-0-sp2_xsd Drilldown into Side in schema fixml-indications-base-5-0-sp2_xsd Drilldown into RefID in schema fixml-indications-base-5-0-sp2_xsd Drilldown into TransTyp in schema fixml-indications-base-5-0-sp2_xsd Drilldown into ID in schema fixml-indications-base-5-0-sp2_xsd Drilldown into IOIAttributes in schema fixml-indications-base-5-0-sp2_xsdXSD Diagram of IOI_message_t in schema fixml-indications-base-5-0-sp2_xsd (Financial Information eXchange (FIX))
Collapse XSD Schema Code:
<xs:complexType name="IOI_message_t" final="#all">
    <xs:annotation>
        <xs:documentation xml:lang="en">IOI can be found in Volume3 of the specification </xs:documentation>
        <xs:appinfo>
            <fm:Xref Protocol="FIX" name="IOI" ComponentType="Message" MsgID="7" Section="Pre Trade" Category="Indication" xmlns:fm="http://www.fixprotocol.org/FIXML-5-0-SP2/METADATA" />
        </xs:appinfo>
    </xs:annotation>
    <xs:complexContent>
        <xs:extension base="Abstract_message_t">
            <xs:sequence>
                <xs:group ref="IOIElements" />
            </xs:sequence>
            <xs:attributeGroup ref="IOIAttributes" />
        </xs:extension>
    </xs:complexContent>
</xs:complexType>
Collapse Child Elements:
Name Type Min Occurs Max Occurs
Hdr nsA:Hdr 0 (1)
ApplSeqCtrl nsA:ApplSeqCtrl 0 (1)
Instrmt nsA:Instrmt (1) (1)
Pty nsA:Pty 0 unbounded
FinDetls nsA:FinDetls 0 (1)
Undly nsA:Undly 0 unbounded
OrdQty nsA:OrdQty 0 (1)
Stip nsA:Stip 0 unbounded
IOI nsA:IOI 0 unbounded
Qual nsA:Qual 0 unbounded
Rtg nsA:Rtg 0 unbounded
SprdBnchmkCurve nsA:SprdBnchmkCurve 0 (1)
Yield nsA:Yield 0 (1)
<xs:group> nsA:IOIElements (1) (1)
Collapse Child Attributes:
Name Type Default Value Use
ID nsA:ID Required
TransTyp nsA:TransTyp Required
RefID nsA:RefID Optional
Side nsA:Side Required
QtyTyp nsA:QtyTyp Optional
Qty nsA:Qty Required
Ccy nsA:Ccy Optional
PxTyp nsA:PxTyp Optional
Px nsA:Px Optional
ValidUntilTm nsA:ValidUntilTm Optional
QltyInd nsA:QltyInd Optional
NatFlag nsA:NatFlag Optional
Txt nsA:Txt Optional
EncTxtLen nsA:EncTxtLen Optional
EncTxt nsA:EncTxt Optional
TxnTm nsA:TxnTm Optional
URL nsA:URL Optional
Collapse Derivation Tree:
Collapse References:
nsA:IOI