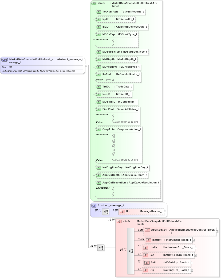
Definition Type: ComplexType
Name: MarketDataSnapshotFullRefresh_message_t
Namespace: http://www.fixprotocol.org/FIXML-5-0-SP2
Type: nsA:Abstract_message_t
Containing Schema: fixml-marketdata-base-5-0-SP2.xsd
Abstract
Documentation:
MarketDataSnapshotFullRefresh can be found in Volume3 of the specification
Collapse XSD Schema Diagram:
Drilldown into Rtg in schema fixml-marketdata-base-5-0-sp2_xsd Drilldown into Full in schema fixml-marketdata-base-5-0-sp2_xsd Drilldown into Leg in schema fixml-marketdata-base-5-0-sp2_xsd Drilldown into Undly in schema fixml-marketdata-base-5-0-sp2_xsd Drilldown into Instrmt in schema fixml-marketdata-base-5-0-sp2_xsd Drilldown into ApplSeqCtrl in schema fixml-marketdata-base-5-0-sp2_xsd Drilldown into MarketDataSnapshotFullRefreshElements in schema fixml-marketdata-base-5-0-sp2_xsd Drilldown into Hdr in schema fixml-components-base-5-0-sp2_xsd Drilldown into Abstract_message_t in schema fixml-components-base-5-0-sp2_xsd Drilldown into ApplQuResolution in schema fixml-marketdata-base-5-0-sp2_xsd Drilldown into ApplQuDepth in schema fixml-marketdata-base-5-0-sp2_xsd Drilldown into NetChgPrevDay in schema fixml-marketdata-base-5-0-sp2_xsd Drilldown into CorpActn in schema fixml-marketdata-base-5-0-sp2_xsd Drilldown into FinclStat in schema fixml-marketdata-base-5-0-sp2_xsd Drilldown into MDStrmID in schema fixml-marketdata-base-5-0-sp2_xsd Drilldown into ReqID in schema fixml-marketdata-base-5-0-sp2_xsd Drilldown into TrdDt in schema fixml-marketdata-base-5-0-sp2_xsd Drilldown into RefInd in schema fixml-marketdata-base-5-0-sp2_xsd Drilldown into MDFeedTyp in schema fixml-marketdata-base-5-0-sp2_xsd Drilldown into MktDepth in schema fixml-marketdata-base-5-0-sp2_xsd Drilldown into MDSubBkTyp in schema fixml-marketdata-base-5-0-sp2_xsd Drilldown into MDBkTyp in schema fixml-marketdata-base-5-0-sp2_xsd Drilldown into BizDt in schema fixml-marketdata-base-5-0-sp2_xsd Drilldown into RptID in schema fixml-marketdata-base-5-0-sp2_xsd Drilldown into TotNumRpts in schema fixml-marketdata-base-5-0-sp2_xsd Drilldown into MarketDataSnapshotFullRefreshAttributes in schema fixml-marketdata-base-5-0-sp2_xsdXSD Diagram of MarketDataSnapshotFullRefresh_message_t in schema fixml-marketdata-base-5-0-sp2_xsd (Financial Information eXchange (FIX))
Collapse XSD Schema Code:
<xs:complexType name="MarketDataSnapshotFullRefresh_message_t" final="#all">
    <xs:annotation>
        <xs:documentation xml:lang="en">MarketDataSnapshotFullRefresh can be found in Volume3 of the specification </xs:documentation>
        <xs:appinfo>
            <fm:Xref Protocol="FIX" name="MarketDataSnapshotFullRefresh" ComponentType="Message" MsgID="30" Section="Pre Trade" Category="MarketData" xmlns:fm="http://www.fixprotocol.org/FIXML-5-0-SP2/METADATA" />
        </xs:appinfo>
    </xs:annotation>
    <xs:complexContent>
        <xs:extension base="Abstract_message_t">
            <xs:sequence>
                <xs:group ref="MarketDataSnapshotFullRefreshElements" />
            </xs:sequence>
            <xs:attributeGroup ref="MarketDataSnapshotFullRefreshAttributes" />
        </xs:extension>
    </xs:complexContent>
</xs:complexType>
Collapse Child Elements:
Name Type Min Occurs Max Occurs
Hdr nsA:Hdr 0 (1)
ApplSeqCtrl nsA:ApplSeqCtrl 0 (1)
Instrmt nsA:Instrmt (1) (1)
Undly nsA:Undly 0 unbounded
Leg nsA:Leg 0 unbounded
Full nsA:Full (1) unbounded
Rtg nsA:Rtg 0 unbounded
<xs:group> nsA:MarketDataSnapshotFullRefreshElements (1) (1)
Collapse Child Attributes:
Name Type Default Value Use
TotNumRpts nsA:TotNumRpts Optional
RptID nsA:RptID Optional
BizDt nsA:BizDt Optional
MDBkTyp nsA:MDBkTyp Optional
MDSubBkTyp nsA:MDSubBkTyp Optional
MktDepth nsA:MktDepth Optional
MDFeedTyp nsA:MDFeedTyp Optional
RefInd nsA:RefInd Optional
TrdDt nsA:TrdDt Optional
ReqID nsA:ReqID Optional
MDStrmID nsA:MDStrmID Optional
FinclStat nsA:FinclStat Optional
CorpActn nsA:CorpActn Optional
NetChgPrevDay nsA:NetChgPrevDay Optional
ApplQuDepth nsA:ApplQuDepth Optional
ApplQuResolution nsA:ApplQuResolution Optional
Collapse Derivation Tree:
Collapse References:
nsA:MktDataFull