Definition Type: Element
Name: MassQuot
Namespace: http://www.fixprotocol.org/FIXML-5-0-SP2
Type: nsA:MassQuote_message_t
Containing Schema: fixml-quotation-base-5-0-SP2.xsd
Abstract
Collapse XSD Schema Diagram:
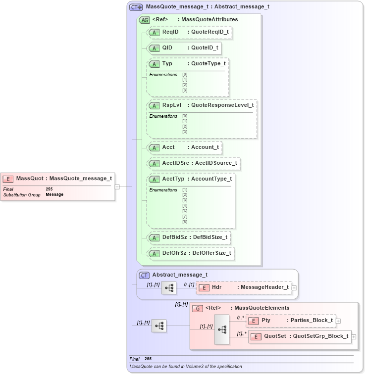
Drilldown into QuotSet in schema fixml-quotation-base-5-0-sp2_xsd Drilldown into Pty in schema fixml-quotation-base-5-0-sp2_xsd Drilldown into MassQuoteElements in schema fixml-quotation-base-5-0-sp2_xsd Drilldown into Hdr in schema fixml-components-base-5-0-sp2_xsd Drilldown into Abstract_message_t in schema fixml-components-base-5-0-sp2_xsd Drilldown into DefOfrSz in schema fixml-quotation-base-5-0-sp2_xsd Drilldown into DefBidSz in schema fixml-quotation-base-5-0-sp2_xsd Drilldown into AcctTyp in schema fixml-quotation-base-5-0-sp2_xsd Drilldown into AcctIDSrc in schema fixml-quotation-base-5-0-sp2_xsd Drilldown into Acct in schema fixml-quotation-base-5-0-sp2_xsd Drilldown into RspLvl in schema fixml-quotation-base-5-0-sp2_xsd Drilldown into Typ in schema fixml-quotation-base-5-0-sp2_xsd Drilldown into QID in schema fixml-quotation-base-5-0-sp2_xsd Drilldown into ReqID in schema fixml-quotation-base-5-0-sp2_xsd Drilldown into MassQuoteAttributes in schema fixml-quotation-base-5-0-sp2_xsd Drilldown into MassQuote_message_t in schema fixml-quotation-base-5-0-sp2_xsdXSD Diagram of MassQuot in schema fixml-quotation-base-5-0-sp2_xsd (Financial Information eXchange (FIX))
Collapse XSD Schema Code:
<xs:element name="MassQuot" type="MassQuote_message_t" substitutionGroup="Message" final="#all" />
Collapse Child Elements:
Name Type Min Occurs Max Occurs
Hdr nsA:Hdr 0 (1)
Pty nsA:Pty 0 unbounded
QuotSet nsA:QuotSet (1) unbounded
<xs:group> nsA:MassQuoteElements (1) (1)
Collapse Child Attributes:
Name Type Default Value Use
ReqID nsA:ReqID Optional
QID nsA:QID Required
Typ nsA:Typ Optional
RspLvl nsA:RspLvl Optional
Acct nsA:Acct Optional
AcctIDSrc nsA:AcctIDSrc Optional
AcctTyp nsA:AcctTyp Optional
DefBidSz nsA:DefBidSz Optional
DefOfrSz nsA:DefOfrSz Optional
Collapse Derivation Tree:
Collapse References:
nsA:Message