Definition Type: ComplexType
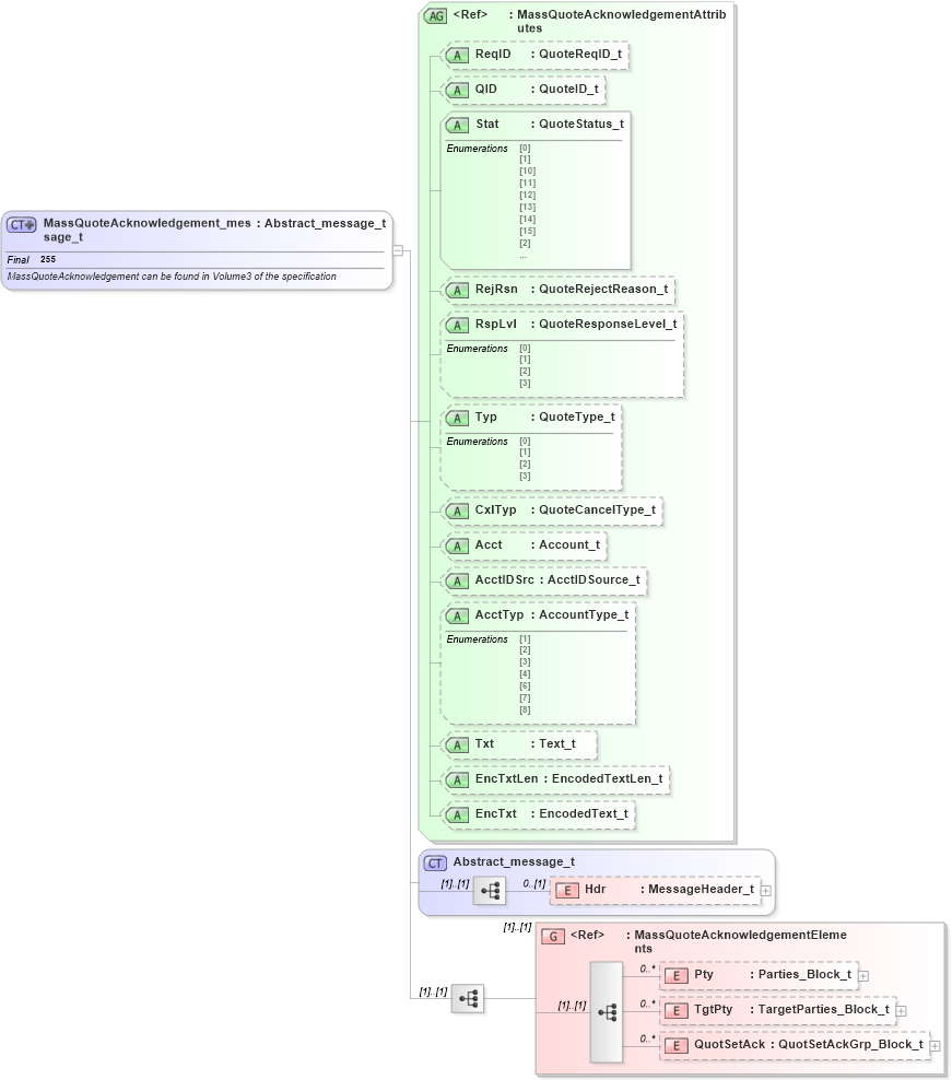
Name: MassQuoteAcknowledgement_message_t
Namespace: http://www.fixprotocol.org/FIXML-5-0-SP2
Type: nsA:Abstract_message_t
Containing Schema: fixml-quotation-base-5-0-SP2.xsd
Abstract
Documentation:
MassQuoteAcknowledgement can be found in Volume3 of the specification
Collapse XSD Schema Diagram:
Drilldown into QuotSetAck in schema fixml-quotation-base-5-0-sp2_xsd Drilldown into TgtPty in schema fixml-quotation-base-5-0-sp2_xsd Drilldown into Pty in schema fixml-quotation-base-5-0-sp2_xsd Drilldown into MassQuoteAcknowledgementElements in schema fixml-quotation-base-5-0-sp2_xsd Drilldown into Hdr in schema fixml-components-base-5-0-sp2_xsd Drilldown into Abstract_message_t in schema fixml-components-base-5-0-sp2_xsd Drilldown into EncTxt in schema fixml-quotation-base-5-0-sp2_xsd Drilldown into EncTxtLen in schema fixml-quotation-base-5-0-sp2_xsd Drilldown into Txt in schema fixml-quotation-base-5-0-sp2_xsd Drilldown into AcctTyp in schema fixml-quotation-base-5-0-sp2_xsd Drilldown into AcctIDSrc in schema fixml-quotation-base-5-0-sp2_xsd Drilldown into Acct in schema fixml-quotation-base-5-0-sp2_xsd Drilldown into CxlTyp in schema fixml-quotation-base-5-0-sp2_xsd Drilldown into Typ in schema fixml-quotation-base-5-0-sp2_xsd Drilldown into RspLvl in schema fixml-quotation-base-5-0-sp2_xsd Drilldown into RejRsn in schema fixml-quotation-base-5-0-sp2_xsd Drilldown into Stat in schema fixml-quotation-base-5-0-sp2_xsd Drilldown into QID in schema fixml-quotation-base-5-0-sp2_xsd Drilldown into ReqID in schema fixml-quotation-base-5-0-sp2_xsd Drilldown into MassQuoteAcknowledgementAttributes in schema fixml-quotation-base-5-0-sp2_xsdXSD Diagram of MassQuoteAcknowledgement_message_t in schema fixml-quotation-base-5-0-sp2_xsd (Financial Information eXchange (FIX))
Collapse XSD Schema Code:
<xs:complexType name="MassQuoteAcknowledgement_message_t" final="#all">
    <xs:annotation>
        <xs:documentation xml:lang="en">MassQuoteAcknowledgement can be found in Volume3 of the specification </xs:documentation>
        <xs:appinfo>
            <fm:Xref Protocol="FIX" name="MassQuoteAcknowledgement" ComponentType="Message" MsgID="35" Section="Pre Trade" Category="QuotationNegotiation" xmlns:fm="http://www.fixprotocol.org/FIXML-5-0-SP2/METADATA" />
        </xs:appinfo>
    </xs:annotation>
    <xs:complexContent>
        <xs:extension base="Abstract_message_t">
            <xs:sequence>
                <xs:group ref="MassQuoteAcknowledgementElements" />
            </xs:sequence>
            <xs:attributeGroup ref="MassQuoteAcknowledgementAttributes" />
        </xs:extension>
    </xs:complexContent>
</xs:complexType>
Collapse Child Elements:
Name Type Min Occurs Max Occurs
Hdr nsA:Hdr 0 (1)
Pty nsA:Pty 0 unbounded
TgtPty nsA:TgtPty 0 unbounded
QuotSetAck nsA:QuotSetAck 0 unbounded
<xs:group> nsA:MassQuoteAcknowledgementElements (1) (1)
Collapse Child Attributes:
Name Type Default Value Use
ReqID nsA:ReqID Optional
QID nsA:QID Optional
Stat nsA:Stat Required
RejRsn nsA:RejRsn Optional
RspLvl nsA:RspLvl Optional
Typ nsA:Typ Optional
CxlTyp nsA:CxlTyp Optional
Acct nsA:Acct Optional
AcctIDSrc nsA:AcctIDSrc Optional
AcctTyp nsA:AcctTyp Optional
Txt nsA:Txt Optional
EncTxtLen nsA:EncTxtLen Optional
EncTxt nsA:EncTxt Optional
Collapse Derivation Tree:
Collapse References:
nsA:MassQuotAck