Definition Type: Element
Name: MktDataReqRej
Namespace: http://www.fixprotocol.org/FIXML-5-0-SP2
Type: nsA:MarketDataRequestReject_message_t
Containing Schema: fixml-marketdata-base-5-0-SP2.xsd
Abstract
Collapse XSD Schema Diagram:
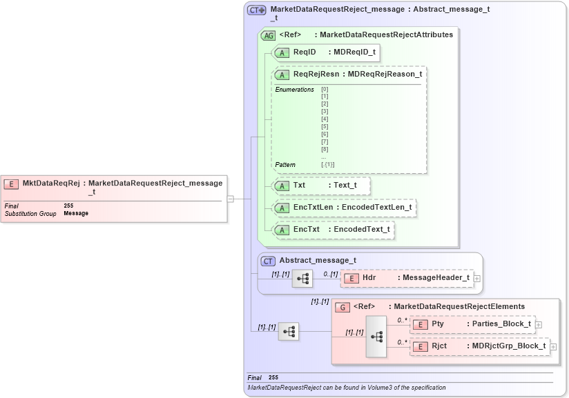
Drilldown into Rjct in schema fixml-marketdata-base-5-0-sp2_xsd Drilldown into Pty in schema fixml-marketdata-base-5-0-sp2_xsd Drilldown into MarketDataRequestRejectElements in schema fixml-marketdata-base-5-0-sp2_xsd Drilldown into Hdr in schema fixml-components-base-5-0-sp2_xsd Drilldown into Abstract_message_t in schema fixml-components-base-5-0-sp2_xsd Drilldown into EncTxt in schema fixml-marketdata-base-5-0-sp2_xsd Drilldown into EncTxtLen in schema fixml-marketdata-base-5-0-sp2_xsd Drilldown into Txt in schema fixml-marketdata-base-5-0-sp2_xsd Drilldown into ReqRejResn in schema fixml-marketdata-base-5-0-sp2_xsd Drilldown into ReqID in schema fixml-marketdata-base-5-0-sp2_xsd Drilldown into MarketDataRequestRejectAttributes in schema fixml-marketdata-base-5-0-sp2_xsd Drilldown into MarketDataRequestReject_message_t in schema fixml-marketdata-base-5-0-sp2_xsdXSD Diagram of MktDataReqRej in schema fixml-marketdata-base-5-0-sp2_xsd (Financial Information eXchange (FIX))
Collapse XSD Schema Code:
<xs:element name="MktDataReqRej" type="MarketDataRequestReject_message_t" substitutionGroup="Message" final="#all" />
Collapse Child Elements:
Name Type Min Occurs Max Occurs
Hdr nsA:Hdr 0 (1)
Pty nsA:Pty 0 unbounded
Rjct nsA:Rjct 0 unbounded
<xs:group> nsA:MarketDataRequestRejectElements (1) (1)
Collapse Child Attributes:
Name Type Default Value Use
ReqID nsA:ReqID Required
ReqRejResn nsA:ReqRejResn Optional
Txt nsA:Txt Optional
EncTxtLen nsA:EncTxtLen Optional
EncTxt nsA:EncTxt Optional
Collapse Derivation Tree:
Collapse References:
nsA:Message