Definition Type: Element
Name: MktDefReq
Namespace: http://www.fixprotocol.org/FIXML-5-0-SP2
Type: nsA:MarketDefinitionRequest_message_t
Containing Schema: fixml-marketstructure-base-5-0-SP2.xsd
Abstract
Collapse XSD Schema Diagram:
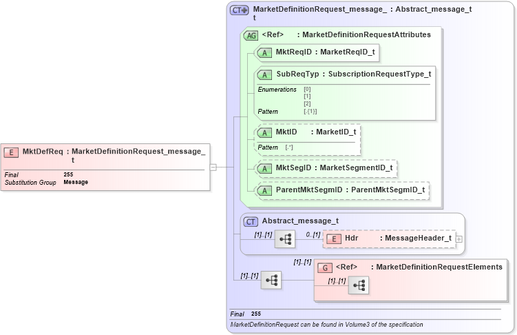
Drilldown into MarketDefinitionRequestElements in schema fixml-marketstructure-base-5-0-sp2_xsd Drilldown into Hdr in schema fixml-components-base-5-0-sp2_xsd Drilldown into Abstract_message_t in schema fixml-components-base-5-0-sp2_xsd Drilldown into ParentMktSegmID in schema fixml-marketstructure-base-5-0-sp2_xsd Drilldown into MktSegID in schema fixml-marketstructure-base-5-0-sp2_xsd Drilldown into MktID in schema fixml-marketstructure-base-5-0-sp2_xsd Drilldown into SubReqTyp in schema fixml-marketstructure-base-5-0-sp2_xsd Drilldown into MktReqID in schema fixml-marketstructure-base-5-0-sp2_xsd Drilldown into MarketDefinitionRequestAttributes in schema fixml-marketstructure-base-5-0-sp2_xsd Drilldown into MarketDefinitionRequest_message_t in schema fixml-marketstructure-base-5-0-sp2_xsdXSD Diagram of MktDefReq in schema fixml-marketstructure-base-5-0-sp2_xsd (Financial Information eXchange (FIX))
Collapse XSD Schema Code:
<xs:element name="MktDefReq" type="MarketDefinitionRequest_message_t" substitutionGroup="Message" final="#all" />
Collapse Child Elements:
Name Type Min Occurs Max Occurs
Hdr nsA:Hdr 0 (1)
<xs:group> nsA:MarketDefinitionRequestElements (1) (1)
Collapse Child Attributes:
Name Type Default Value Use
MktReqID nsA:MktReqID Required
SubReqTyp nsA:SubReqTyp Required
MktID nsA:MktID Optional
MktSegID nsA:MktSegID Optional
ParentMktSegmID nsA:ParentMktSegmID Optional
Collapse Derivation Tree:
Collapse References:
nsA:Message