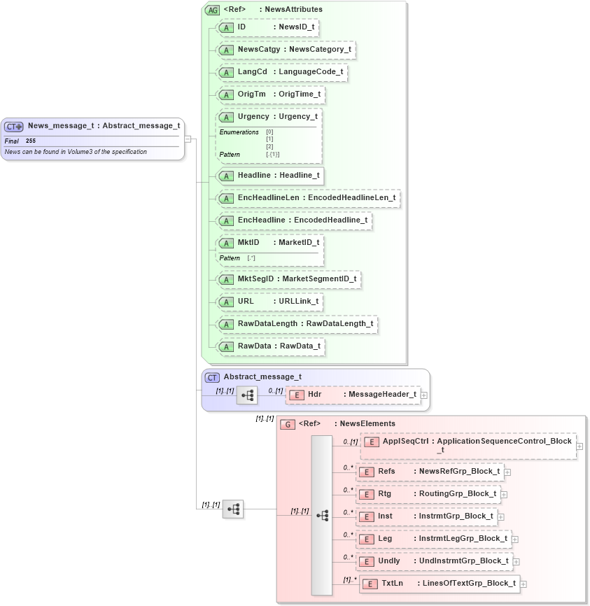
Definition Type: ComplexType
Name: News_message_t
Namespace: http://www.fixprotocol.org/FIXML-5-0-SP2
Type: nsA:Abstract_message_t
Containing Schema: fixml-newsevents-base-5-0-SP2.xsd
Abstract
Documentation:
News can be found in Volume3 of the specification
Collapse XSD Schema Diagram:
Drilldown into TxtLn in schema fixml-newsevents-base-5-0-sp2_xsd Drilldown into Undly in schema fixml-newsevents-base-5-0-sp2_xsd Drilldown into Leg in schema fixml-newsevents-base-5-0-sp2_xsd Drilldown into Inst in schema fixml-newsevents-base-5-0-sp2_xsd Drilldown into Rtg in schema fixml-newsevents-base-5-0-sp2_xsd Drilldown into Refs in schema fixml-newsevents-base-5-0-sp2_xsd Drilldown into ApplSeqCtrl in schema fixml-newsevents-base-5-0-sp2_xsd Drilldown into NewsElements in schema fixml-newsevents-base-5-0-sp2_xsd Drilldown into Hdr in schema fixml-components-base-5-0-sp2_xsd Drilldown into Abstract_message_t in schema fixml-components-base-5-0-sp2_xsd Drilldown into RawData in schema fixml-newsevents-base-5-0-sp2_xsd Drilldown into RawDataLength in schema fixml-newsevents-base-5-0-sp2_xsd Drilldown into URL in schema fixml-newsevents-base-5-0-sp2_xsd Drilldown into MktSegID in schema fixml-newsevents-base-5-0-sp2_xsd Drilldown into MktID in schema fixml-newsevents-base-5-0-sp2_xsd Drilldown into EncHeadline in schema fixml-newsevents-base-5-0-sp2_xsd Drilldown into EncHeadlineLen in schema fixml-newsevents-base-5-0-sp2_xsd Drilldown into Headline in schema fixml-newsevents-base-5-0-sp2_xsd Drilldown into Urgency in schema fixml-newsevents-base-5-0-sp2_xsd Drilldown into OrigTm in schema fixml-newsevents-base-5-0-sp2_xsd Drilldown into LangCd in schema fixml-newsevents-base-5-0-sp2_xsd Drilldown into NewsCatgy in schema fixml-newsevents-base-5-0-sp2_xsd Drilldown into ID in schema fixml-newsevents-base-5-0-sp2_xsd Drilldown into NewsAttributes in schema fixml-newsevents-base-5-0-sp2_xsdXSD Diagram of News_message_t in schema fixml-newsevents-base-5-0-sp2_xsd (Financial Information eXchange (FIX))
Collapse XSD Schema Code:
<xs:complexType name="News_message_t" final="#all">
    <xs:annotation>
        <xs:documentation xml:lang="en">News can be found in Volume3 of the specification </xs:documentation>
        <xs:appinfo>
            <fm:Xref Protocol="FIX" name="News" ComponentType="Message" MsgID="12" Section="Pre Trade" Category="EventCommunication" xmlns:fm="http://www.fixprotocol.org/FIXML-5-0-SP2/METADATA" />
        </xs:appinfo>
    </xs:annotation>
    <xs:complexContent>
        <xs:extension base="Abstract_message_t">
            <xs:sequence>
                <xs:group ref="NewsElements" />
            </xs:sequence>
            <xs:attributeGroup ref="NewsAttributes" />
        </xs:extension>
    </xs:complexContent>
</xs:complexType>
Collapse Child Elements:
Name Type Min Occurs Max Occurs
Hdr nsA:Hdr 0 (1)
ApplSeqCtrl nsA:ApplSeqCtrl 0 (1)
Refs nsA:Refs 0 unbounded
Rtg nsA:Rtg 0 unbounded
Inst nsA:Inst 0 unbounded
Leg nsA:Leg 0 unbounded
Undly nsA:Undly 0 unbounded
TxtLn nsA:TxtLn (1) unbounded
<xs:group> nsA:NewsElements (1) (1)
Collapse Child Attributes:
Name Type Default Value Use
ID nsA:ID Optional
NewsCatgy nsA:NewsCatgy Optional
LangCd nsA:LangCd Optional
OrigTm nsA:OrigTm Optional
Urgency nsA:Urgency Optional
Headline nsA:Headline Required
EncHeadlineLen nsA:EncHeadlineLen Optional
EncHeadline nsA:EncHeadline Optional
MktID nsA:MktID Optional
MktSegID nsA:MktSegID Optional
URL nsA:URL Optional
RawDataLength nsA:RawDataLength Optional
RawData nsA:RawData Optional
Collapse Derivation Tree:
Collapse References:
nsA:News