Definition Type: ComplexType
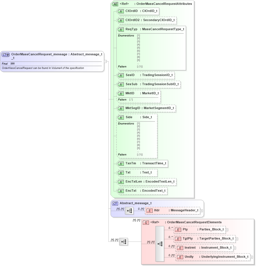
Name: OrderMassCancelRequest_message_t
Namespace: http://www.fixprotocol.org/FIXML-5-0-SP2
Type: nsA:Abstract_message_t
Containing Schema: fixml-ordermasshandling-base-5-0-SP2.xsd
Abstract
Documentation:
OrderMassCancelRequest can be found in Volume4 of the specification
Collapse XSD Schema Diagram:
Drilldown into Undly in schema fixml-ordermasshandling-base-5-0-sp2_xsd Drilldown into Instrmt in schema fixml-ordermasshandling-base-5-0-sp2_xsd Drilldown into TgtPty in schema fixml-ordermasshandling-base-5-0-sp2_xsd Drilldown into Pty in schema fixml-ordermasshandling-base-5-0-sp2_xsd Drilldown into OrderMassCancelRequestElements in schema fixml-ordermasshandling-base-5-0-sp2_xsd Drilldown into Hdr in schema fixml-components-base-5-0-sp2_xsd Drilldown into Abstract_message_t in schema fixml-components-base-5-0-sp2_xsd Drilldown into EncTxt in schema fixml-ordermasshandling-base-5-0-sp2_xsd Drilldown into EncTxtLen in schema fixml-ordermasshandling-base-5-0-sp2_xsd Drilldown into Txt in schema fixml-ordermasshandling-base-5-0-sp2_xsd Drilldown into TxnTm in schema fixml-ordermasshandling-base-5-0-sp2_xsd Drilldown into Side in schema fixml-ordermasshandling-base-5-0-sp2_xsd Drilldown into MktSegID in schema fixml-ordermasshandling-base-5-0-sp2_xsd Drilldown into MktID in schema fixml-ordermasshandling-base-5-0-sp2_xsd Drilldown into SesSub in schema fixml-ordermasshandling-base-5-0-sp2_xsd Drilldown into SesID in schema fixml-ordermasshandling-base-5-0-sp2_xsd Drilldown into ReqTyp in schema fixml-ordermasshandling-base-5-0-sp2_xsd Drilldown into ClOrdID2 in schema fixml-ordermasshandling-base-5-0-sp2_xsd Drilldown into ClOrdID in schema fixml-ordermasshandling-base-5-0-sp2_xsd Drilldown into OrderMassCancelRequestAttributes in schema fixml-ordermasshandling-base-5-0-sp2_xsdXSD Diagram of OrderMassCancelRequest_message_t in schema fixml-ordermasshandling-base-5-0-sp2_xsd (Financial Information eXchange (FIX))
Collapse XSD Schema Code:
<xs:complexType name="OrderMassCancelRequest_message_t" final="#all">
    <xs:annotation>
        <xs:documentation xml:lang="en">OrderMassCancelRequest can be found in Volume4 of the specification </xs:documentation>
        <xs:appinfo>
            <fm:Xref Protocol="FIX" name="OrderMassCancelRequest" ComponentType="Message" MsgID="50" Section="Trade" Category="OrderMassHandling" xmlns:fm="http://www.fixprotocol.org/FIXML-5-0-SP2/METADATA" />
        </xs:appinfo>
    </xs:annotation>
    <xs:complexContent>
        <xs:extension base="Abstract_message_t">
            <xs:sequence>
                <xs:group ref="OrderMassCancelRequestElements" />
            </xs:sequence>
            <xs:attributeGroup ref="OrderMassCancelRequestAttributes" />
        </xs:extension>
    </xs:complexContent>
</xs:complexType>
Collapse Child Elements:
Name Type Min Occurs Max Occurs
Hdr nsA:Hdr 0 (1)
Pty nsA:Pty 0 unbounded
TgtPty nsA:TgtPty 0 unbounded
Instrmt nsA:Instrmt 0 (1)
Undly nsA:Undly 0 (1)
<xs:group> nsA:OrderMassCancelRequestElements (1) (1)
Collapse Child Attributes:
Name Type Default Value Use
ClOrdID nsA:ClOrdID Required
ClOrdID2 nsA:ClOrdID2 Optional
ReqTyp nsA:ReqTyp Required
SesID nsA:SesID Optional
SesSub nsA:SesSub Optional
MktID nsA:MktID Optional
MktSegID nsA:MktSegID Optional
Side nsA:Side Optional
TxnTm nsA:TxnTm Required
Txt nsA:Txt Optional
EncTxtLen nsA:EncTxtLen Optional
EncTxt nsA:EncTxt Optional
Collapse Derivation Tree:
Collapse References:
nsA:OrdMassCxlReq