Definition Type: ComplexType
Name: OrderStatusRequest_message_t
Namespace: http://www.fixprotocol.org/FIXML-5-0-SP2
Type: nsA:Abstract_message_t
Containing Schema: fixml-order-base-5-0-SP2.xsd
Abstract
Documentation:
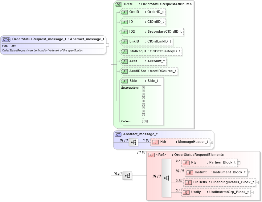
OrderStatusRequest can be found in Volume4 of the specification
Collapse XSD Schema Diagram:
Drilldown into Undly in schema fixml-order-base-5-0-sp2_xsd Drilldown into FinDetls in schema fixml-order-base-5-0-sp2_xsd Drilldown into Instrmt in schema fixml-order-base-5-0-sp2_xsd Drilldown into Pty in schema fixml-order-base-5-0-sp2_xsd Drilldown into OrderStatusRequestElements in schema fixml-order-base-5-0-sp2_xsd Drilldown into Hdr in schema fixml-components-base-5-0-sp2_xsd Drilldown into Abstract_message_t in schema fixml-components-base-5-0-sp2_xsd Drilldown into Side in schema fixml-order-base-5-0-sp2_xsd Drilldown into AcctIDSrc in schema fixml-order-base-5-0-sp2_xsd Drilldown into Acct in schema fixml-order-base-5-0-sp2_xsd Drilldown into StatReqID in schema fixml-order-base-5-0-sp2_xsd Drilldown into LnkID in schema fixml-order-base-5-0-sp2_xsd Drilldown into ID2 in schema fixml-order-base-5-0-sp2_xsd Drilldown into ID in schema fixml-order-base-5-0-sp2_xsd Drilldown into OrdID in schema fixml-order-base-5-0-sp2_xsd Drilldown into OrderStatusRequestAttributes in schema fixml-order-base-5-0-sp2_xsdXSD Diagram of OrderStatusRequest_message_t in schema fixml-order-base-5-0-sp2_xsd (Financial Information eXchange (FIX))
Collapse XSD Schema Code:
<xs:complexType name="OrderStatusRequest_message_t" final="#all">
    <xs:annotation>
        <xs:documentation xml:lang="en">OrderStatusRequest can be found in Volume4 of the specification </xs:documentation>
        <xs:appinfo>
            <fm:Xref Protocol="FIX" name="OrderStatusRequest" ComponentType="Message" MsgID="18" Section="Trade" Category="SingleGeneralOrderHandling" xmlns:fm="http://www.fixprotocol.org/FIXML-5-0-SP2/METADATA" />
        </xs:appinfo>
    </xs:annotation>
    <xs:complexContent>
        <xs:extension base="Abstract_message_t">
            <xs:sequence>
                <xs:group ref="OrderStatusRequestElements" />
            </xs:sequence>
            <xs:attributeGroup ref="OrderStatusRequestAttributes" />
        </xs:extension>
    </xs:complexContent>
</xs:complexType>
Collapse Child Elements:
Name Type Min Occurs Max Occurs
Hdr nsA:Hdr 0 (1)
Pty nsA:Pty 0 unbounded
Instrmt nsA:Instrmt (1) (1)
FinDetls nsA:FinDetls 0 (1)
Undly nsA:Undly 0 unbounded
<xs:group> nsA:OrderStatusRequestElements (1) (1)
Collapse Child Attributes:
Name Type Default Value Use
OrdID nsA:OrdID Optional
ID nsA:ID Optional
ID2 nsA:ID2 Optional
LnkID nsA:LnkID Optional
StatReqID nsA:StatReqID Optional
Acct nsA:Acct Optional
AcctIDSrc nsA:AcctIDSrc Optional
Side nsA:Side Required
Collapse Derivation Tree:
Collapse References:
nsA:OrdStatReq