Definition Type: Element
Name: OrdMassActRpt
Namespace: http://www.fixprotocol.org/FIXML-5-0-SP2
Type: nsA:OrderMassActionReport_message_t
Containing Schema: fixml-ordermasshandling-base-5-0-SP2.xsd
Abstract
Collapse XSD Schema Diagram:
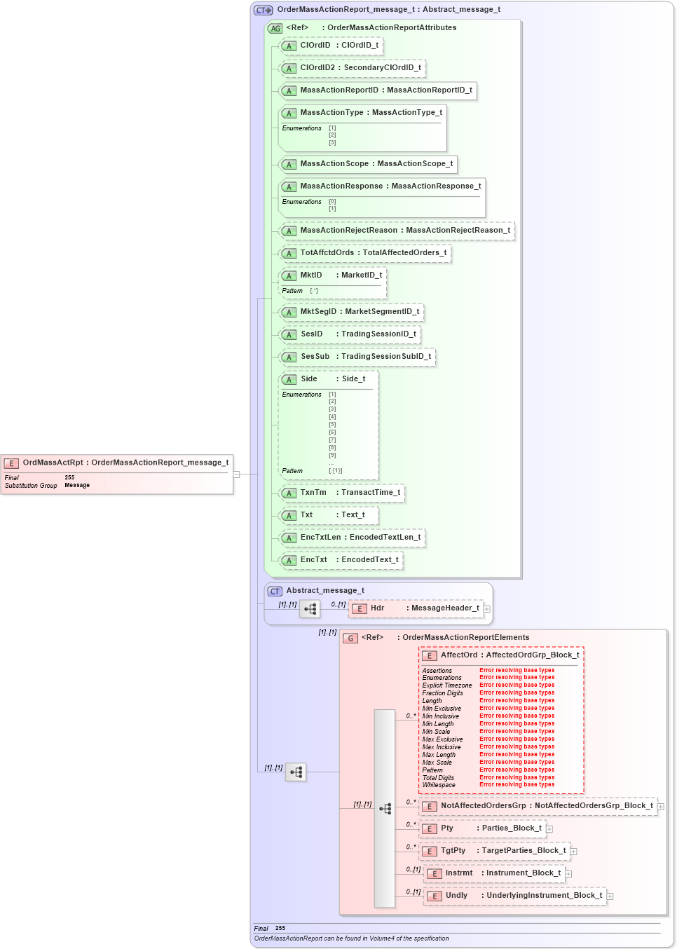
Drilldown into Undly in schema fixml-ordermasshandling-base-5-0-sp2_xsd Drilldown into Instrmt in schema fixml-ordermasshandling-base-5-0-sp2_xsd Drilldown into TgtPty in schema fixml-ordermasshandling-base-5-0-sp2_xsd Drilldown into Pty in schema fixml-ordermasshandling-base-5-0-sp2_xsd Drilldown into NotAffectedOrdersGrp in schema fixml-ordermasshandling-base-5-0-sp2_xsd Drilldown into AffectOrd in schema fixml-ordermasshandling-base-5-0-sp2_xsd Drilldown into OrderMassActionReportElements in schema fixml-ordermasshandling-base-5-0-sp2_xsd Drilldown into Hdr in schema fixml-components-base-5-0-sp2_xsd Drilldown into Abstract_message_t in schema fixml-components-base-5-0-sp2_xsd Drilldown into EncTxt in schema fixml-ordermasshandling-base-5-0-sp2_xsd Drilldown into EncTxtLen in schema fixml-ordermasshandling-base-5-0-sp2_xsd Drilldown into Txt in schema fixml-ordermasshandling-base-5-0-sp2_xsd Drilldown into TxnTm in schema fixml-ordermasshandling-base-5-0-sp2_xsd Drilldown into Side in schema fixml-ordermasshandling-base-5-0-sp2_xsd Drilldown into SesSub in schema fixml-ordermasshandling-base-5-0-sp2_xsd Drilldown into SesID in schema fixml-ordermasshandling-base-5-0-sp2_xsd Drilldown into MktSegID in schema fixml-ordermasshandling-base-5-0-sp2_xsd Drilldown into MktID in schema fixml-ordermasshandling-base-5-0-sp2_xsd Drilldown into TotAffctdOrds in schema fixml-ordermasshandling-base-5-0-sp2_xsd Drilldown into MassActionRejectReason in schema fixml-ordermasshandling-base-5-0-sp2_xsd Drilldown into MassActionResponse in schema fixml-ordermasshandling-base-5-0-sp2_xsd Drilldown into MassActionScope in schema fixml-ordermasshandling-base-5-0-sp2_xsd Drilldown into MassActionType in schema fixml-ordermasshandling-base-5-0-sp2_xsd Drilldown into MassActionReportID in schema fixml-ordermasshandling-base-5-0-sp2_xsd Drilldown into ClOrdID2 in schema fixml-ordermasshandling-base-5-0-sp2_xsd Drilldown into ClOrdID in schema fixml-ordermasshandling-base-5-0-sp2_xsd Drilldown into OrderMassActionReportAttributes in schema fixml-ordermasshandling-base-5-0-sp2_xsd Drilldown into OrderMassActionReport_message_t in schema fixml-ordermasshandling-base-5-0-sp2_xsdXSD Diagram of OrdMassActRpt in schema fixml-ordermasshandling-base-5-0-sp2_xsd (Financial Information eXchange (FIX))
Collapse XSD Schema Code:
<xs:element name="OrdMassActRpt" type="OrderMassActionReport_message_t" substitutionGroup="Message" final="#all" />
Collapse Child Elements:
Name Type Min Occurs Max Occurs
Hdr nsA:Hdr 0 (1)
AffectOrd nsA:AffectOrd 0 unbounded
NotAffectedOrdersGrp nsA:NotAffectedOrdersGrp 0 unbounded
Pty nsA:Pty 0 unbounded
TgtPty nsA:TgtPty 0 unbounded
Instrmt nsA:Instrmt 0 (1)
Undly nsA:Undly 0 (1)
<xs:group> nsA:OrderMassActionReportElements (1) (1)
Collapse Child Attributes:
Name Type Default Value Use
ClOrdID nsA:ClOrdID Optional
ClOrdID2 nsA:ClOrdID2 Optional
MassActionReportID nsA:MassActionReportID Required
MassActionType nsA:MassActionType Required
MassActionScope nsA:MassActionScope Required
MassActionResponse nsA:MassActionResponse Required
MassActionRejectReason nsA:MassActionRejectReason Optional
TotAffctdOrds nsA:TotAffctdOrds Optional
MktID nsA:MktID Optional
MktSegID nsA:MktSegID Optional
SesID nsA:SesID Optional
SesSub nsA:SesSub Optional
Side nsA:Side Optional
TxnTm nsA:TxnTm Optional
Txt nsA:Txt Optional
EncTxtLen nsA:EncTxtLen Optional
EncTxt nsA:EncTxt Optional
Collapse Derivation Tree:
Collapse References:
nsA:Message