Definition Type: Element
Name: OrdMassStatReq
Namespace: http://www.fixprotocol.org/FIXML-5-0-SP2
Type: nsA:OrderMassStatusRequest_message_t
Containing Schema: fixml-ordermasshandling-base-5-0-SP2.xsd
Abstract
Collapse XSD Schema Diagram:
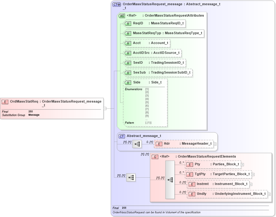
Drilldown into Undly in schema fixml-ordermasshandling-base-5-0-sp2_xsd Drilldown into Instrmt in schema fixml-ordermasshandling-base-5-0-sp2_xsd Drilldown into TgtPty in schema fixml-ordermasshandling-base-5-0-sp2_xsd Drilldown into Pty in schema fixml-ordermasshandling-base-5-0-sp2_xsd Drilldown into OrderMassStatusRequestElements in schema fixml-ordermasshandling-base-5-0-sp2_xsd Drilldown into Hdr in schema fixml-components-base-5-0-sp2_xsd Drilldown into Abstract_message_t in schema fixml-components-base-5-0-sp2_xsd Drilldown into Side in schema fixml-ordermasshandling-base-5-0-sp2_xsd Drilldown into SesSub in schema fixml-ordermasshandling-base-5-0-sp2_xsd Drilldown into SesID in schema fixml-ordermasshandling-base-5-0-sp2_xsd Drilldown into AcctIDSrc in schema fixml-ordermasshandling-base-5-0-sp2_xsd Drilldown into Acct in schema fixml-ordermasshandling-base-5-0-sp2_xsd Drilldown into MassStatReqTyp in schema fixml-ordermasshandling-base-5-0-sp2_xsd Drilldown into ReqID in schema fixml-ordermasshandling-base-5-0-sp2_xsd Drilldown into OrderMassStatusRequestAttributes in schema fixml-ordermasshandling-base-5-0-sp2_xsd Drilldown into OrderMassStatusRequest_message_t in schema fixml-ordermasshandling-base-5-0-sp2_xsdXSD Diagram of OrdMassStatReq in schema fixml-ordermasshandling-base-5-0-sp2_xsd (Financial Information eXchange (FIX))
Collapse XSD Schema Code:
<xs:element name="OrdMassStatReq" type="OrderMassStatusRequest_message_t" substitutionGroup="Message" final="#all" />
Collapse Child Elements:
Name Type Min Occurs Max Occurs
Hdr nsA:Hdr 0 (1)
Pty nsA:Pty 0 unbounded
TgtPty nsA:TgtPty 0 unbounded
Instrmt nsA:Instrmt 0 (1)
Undly nsA:Undly 0 (1)
<xs:group> nsA:OrderMassStatusRequestElements (1) (1)
Collapse Child Attributes:
Name Type Default Value Use
ReqID nsA:ReqID Required
MassStatReqTyp nsA:MassStatReqTyp Required
Acct nsA:Acct Optional
AcctIDSrc nsA:AcctIDSrc Optional
SesID nsA:SesID Optional
SesSub nsA:SesSub Optional
Side nsA:Side Optional
Collapse Derivation Tree:
Collapse References:
nsA:Message