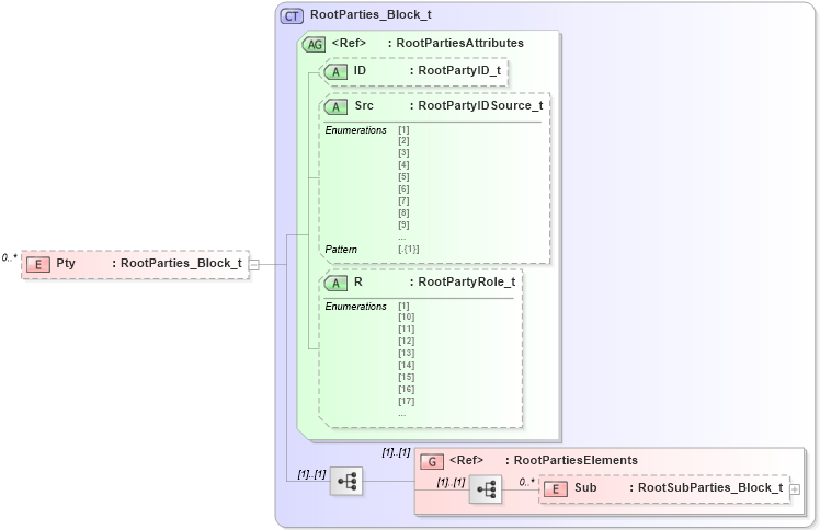
Definition Type: Element
Name: Pty
Namespace: http://www.fixprotocol.org/FIXML-5-0-SP2
Type: nsA:RootParties_Block_t
Containing Schema: fixml-crossorders-base-5-0-SP2.xsd
MinOccurs 0
MaxOccurs unbounded
Abstract
Collapse XSD Schema Diagram:
Drilldown into Sub in schema fixml-components-base-5-0-sp2_xsd Drilldown into RootPartiesElements in schema fixml-components-base-5-0-sp2_xsd Drilldown into R in schema fixml-components-base-5-0-sp2_xsd Drilldown into Src in schema fixml-components-base-5-0-sp2_xsd Drilldown into ID in schema fixml-components-base-5-0-sp2_xsd Drilldown into RootPartiesAttributes in schema fixml-components-base-5-0-sp2_xsd Drilldown into RootParties_Block_t in schema fixml-components-base-5-0-sp2_xsdXSD Diagram of Pty in schema fixml-crossorders-base-5-0-sp2_xsd (Financial Information eXchange (FIX))
Collapse XSD Schema Code:
<xs:element name="Pty" type="RootParties_Block_t" minOccurs="0" maxOccurs="unbounded" />
Collapse Child Elements:
Name Type Min Occurs Max Occurs
Sub nsA:Sub 0 unbounded
<xs:group> nsA:RootPartiesElements (1) (1)
Collapse Child Attributes:
Name Type Default Value Use
ID nsA:ID Optional
Src nsA:Src Optional
R nsA:R Optional
Collapse Derivation Tree: