Definition Type: Element
Name: QuotCxl
Namespace: http://www.fixprotocol.org/FIXML-5-0-SP2
Type: nsA:QuoteCancel_message_t
Containing Schema: fixml-quotation-base-5-0-SP2.xsd
Abstract
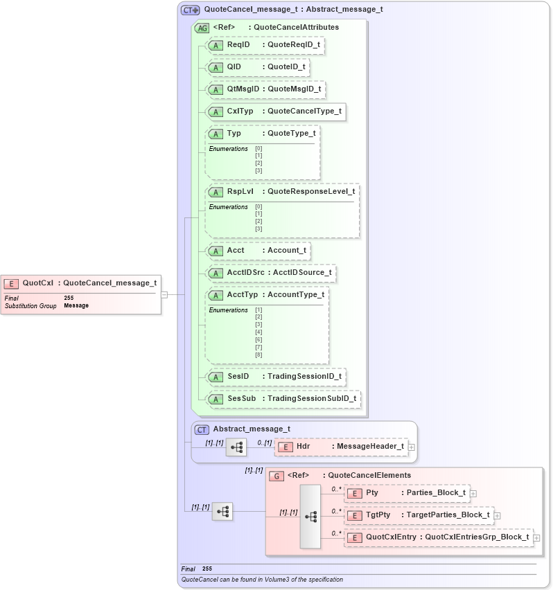
Collapse XSD Schema Diagram:
Drilldown into QuotCxlEntry in schema fixml-quotation-base-5-0-sp2_xsd Drilldown into TgtPty in schema fixml-quotation-base-5-0-sp2_xsd Drilldown into Pty in schema fixml-quotation-base-5-0-sp2_xsd Drilldown into QuoteCancelElements in schema fixml-quotation-base-5-0-sp2_xsd Drilldown into Hdr in schema fixml-components-base-5-0-sp2_xsd Drilldown into Abstract_message_t in schema fixml-components-base-5-0-sp2_xsd Drilldown into SesSub in schema fixml-quotation-base-5-0-sp2_xsd Drilldown into SesID in schema fixml-quotation-base-5-0-sp2_xsd Drilldown into AcctTyp in schema fixml-quotation-base-5-0-sp2_xsd Drilldown into AcctIDSrc in schema fixml-quotation-base-5-0-sp2_xsd Drilldown into Acct in schema fixml-quotation-base-5-0-sp2_xsd Drilldown into RspLvl in schema fixml-quotation-base-5-0-sp2_xsd Drilldown into Typ in schema fixml-quotation-base-5-0-sp2_xsd Drilldown into CxlTyp in schema fixml-quotation-base-5-0-sp2_xsd Drilldown into QtMsgID in schema fixml-quotation-base-5-0-sp2_xsd Drilldown into QID in schema fixml-quotation-base-5-0-sp2_xsd Drilldown into ReqID in schema fixml-quotation-base-5-0-sp2_xsd Drilldown into QuoteCancelAttributes in schema fixml-quotation-base-5-0-sp2_xsd Drilldown into QuoteCancel_message_t in schema fixml-quotation-base-5-0-sp2_xsdXSD Diagram of QuotCxl in schema fixml-quotation-base-5-0-sp2_xsd (Financial Information eXchange (FIX))
Collapse XSD Schema Code:
<xs:element name="QuotCxl" type="QuoteCancel_message_t" substitutionGroup="Message" final="#all" />
Collapse Child Elements:
Name Type Min Occurs Max Occurs
Hdr nsA:Hdr 0 (1)
Pty nsA:Pty 0 unbounded
TgtPty nsA:TgtPty 0 unbounded
QuotCxlEntry nsA:QuotCxlEntry 0 unbounded
<xs:group> nsA:QuoteCancelElements (1) (1)
Collapse Child Attributes:
Name Type Default Value Use
ReqID nsA:ReqID Optional
QID nsA:QID Optional
QtMsgID nsA:QtMsgID Optional
CxlTyp nsA:CxlTyp Required
Typ nsA:Typ Optional
RspLvl nsA:RspLvl Optional
Acct nsA:Acct Optional
AcctIDSrc nsA:AcctIDSrc Optional
AcctTyp nsA:AcctTyp Optional
SesID nsA:SesID Optional
SesSub nsA:SesSub Optional
Collapse Derivation Tree:
Collapse References:
nsA:Message