Definition Type: Element
Name: RelSym
Namespace: http://www.fixprotocol.org/FIXML-5-0-SP2
Type: nsA:RelSymDerivSecUpdGrp_Block_t
Containing Schema: fixml-securitiesreference-base-5-0-SP2.xsd
MinOccurs 0
MaxOccurs unbounded
Abstract
Collapse XSD Schema Diagram:
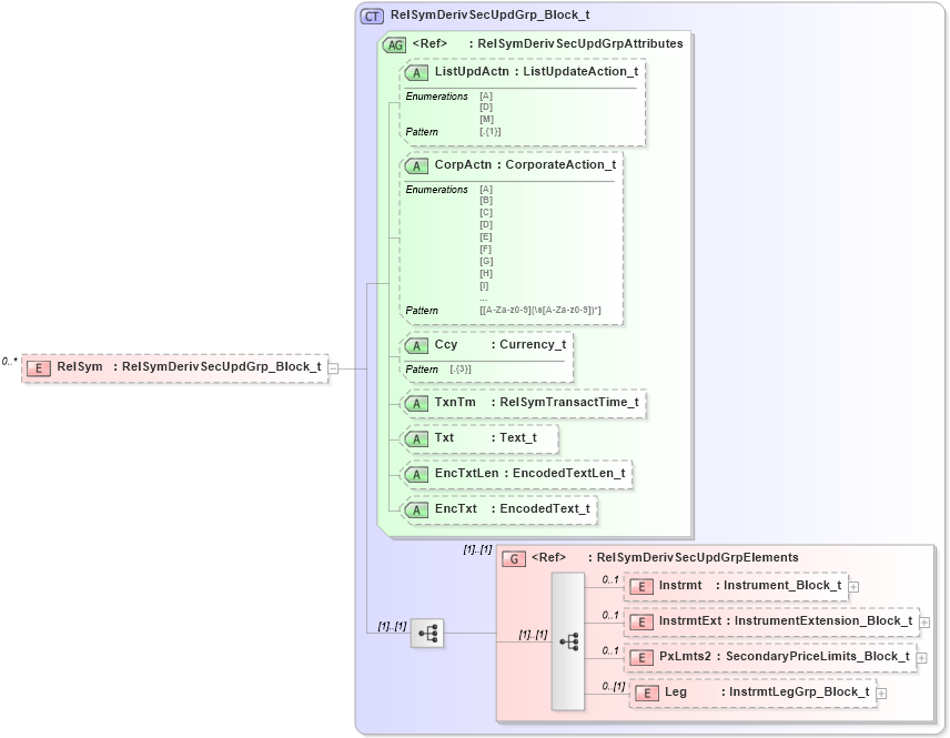
Drilldown into Leg in schema fixml-components-base-5-0-sp2_xsd Drilldown into PxLmts2 in schema fixml-components-base-5-0-sp2_xsd Drilldown into InstrmtExt in schema fixml-components-base-5-0-sp2_xsd Drilldown into Instrmt in schema fixml-components-base-5-0-sp2_xsd Drilldown into RelSymDerivSecUpdGrpElements in schema fixml-components-base-5-0-sp2_xsd Drilldown into EncTxt in schema fixml-components-base-5-0-sp2_xsd Drilldown into EncTxtLen in schema fixml-components-base-5-0-sp2_xsd Drilldown into Txt in schema fixml-components-base-5-0-sp2_xsd Drilldown into TxnTm in schema fixml-components-base-5-0-sp2_xsd Drilldown into Ccy in schema fixml-components-base-5-0-sp2_xsd Drilldown into CorpActn in schema fixml-components-base-5-0-sp2_xsd Drilldown into ListUpdActn in schema fixml-components-base-5-0-sp2_xsd Drilldown into RelSymDerivSecUpdGrpAttributes in schema fixml-components-base-5-0-sp2_xsd Drilldown into RelSymDerivSecUpdGrp_Block_t in schema fixml-components-base-5-0-sp2_xsdXSD Diagram of RelSym in schema fixml-securitiesreference-base-5-0-sp2_xsd (Financial Information eXchange (FIX))
Collapse XSD Schema Code:
<xs:element name="RelSym" type="RelSymDerivSecUpdGrp_Block_t" minOccurs="0" maxOccurs="unbounded" />
Collapse Child Elements:
Name Type Min Occurs Max Occurs
Instrmt nsA:Instrmt 0 1
InstrmtExt nsA:InstrmtExt 0 1
PxLmts2 nsA:PxLmts2 0 1
Leg nsA:Leg 0 (1)
<xs:group> nsA:RelSymDerivSecUpdGrpElements (1) (1)
Collapse Child Attributes:
Name Type Default Value Use
ListUpdActn nsA:ListUpdActn Optional
CorpActn nsA:CorpActn Optional
Ccy nsA:Ccy Optional
TxnTm nsA:TxnTm Optional
Txt nsA:Txt Optional
EncTxtLen nsA:EncTxtLen Optional
EncTxt nsA:EncTxt Optional
Collapse Derivation Tree: