Definition Type: Element
Name: SecListReq
Namespace: http://www.fixprotocol.org/FIXML-5-0-SP2
Type: nsA:SecurityListRequest_message_t
Containing Schema: fixml-securitiesreference-base-5-0-SP2.xsd
Abstract
Collapse XSD Schema Diagram:
Drilldown into Leg in schema fixml-securitiesreference-base-5-0-sp2_xsd Drilldown into Undly in schema fixml-securitiesreference-base-5-0-sp2_xsd Drilldown into FinDetls in schema fixml-securitiesreference-base-5-0-sp2_xsd Drilldown into InstrmtExt in schema fixml-securitiesreference-base-5-0-sp2_xsd Drilldown into Instrmt in schema fixml-securitiesreference-base-5-0-sp2_xsd Drilldown into SecurityListRequestElements in schema fixml-securitiesreference-base-5-0-sp2_xsd Drilldown into Hdr in schema fixml-components-base-5-0-sp2_xsd Drilldown into Abstract_message_t in schema fixml-components-base-5-0-sp2_xsd Drilldown into SubReqTyp in schema fixml-securitiesreference-base-5-0-sp2_xsd Drilldown into SesSub in schema fixml-securitiesreference-base-5-0-sp2_xsd Drilldown into SesID in schema fixml-securitiesreference-base-5-0-sp2_xsd Drilldown into EncTxt in schema fixml-securitiesreference-base-5-0-sp2_xsd Drilldown into EncTxtLen in schema fixml-securitiesreference-base-5-0-sp2_xsd Drilldown into Txt in schema fixml-securitiesreference-base-5-0-sp2_xsd Drilldown into Ccy in schema fixml-securitiesreference-base-5-0-sp2_xsd Drilldown into MktSegID in schema fixml-securitiesreference-base-5-0-sp2_xsd Drilldown into MktID in schema fixml-securitiesreference-base-5-0-sp2_xsd Drilldown into LstTypSrc in schema fixml-securitiesreference-base-5-0-sp2_xsd Drilldown into ListTyp in schema fixml-securitiesreference-base-5-0-sp2_xsd Drilldown into ListID in schema fixml-securitiesreference-base-5-0-sp2_xsd Drilldown into ListReqTyp in schema fixml-securitiesreference-base-5-0-sp2_xsd Drilldown into ReqID in schema fixml-securitiesreference-base-5-0-sp2_xsd Drilldown into SecurityListRequestAttributes in schema fixml-securitiesreference-base-5-0-sp2_xsd Drilldown into SecurityListRequest_message_t in schema fixml-securitiesreference-base-5-0-sp2_xsdXSD Diagram of SecListReq in schema fixml-securitiesreference-base-5-0-sp2_xsd (Financial Information eXchange (FIX))
Collapse XSD Schema Code:
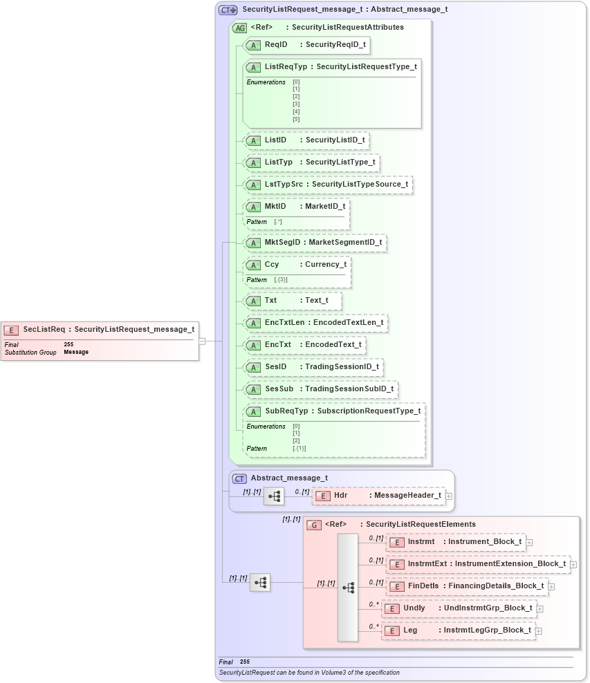
<xs:element name="SecListReq" type="SecurityListRequest_message_t" substitutionGroup="Message" final="#all" />
Collapse Child Elements:
Name Type Min Occurs Max Occurs
Hdr nsA:Hdr 0 (1)
Instrmt nsA:Instrmt 0 (1)
InstrmtExt nsA:InstrmtExt 0 (1)
FinDetls nsA:FinDetls 0 (1)
Undly nsA:Undly 0 unbounded
Leg nsA:Leg 0 unbounded
<xs:group> nsA:SecurityListRequestElements (1) (1)
Collapse Child Attributes:
Name Type Default Value Use
ReqID nsA:ReqID Required
ListReqTyp nsA:ListReqTyp Required
ListID nsA:ListID Optional
ListTyp nsA:ListTyp Optional
LstTypSrc nsA:LstTypSrc Optional
MktID nsA:MktID Optional
MktSegID nsA:MktSegID Optional
Ccy nsA:Ccy Optional
Txt nsA:Txt Optional
EncTxtLen nsA:EncTxtLen Optional
EncTxt nsA:EncTxt Optional
SesID nsA:SesID Optional
SesSub nsA:SesSub Optional
SubReqTyp nsA:SubReqTyp Optional
Collapse Derivation Tree:
Collapse References:
nsA:Message