Definition Type: Element
Name: bond
Namespace: http://www.fpml.org/2003/FpML-4-0
Type: nsA:UnderlyingAsset
Containing Schema: fpml-asset-4-0.xsd
Abstract
Documentation:
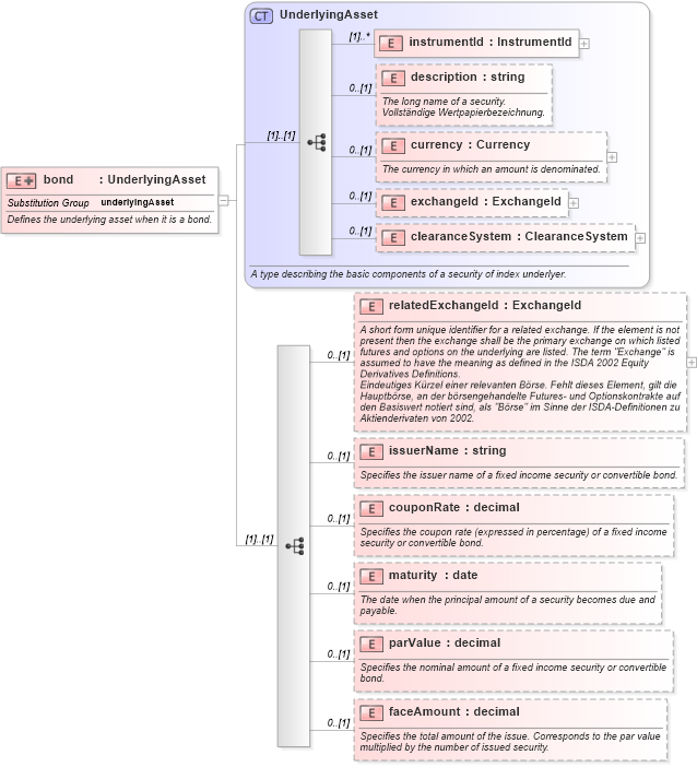
Defines the underlying asset when it is a bond.
Collapse XSD Schema Diagram:
Drilldown into faceAmount in schema fpml-asset-4-0_xsd Drilldown into parValue in schema fpml-asset-4-0_xsd Drilldown into maturity in schema fpml-asset-4-0_xsd Drilldown into couponRate in schema fpml-asset-4-0_xsd Drilldown into issuerName in schema fpml-asset-4-0_xsd Drilldown into relatedExchangeId in schema fpml-asset-4-0_xsd Drilldown into clearanceSystem in schema fpml-asset-4-0_xsd Drilldown into exchangeId in schema fpml-asset-4-0_xsd Drilldown into currency in schema fpml-asset-4-0_xsd Drilldown into description in schema fpml-asset-4-0_xsd Drilldown into instrumentId in schema fpml-asset-4-0_xsd Drilldown into UnderlyingAsset in schema fpml-asset-4-0_xsdXSD Diagram of bond in schema fpml-asset-4-0_xsd (Financial products Markup Language (FpML®))
Collapse XSD Schema Code:
<xsd:element name="bond" substitutionGroup="underlyingAsset">
    <xsd:annotation>
        <xsd:documentation xml:lang="en">Defines the underlying asset when it is a bond.</xsd:documentation>
    </xsd:annotation>
    <xsd:complexType>
        <xsd:complexContent>
            <xsd:extension base="UnderlyingAsset">
                <xsd:sequence>
                    <xsd:element name="relatedExchangeId" type="ExchangeId" minOccurs="0">
                        <xsd:annotation>
                            <xsd:documentation xml:lang="en">A short form unique identifier for a related exchange. If the element is not present then the exchange shall be the primary exchange on which listed futures and options on the underlying are listed. The term "Exchange" is assumed to have the meaning as defined in the ISDA 2002 Equity Derivatives Definitions.</xsd:documentation>
                            <xsd:documentation xml:lang="de">Eindeutiges Kürzel einer relevanten Börse. Fehlt dieses Element, gilt die Hauptbörse, an der börsengehandelte Futures- und Optionskontrakte auf den Basiswert notiert sind, als "Börse" im Sinne der ISDA-Definitionen zu Aktienderivaten von 2002.</xsd:documentation>
                        </xsd:annotation>
                    </xsd:element>
                    <xsd:element name="issuerName" type="xsd:string" minOccurs="0">
                        <xsd:annotation>
                            <xsd:documentation xml:lang="en">Specifies the issuer name of a fixed income security or convertible bond.</xsd:documentation>
                        </xsd:annotation>
                    </xsd:element>
                    <xsd:element name="couponRate" type="xsd:decimal" minOccurs="0">
                        <xsd:annotation>
                            <xsd:documentation xml:lang="en">Specifies the coupon rate (expressed in percentage) of a fixed income security or convertible bond.</xsd:documentation>
                        </xsd:annotation>
                    </xsd:element>
                    <xsd:element name="maturity" type="xsd:date" minOccurs="0">
                        <xsd:annotation>
                            <xsd:documentation xml:lang="en">The date when the principal amount of a security becomes due and payable.</xsd:documentation>
                        </xsd:annotation>
                    </xsd:element>
                    <xsd:element name="parValue" type="xsd:decimal" minOccurs="0">
                        <xsd:annotation>
                            <xsd:documentation xml:lang="en">Specifies the nominal amount of a fixed income security or convertible bond.</xsd:documentation>
                        </xsd:annotation>
                    </xsd:element>
                    <xsd:element name="faceAmount" type="xsd:decimal" minOccurs="0">
                        <xsd:annotation>
                            <xsd:documentation xml:lang="en">Specifies the total amount of the issue. Corresponds to the par value multiplied by the number of issued security.</xsd:documentation>
                        </xsd:annotation>
                    </xsd:element>
                </xsd:sequence>
            </xsd:extension>
        </xsd:complexContent>
    </xsd:complexType>
</xsd:element>
Collapse Child Elements:
Name Type Min Occurs Max Occurs
instrumentId nsA:instrumentId (1) unbounded
description nsA:description 0 (1)
currency nsA:currency 0 (1)
exchangeId nsA:exchangeId 0 (1)
clearanceSystem nsA:clearanceSystem 0 (1)
relatedExchangeId nsA:relatedExchangeId 0 (1)
issuerName nsA:issuerName 0 (1)
couponRate nsA:couponRate 0 (1)
maturity nsA:maturity 0 (1)
parValue nsA:parValue 0 (1)
faceAmount nsA:faceAmount 0 (1)
Collapse Derivation Tree:
Collapse References:
nsA:underlyingAsset