Definition Type: Element
Name: future
Namespace: http://www.fpml.org/2003/FpML-4-0
Type: nsA:UnderlyingAsset
Containing Schema: fpml-asset-4-0.xsd
Abstract
Documentation:
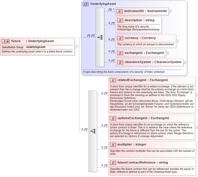
Defines the underlying asset when it is a listed future contract.
Collapse XSD Schema Diagram:
Drilldown into futureContractReference in schema fpml-asset-4-0_xsd Drilldown into multiplier in schema fpml-asset-4-0_xsd Drilldown into optionsExchangeId in schema fpml-asset-4-0_xsd Drilldown into relatedExchangeId in schema fpml-asset-4-0_xsd Drilldown into clearanceSystem in schema fpml-asset-4-0_xsd Drilldown into exchangeId in schema fpml-asset-4-0_xsd Drilldown into currency in schema fpml-asset-4-0_xsd Drilldown into description in schema fpml-asset-4-0_xsd Drilldown into instrumentId in schema fpml-asset-4-0_xsd Drilldown into UnderlyingAsset in schema fpml-asset-4-0_xsdXSD Diagram of future in schema fpml-asset-4-0_xsd (Financial products Markup Language (FpML®))
Collapse XSD Schema Code:
<xsd:element name="future" substitutionGroup="underlyingAsset">
    <xsd:annotation>
        <xsd:documentation xml:lang="en">Defines the underlying asset when it is a listed future contract.</xsd:documentation>
    </xsd:annotation>
    <xsd:complexType>
        <xsd:complexContent>
            <xsd:extension base="UnderlyingAsset">
                <xsd:sequence minOccurs="0">
                    <xsd:element name="relatedExchangeId" type="ExchangeId" minOccurs="0">
                        <xsd:annotation>
                            <xsd:documentation xml:lang="en">A short form unique identifier for a related exchange. If the element is not present then the exchange shall be the primary exchange on which listed futures and options on the underlying are listed. The term "Exchange" is assumed to have the meaning as defined in the ISDA 2002 Equity Derivatives Definitions.</xsd:documentation>
                            <xsd:documentation xml:lang="de">Eindeutiges Kürzel einer relevanten Börse. Fehlt dieses Element, gilt die Hauptbörse, an der börsengehandelte Futures- und Optionskontrakte auf den Basiswert notiert sind, als "Börse" im Sinne der ISDA-Definitionen zu Aktienderivaten von 2002.</xsd:documentation>
                        </xsd:annotation>
                    </xsd:element>
                    <xsd:element name="optionsExchangeId" type="ExchangeId" minOccurs="0">
                        <xsd:annotation>
                            <xsd:documentation xml:lang="en">A short form unique identifier for an exchange on which the reference option contract is listed. This is to address the case where the reference exchange for the future is different than the one for the option. The options Exchange is referenced on share options when Merger Elections are selected as Options Exchange Adjustment.</xsd:documentation>
                        </xsd:annotation>
                    </xsd:element>
                    <xsd:element name="multiplier" type="xsd:integer" minOccurs="0">
                        <xsd:annotation>
                            <xsd:documentation xml:lang="en">Specifies the contract multiplier that can be associated with the number of units.</xsd:documentation>
                        </xsd:annotation>
                    </xsd:element>
                    <xsd:element name="futureContractReference" type="xsd:string" minOccurs="0">
                        <xsd:annotation>
                            <xsd:documentation xml:lang="en">Specifies the future contract that can be referenced, besides the equity or index reference defined as part of the UnderlyerAsset type.</xsd:documentation>
                        </xsd:annotation>
                    </xsd:element>
                </xsd:sequence>
            </xsd:extension>
        </xsd:complexContent>
    </xsd:complexType>
</xsd:element>
Collapse Child Elements:
Name Type Min Occurs Max Occurs
instrumentId nsA:instrumentId (1) unbounded
description nsA:description 0 (1)
currency nsA:currency 0 (1)
exchangeId nsA:exchangeId 0 (1)
clearanceSystem nsA:clearanceSystem 0 (1)
relatedExchangeId nsA:relatedExchangeId 0 (1)
optionsExchangeId nsA:optionsExchangeId 0 (1)
multiplier nsA:multiplier 0 (1)
futureContractReference nsA:futureContractReference 0 (1)
Collapse Derivation Tree:
Collapse References:
nsA:underlyingAsset