Definition Type: Element
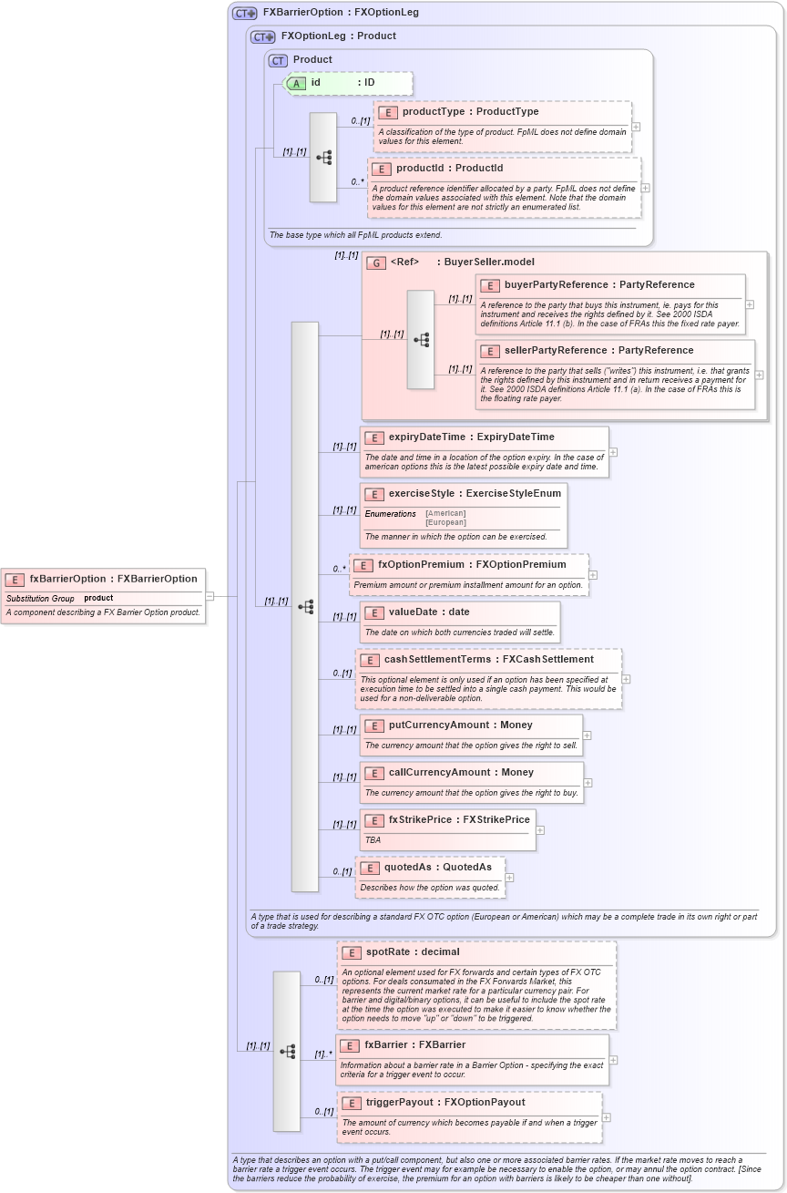
Name: fxBarrierOption
Namespace: http://www.fpml.org/2003/FpML-4-0
Type: nsA:FXBarrierOption
Containing Schema: fpml-fx-4-0.xsd
Abstract
Documentation:
A component describing a FX Barrier Option product.
Collapse XSD Schema Diagram:
Drilldown into triggerPayout in schema fpml-fx-4-0_xsd Drilldown into fxBarrier in schema fpml-fx-4-0_xsd Drilldown into spotRate in schema fpml-fx-4-0_xsd Drilldown into quotedAs in schema fpml-fx-4-0_xsd Drilldown into fxStrikePrice in schema fpml-fx-4-0_xsd Drilldown into callCurrencyAmount in schema fpml-fx-4-0_xsd Drilldown into putCurrencyAmount in schema fpml-fx-4-0_xsd Drilldown into cashSettlementTerms in schema fpml-fx-4-0_xsd Drilldown into valueDate in schema fpml-fx-4-0_xsd Drilldown into fxOptionPremium in schema fpml-fx-4-0_xsd Drilldown into exerciseStyle in schema fpml-fx-4-0_xsd Drilldown into expiryDateTime in schema fpml-fx-4-0_xsd Drilldown into sellerPartyReference in schema fpml-shared-4-0_xsd Drilldown into buyerPartyReference in schema fpml-shared-4-0_xsd Drilldown into BuyerSeller.model in schema fpml-shared-4-0_xsd Drilldown into productId in schema fpml-shared-4-0_xsd Drilldown into productType in schema fpml-shared-4-0_xsd Drilldown into id in schema fpml-shared-4-0_xsd Drilldown into Product in schema fpml-shared-4-0_xsd Drilldown into FXOptionLeg in schema fpml-fx-4-0_xsd Drilldown into FXBarrierOption in schema fpml-fx-4-0_xsdXSD Diagram of fxBarrierOption in schema fpml-fx-4-0_xsd (Financial products Markup Language (FpML®))
Collapse XSD Schema Code:
<xsd:element name="fxBarrierOption" type="FXBarrierOption" substitutionGroup="product">
    <xsd:annotation>
        <xsd:documentation xml:lang="en">A component describing a FX Barrier Option product.</xsd:documentation>
    </xsd:annotation>
</xsd:element>
Collapse Child Elements:
Name Type Min Occurs Max Occurs
productType nsA:productType 0 (1)
productId nsA:productId 0 unbounded
buyerPartyReference nsA:buyerPartyReference (1) (1)
sellerPartyReference nsA:sellerPartyReference (1) (1)
expiryDateTime nsA:expiryDateTime (1) (1)
exerciseStyle nsA:exerciseStyle (1) (1)
fxOptionPremium nsA:fxOptionPremium 0 unbounded
valueDate nsA:valueDate (1) (1)
cashSettlementTerms nsA:cashSettlementTerms 0 (1)
putCurrencyAmount nsA:putCurrencyAmount (1) (1)
callCurrencyAmount nsA:callCurrencyAmount (1) (1)
fxStrikePrice nsA:fxStrikePrice (1) (1)
quotedAs nsA:quotedAs 0 (1)
spotRate nsA:spotRate 0 (1)
fxBarrier nsA:fxBarrier (1) unbounded
triggerPayout nsA:triggerPayout 0 (1)
<xs:group> nsA:BuyerSeller.model (1) (1)
Collapse Child Attributes:
Name Type Default Value Use
id nsA:id (Optional)
Collapse Derivation Tree:
Collapse References:
nsA:product