Definition Type: ComplexType
Name: PeriodicPayment
Namespace: http://www.fpml.org/2003/FpML-4-0
Containing Schema: fpml-cd-4-0.xsd
Abstract
Collapse XSD Schema Diagram:
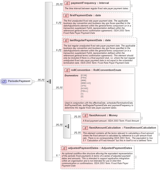
Drilldown into adjustedPaymentDates in schema fpml-cd-4-0_xsd Drilldown into fixedAmountCalculation in schema fpml-cd-4-0_xsd Drilldown into fixedAmount in schema fpml-cd-4-0_xsd Drilldown into rollConvention in schema fpml-cd-4-0_xsd Drilldown into lastRegularPaymentDate in schema fpml-cd-4-0_xsd Drilldown into firstPaymentDate in schema fpml-cd-4-0_xsd Drilldown into paymentFrequency in schema fpml-cd-4-0_xsdXSD Diagram of PeriodicPayment in schema fpml-cd-4-0_xsd (Financial products Markup Language (FpML®))
Collapse XSD Schema Code:
<xsd:complexType name="PeriodicPayment">
    <xsd:sequence>
        <xsd:element name="paymentFrequency" type="Interval">
            <xsd:annotation>
                <xsd:documentation xml:lang="en">The time interval between regular fixed rate payer payment dates.</xsd:documentation>
            </xsd:annotation>
        </xsd:element>
        <xsd:element name="firstPaymentDate" type="xsd:date" minOccurs="0">
            <xsd:annotation>
                <xsd:documentation xml:lang="en">The first unadjusted fixed rate payer payment date. The applicable business day convention and business day are those specified in the dateAdjustments element within the generalTerms component (or in a transaction supplement FpML representation defined within the referenced general terms confirmation agreement). ISDA 2003 Term: Fixed Rate Payer Payment Date</xsd:documentation>
            </xsd:annotation>
        </xsd:element>
        <xsd:element name="lastRegularPaymentDate" type="xsd:date" minOccurs="0">
            <xsd:annotation>
                <xsd:documentation xml:lang="en">The last regular unadjusted fixed rate payer payment date. The applicable business day convention and business day are those specified in the dateAdjustments element within the generalTerms component (or in a transaction supplement FpML representation defined within the referenced general terms confirmation agreement). This element should only be included if there is a final payment stub, i.e. where the last regular unadjusted fixed rate payer payment date is not equal to the scheduled termination date. ISDA 2003 Term: Fixed Rate Payer Payment Date</xsd:documentation>
            </xsd:annotation>
        </xsd:element>
        <xsd:element name="rollConvention" type="RollConventionEnum">
            <xsd:annotation>
                <xsd:documentation xml:lang="en">Used in conjunction with the effectiveDate, scheduledTerminationDate, firstPaymentDate, lastRegularPaymentDate and paymentFrequency to determine the regular fixed rate payer payment dates.</xsd:documentation>
            </xsd:annotation>
        </xsd:element>
        <xsd:choice>
            <xsd:element name="fixedAmount" type="Money">
                <xsd:annotation>
                    <xsd:documentation xml:lang="en">A fixed payment amount. ISDA 2003 Term: Fixed Amount</xsd:documentation>
                </xsd:annotation>
            </xsd:element>
            <xsd:element name="fixedAmountCalculation" type="FixedAmountCalculation">
                <xsd:annotation>
                    <xsd:documentation xml:lang="en">This element contains all the terms relevant to calculating a fixed amount where the fixed amount is calculated by reference to a per annum fixed rate. There is no corresponding ISDA 2003 Term.  The equivalent is Sec 5.1 "Calculation of Fixed Amount" but this in itself is not a defined Term.</xsd:documentation>
                </xsd:annotation>
            </xsd:element>
        </xsd:choice>
        <xsd:element name="adjustedPaymentDates" type="AdjustedPaymentDates" minOccurs="0" maxOccurs="unbounded">
            <xsd:annotation>
                <xsd:documentation xml:lang="en">An optional cashflow-like structure allowing the equivalent representation of the periodic fixed payments in terms of a series of adjusted payment dates and amounts. This is intended to support application integration within an organisation and is not intended for use in inter-firm communication or confirmations. ISDA 2003 Term: Fixed Rate Payer Payment Date</xsd:documentation>
            </xsd:annotation>
        </xsd:element>
    </xsd:sequence>
</xsd:complexType>
Collapse Child Elements:
Name Type Min Occurs Max Occurs
paymentFrequency nsA:paymentFrequency (1) (1)
firstPaymentDate nsA:firstPaymentDate 0 (1)
lastRegularPaymentDate nsA:lastRegularPaymentDate 0 (1)
rollConvention nsA:rollConvention (1) (1)
fixedAmount nsA:fixedAmount (1) (1)
fixedAmountCalculation nsA:fixedAmountCalculation (1) (1)
adjustedPaymentDates nsA:adjustedPaymentDates 0 unbounded
Collapse Derivation Tree:
Collapse References:
nsA:periodicPayment