Definition Type: ComplexType
Name: Swaption
Namespace: http://www.fpml.org/2003/FpML-4-0
Type: nsA:Product
Containing Schema: fpml-ird-4-0.xsd
Abstract
Documentation:
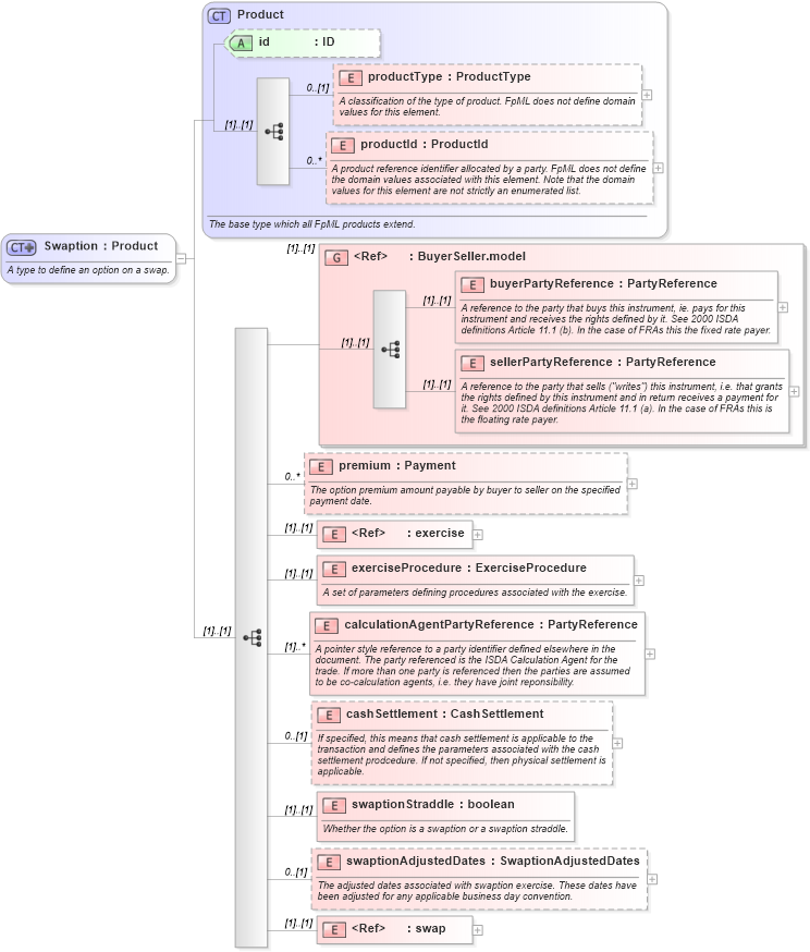
A type to define an option on a swap.
Collapse XSD Schema Diagram:
Drilldown into swap in schema fpml-ird-4-0_xsd Drilldown into swaptionAdjustedDates in schema fpml-ird-4-0_xsd Drilldown into swaptionStraddle in schema fpml-ird-4-0_xsd Drilldown into cashSettlement in schema fpml-ird-4-0_xsd Drilldown into calculationAgentPartyReference in schema fpml-ird-4-0_xsd Drilldown into exerciseProcedure in schema fpml-ird-4-0_xsd Drilldown into exercise in schema fpml-shared-4-0_xsd Drilldown into premium in schema fpml-ird-4-0_xsd Drilldown into sellerPartyReference in schema fpml-shared-4-0_xsd Drilldown into buyerPartyReference in schema fpml-shared-4-0_xsd Drilldown into BuyerSeller.model in schema fpml-shared-4-0_xsd Drilldown into productId in schema fpml-shared-4-0_xsd Drilldown into productType in schema fpml-shared-4-0_xsd Drilldown into id in schema fpml-shared-4-0_xsd Drilldown into Product in schema fpml-shared-4-0_xsdXSD Diagram of Swaption in schema fpml-ird-4-0_xsd (Financial products Markup Language (FpML®))
Collapse XSD Schema Code:
<xsd:complexType name="Swaption">
    <xsd:annotation>
        <xsd:documentation xml:lang="en">A type to define an option on a swap.</xsd:documentation>
    </xsd:annotation>
    <xsd:complexContent>
        <xsd:extension base="Product">
            <xsd:sequence>
                <xsd:group ref="BuyerSeller.model" />
                <xsd:element name="premium" type="Payment" minOccurs="0" maxOccurs="unbounded">
                    <xsd:annotation>
                        <xsd:documentation xml:lang="en">The option premium amount payable by buyer to seller on the specified payment date.</xsd:documentation>
                    </xsd:annotation>
                </xsd:element>
                <xsd:element ref="exercise" />
                <xsd:element name="exerciseProcedure" type="ExerciseProcedure">
                    <xsd:annotation>
                        <xsd:documentation xml:lang="en">A set of parameters defining procedures associated with the exercise.</xsd:documentation>
                    </xsd:annotation>
                </xsd:element>
                <xsd:element name="calculationAgentPartyReference" type="PartyReference" maxOccurs="unbounded">
                    <xsd:annotation>
                        <xsd:documentation xml:lang="en">A pointer style reference to a party identifier defined elsewhere in the document. The party referenced is the ISDA Calculation Agent for the trade. If more than one party is referenced then the parties are assumed to be co-calculation agents, i.e. they have joint reponsibility.</xsd:documentation>
                    </xsd:annotation>
                </xsd:element>
                <xsd:element name="cashSettlement" type="CashSettlement" minOccurs="0">
                    <xsd:annotation>
                        <xsd:documentation xml:lang="en">If specified, this means that cash settlement is applicable to the transaction and defines the parameters associated with the cash settlement prodcedure. If not specified, then physical settlement is applicable.</xsd:documentation>
                    </xsd:annotation>
                </xsd:element>
                <xsd:element name="swaptionStraddle" type="xsd:boolean">
                    <xsd:annotation>
                        <xsd:documentation xml:lang="en">Whether the option is a swaption or a swaption straddle.</xsd:documentation>
                    </xsd:annotation>
                </xsd:element>
                <xsd:element name="swaptionAdjustedDates" type="SwaptionAdjustedDates" minOccurs="0">
                    <xsd:annotation>
                        <xsd:documentation xml:lang="en">The adjusted dates associated with swaption exercise. These dates have been adjusted for any applicable business day convention.</xsd:documentation>
                    </xsd:annotation>
                </xsd:element>
                <xsd:element ref="swap" />
            </xsd:sequence>
        </xsd:extension>
    </xsd:complexContent>
</xsd:complexType>
Collapse Child Elements:
Name Type Min Occurs Max Occurs
productType nsA:productType 0 (1)
productId nsA:productId 0 unbounded
buyerPartyReference nsA:buyerPartyReference (1) (1)
sellerPartyReference nsA:sellerPartyReference (1) (1)
premium nsA:premium 0 unbounded
exercise nsA:exercise (1) (1)
exerciseProcedure nsA:exerciseProcedure (1) (1)
calculationAgentPartyReference nsA:calculationAgentPartyReference (1) unbounded
cashSettlement nsA:cashSettlement 0 (1)
swaptionStraddle nsA:swaptionStraddle (1) (1)
swaptionAdjustedDates nsA:swaptionAdjustedDates 0 (1)
swap nsA:swap (1) (1)
<xs:group> nsA:BuyerSeller.model (1) (1)
Collapse Child Attributes:
Name Type Default Value Use
id nsA:id (Optional)
Collapse Derivation Tree:
Collapse References:
nsA:swaption