Definition Type: Element
Name: cancelableProvision
Namespace: http://www.fpml.org/2007/FpML-4-3
Type: fpml:CancelableProvision
Containing Schema: fpml-ird-4-3.xsd
MinOccurs 0
MaxOccurs (1)
Abstract
Documentation:
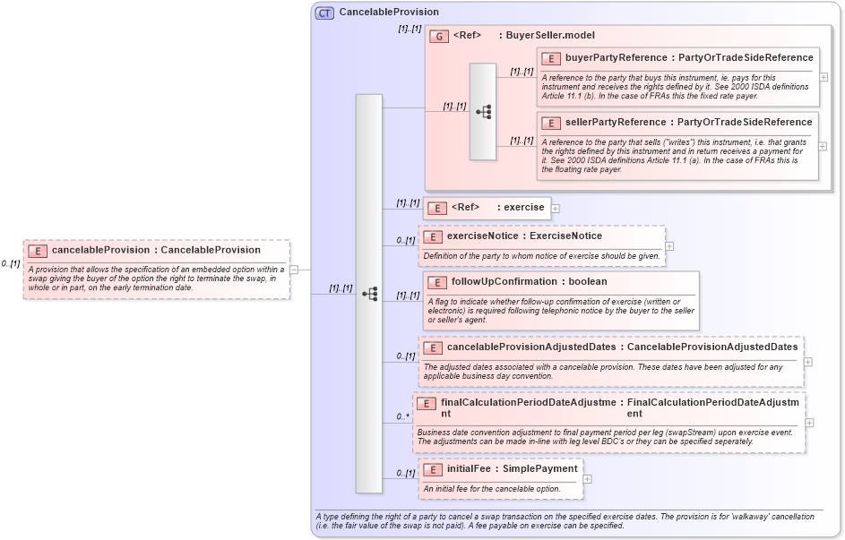
A provision that allows the specification of an embedded option within a swap giving the buyer of the option the right to terminate the swap, in whole or in part, on the early termination date.
Collapse XSD Schema Diagram:
Drilldown into initialFee in schema fpml-ird-4-3_xsd Drilldown into finalCalculationPeriodDateAdjustment in schema fpml-ird-4-3_xsd Drilldown into cancelableProvisionAdjustedDates in schema fpml-ird-4-3_xsd Drilldown into followUpConfirmation in schema fpml-ird-4-3_xsd Drilldown into exerciseNotice in schema fpml-ird-4-3_xsd Drilldown into exercise in schema fpml-shared-4-3_xsd Drilldown into sellerPartyReference in schema fpml-shared-4-3_xsd Drilldown into buyerPartyReference in schema fpml-shared-4-3_xsd Drilldown into BuyerSeller.model in schema fpml-shared-4-3_xsd Drilldown into CancelableProvision in schema fpml-ird-4-3_xsdXSD Diagram of cancelableProvision in schema fpml-ird-4-3_xsd (Financial products Markup Language (FpML®))
Collapse XSD Schema Code:
<xsd:element name="cancelableProvision" type="CancelableProvision" minOccurs="0">
    <xsd:annotation>
        <xsd:documentation xml:lang="en">A provision that allows the specification of an embedded option within a swap giving the buyer of the option the right to terminate the swap, in whole or in part, on the early termination date.</xsd:documentation>
    </xsd:annotation>
</xsd:element>
Collapse Child Elements:
Name Type Min Occurs Max Occurs
buyerPartyReference fpml:buyerPartyReference (1) (1)
sellerPartyReference fpml:sellerPartyReference (1) (1)
exercise fpml:exercise (1) (1)
exerciseNotice fpml:exerciseNotice 0 (1)
followUpConfirmation fpml:followUpConfirmation (1) (1)
cancelableProvisionAdjustedDates fpml:cancelableProvisionAdjustedDates 0 (1)
finalCalculationPeriodDateAdjustment fpml:finalCalculationPeriodDateAdjustment 0 unbounded
initialFee fpml:initialFee 0 (1)
<xs:group> fpml:BuyerSeller.model (1) (1)
Collapse Derivation Tree: