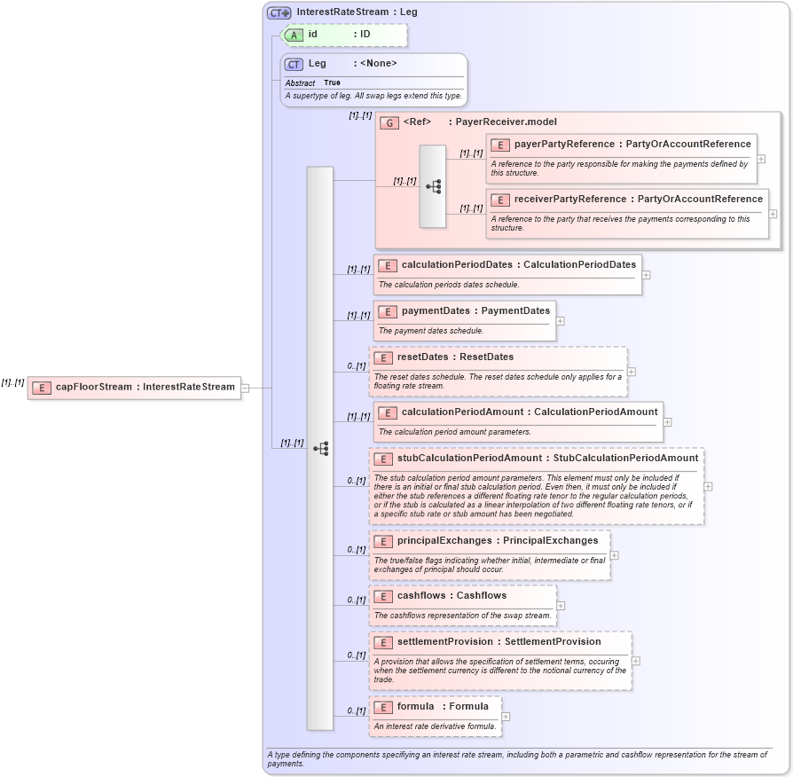
Definition Type: Element
Name: capFloorStream
Namespace: http://www.fpml.org/2007/FpML-4-3
Type: fpml:InterestRateStream
Containing Schema: fpml-ird-4-3.xsd
MinOccurs (1)
MaxOccurs (1)
Abstract
Collapse XSD Schema Diagram:
Drilldown into formula in schema fpml-ird-4-3_xsd Drilldown into settlementProvision in schema fpml-ird-4-3_xsd Drilldown into cashflows in schema fpml-ird-4-3_xsd Drilldown into principalExchanges in schema fpml-ird-4-3_xsd Drilldown into stubCalculationPeriodAmount in schema fpml-ird-4-3_xsd Drilldown into calculationPeriodAmount in schema fpml-ird-4-3_xsd Drilldown into resetDates in schema fpml-ird-4-3_xsd Drilldown into paymentDates in schema fpml-ird-4-3_xsd Drilldown into calculationPeriodDates in schema fpml-ird-4-3_xsd Drilldown into receiverPartyReference in schema fpml-shared-4-3_xsd Drilldown into payerPartyReference in schema fpml-shared-4-3_xsd Drilldown into PayerReceiver.model in schema fpml-shared-4-3_xsd Drilldown into Leg in schema fpml-shared-4-3_xsd Drilldown into id in schema fpml-ird-4-3_xsd Drilldown into InterestRateStream in schema fpml-ird-4-3_xsdXSD Diagram of capFloorStream in schema fpml-ird-4-3_xsd (Financial products Markup Language (FpML®))
Collapse XSD Schema Code:
<xsd:element name="capFloorStream" type="InterestRateStream" />
Collapse Child Elements:
Name Type Min Occurs Max Occurs
payerPartyReference fpml:payerPartyReference (1) (1)
receiverPartyReference fpml:receiverPartyReference (1) (1)
calculationPeriodDates fpml:calculationPeriodDates (1) (1)
paymentDates fpml:paymentDates (1) (1)
resetDates fpml:resetDates 0 (1)
calculationPeriodAmount fpml:calculationPeriodAmount (1) (1)
stubCalculationPeriodAmount fpml:stubCalculationPeriodAmount 0 (1)
principalExchanges fpml:principalExchanges 0 (1)
cashflows fpml:cashflows 0 (1)
settlementProvision fpml:settlementProvision 0 (1)
formula fpml:formula 0 (1)
<xs:group> fpml:PayerReceiver.model (1) (1)
Collapse Child Attributes:
Name Type Default Value Use
id fpml:id (Optional)
Collapse Derivation Tree: