Definition Type: ComplexType
Name: ConfirmationCancelled
Namespace: http://www.fpml.org/2007/FpML-4-3
Type: fpml:ResponseMessage
Containing Schema: fpml-confirmation-4-3.xsd
Abstract
Documentation:
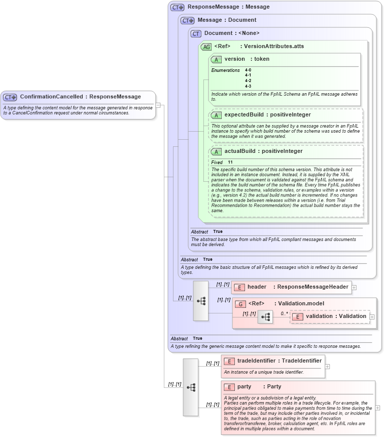
A type defining the content model for the message generated in response to a CancelConfirmation request under normal circumstances.
Collapse XSD Schema Diagram:
Drilldown into party in schema fpml-confirmation-4-3_xsd Drilldown into tradeIdentifier in schema fpml-confirmation-4-3_xsd Drilldown into validation in schema fpml-doc-4-3_xsd Drilldown into Validation.model in schema fpml-doc-4-3_xsd Drilldown into header in schema fpml-msg-4-3_xsd Drilldown into actualBuild in schema fpml-doc-4-3_xsd Drilldown into expectedBuild in schema fpml-doc-4-3_xsd Drilldown into version in schema fpml-doc-4-3_xsd Drilldown into VersionAttributes.atts in schema fpml-doc-4-3_xsd Drilldown into Document in schema fpml-doc-4-3_xsd Drilldown into Message in schema fpml-msg-4-3_xsd Drilldown into ResponseMessage in schema fpml-msg-4-3_xsdXSD Diagram of ConfirmationCancelled in schema fpml-confirmation-4-3_xsd (Financial products Markup Language (FpML®))
Collapse XSD Schema Code:
<xsd:complexType name="ConfirmationCancelled">
    <xsd:annotation>
        <xsd:documentation xml:lang="en">A type defining the content model for the message generated in response to a CancelConfirmation request under normal circumstances.</xsd:documentation>
    </xsd:annotation>
    <xsd:complexContent>
        <xsd:extension base="ResponseMessage">
            <xsd:sequence>
                <xsd:element name="tradeIdentifier" type="TradeIdentifier">
                    <xsd:annotation>
                        <xsd:documentation xml:lang="en">An instance of a unique trade identifier.</xsd:documentation>
                    </xsd:annotation>
                </xsd:element>
                <xsd:element name="party" type="Party">
                    <xsd:annotation>
                        <xsd:documentation xml:lang="en">A legal entity or a subdivision of a legal entity.</xsd:documentation>
                        <xsd:documentation xml:lang="en">Parties can perform multiple roles in a trade lifecycle. For example, the principal parties obligated to make payments from time to time during the term of the trade, but may include other parties involved in, or incidental to, the trade, such as parties acting in the role of novation transferor/transferee, broker, calculation agent, etc. In FpML roles are defined in multiple places within a document.</xsd:documentation>
                    </xsd:annotation>
                </xsd:element>
            </xsd:sequence>
        </xsd:extension>
    </xsd:complexContent>
</xsd:complexType>
Collapse Child Elements:
Name Type Min Occurs Max Occurs
header fpml:header (1) (1)
validation fpml:validation 0 unbounded
tradeIdentifier fpml:tradeIdentifier (1) (1)
party fpml:party (1) (1)
<xs:group> fpml:Validation.model (1) (1)
Collapse Child Attributes:
Name Type Default Value Use
version fpml:version Required
expectedBuild fpml:expectedBuild (Optional)
actualBuild fpml:actualBuild (Optional)
Collapse Derivation Tree: