Definition Type: ComplexType
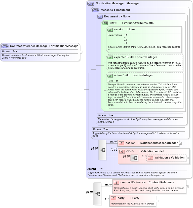
Name: ContractReferenceMessage
Namespace: http://www.fpml.org/2007/FpML-4-3
Type: fpml:NotificationMessage
Containing Schema: fpml-contract-notification-4-3.xsd
Abstract True
Documentation:
Abstract base class for Contract notification messages that require Contract Reference only
Collapse XSD Schema Diagram:
Drilldown into party in schema fpml-contract-notification-4-3_xsd Drilldown into contractReference in schema fpml-contract-notification-4-3_xsd Drilldown into validation in schema fpml-doc-4-3_xsd Drilldown into Validation.model in schema fpml-doc-4-3_xsd Drilldown into header in schema fpml-msg-4-3_xsd Drilldown into actualBuild in schema fpml-doc-4-3_xsd Drilldown into expectedBuild in schema fpml-doc-4-3_xsd Drilldown into version in schema fpml-doc-4-3_xsd Drilldown into VersionAttributes.atts in schema fpml-doc-4-3_xsd Drilldown into Document in schema fpml-doc-4-3_xsd Drilldown into Message in schema fpml-msg-4-3_xsd Drilldown into NotificationMessage in schema fpml-msg-4-3_xsdXSD Diagram of ContractReferenceMessage in schema fpml-contract-notification-4-3_xsd (Financial products Markup Language (FpML®))
Collapse XSD Schema Code:
<xsd:complexType name="ContractReferenceMessage" abstract="true">
    <xsd:annotation>
        <xsd:documentation xml:lang="en">Abstract base class for Contract notification messages that require Contract Reference only</xsd:documentation>
    </xsd:annotation>
    <xsd:complexContent>
        <xsd:extension base="NotificationMessage">
            <xsd:sequence>
                <xsd:element name="contractReference" type="ContractReference">
                    <xsd:annotation>
                        <xsd:documentation xml:lang="en">Identification of a single Contract which is the subject of this message. Each Party may provide one to many identifiers for this contract.</xsd:documentation>
                    </xsd:annotation>
                </xsd:element>
                <xsd:element name="party" type="Party" minOccurs="2" maxOccurs="unbounded">
                    <xsd:annotation>
                        <xsd:documentation xml:lang="en">Identification of the Parties to this Contract.</xsd:documentation>
                    </xsd:annotation>
                </xsd:element>
            </xsd:sequence>
        </xsd:extension>
    </xsd:complexContent>
</xsd:complexType>
Collapse Child Elements:
Name Type Min Occurs Max Occurs
header fpml:header (1) (1)
validation fpml:validation 0 unbounded
contractReference fpml:contractReference (1) (1)
party fpml:party 2 unbounded
<xs:group> fpml:Validation.model (1) (1)
Collapse Child Attributes:
Name Type Default Value Use
version fpml:version Required
expectedBuild fpml:expectedBuild (Optional)
actualBuild fpml:actualBuild (Optional)
Collapse Derivation Tree:
Collapse References:
fpml:ContractCancelled