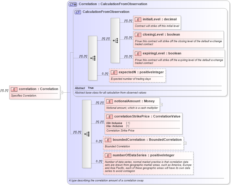
Definition Type: Element
Name: correlation
Namespace: http://www.fpml.org/2007/FpML-4-3
Type: fpml:Correlation
Containing Schema: fpml-correlation-swaps-4-3.xsd
MinOccurs (1)
MaxOccurs (1)
Abstract
Documentation:
Specifies Correlation.
Collapse XSD Schema Diagram:
Drilldown into numberOfDataSeries in schema fpml-eq-shared-4-3_xsd Drilldown into boundedCorrelation in schema fpml-eq-shared-4-3_xsd Drilldown into correlationStrikePrice in schema fpml-eq-shared-4-3_xsd Drilldown into notionalAmount in schema fpml-eq-shared-4-3_xsd Drilldown into expectedN in schema fpml-eq-shared-4-3_xsd Drilldown into expiringLevel in schema fpml-eq-shared-4-3_xsd Drilldown into closingLevel in schema fpml-eq-shared-4-3_xsd Drilldown into initialLevel in schema fpml-eq-shared-4-3_xsd Drilldown into CalculationFromObservation in schema fpml-eq-shared-4-3_xsd Drilldown into Correlation in schema fpml-eq-shared-4-3_xsdXSD Diagram of correlation in schema fpml-correlation-swaps-4-3_xsd (Financial products Markup Language (FpML®))
Collapse XSD Schema Code:
<xsd:element name="correlation" type="Correlation">
    <xsd:annotation>
        <xsd:documentation xml:lang="en">Specifies Correlation.</xsd:documentation>
    </xsd:annotation>
</xsd:element>
Collapse Child Elements:
Name Type Min Occurs Max Occurs
initialLevel fpml:initialLevel (1) (1)
closingLevel fpml:closingLevel (1) (1)
expiringLevel fpml:expiringLevel (1) (1)
expectedN fpml:expectedN 0 (1)
notionalAmount fpml:notionalAmount (1) (1)
correlationStrikePrice fpml:correlationStrikePrice (1) (1)
boundedCorrelation fpml:boundedCorrelation 0 (1)
numberOfDataSeries fpml:numberOfDataSeries 0 (1)
Collapse Derivation Tree: