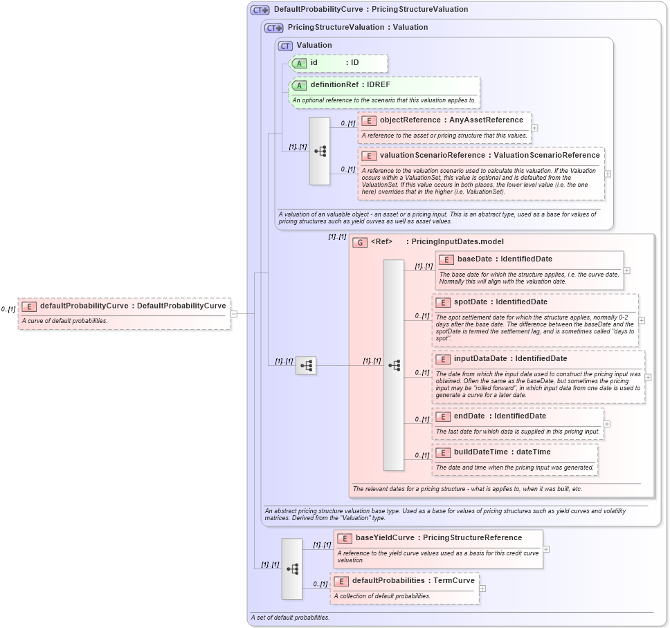
Definition Type: Element
Name: defaultProbabilityCurve
Namespace: http://www.fpml.org/2007/FpML-4-3
Type: fpml:DefaultProbabilityCurve
Containing Schema: fpml-mktenv-4-3.xsd
MinOccurs 0
MaxOccurs (1)
Abstract
Documentation:
A curve of default probabilities.
Collapse XSD Schema Diagram:
Drilldown into defaultProbabilities in schema fpml-mktenv-4-3_xsd Drilldown into baseYieldCurve in schema fpml-mktenv-4-3_xsd Drilldown into buildDateTime in schema fpml-riskdef-4-3_xsd Drilldown into endDate in schema fpml-riskdef-4-3_xsd Drilldown into inputDataDate in schema fpml-riskdef-4-3_xsd Drilldown into spotDate in schema fpml-riskdef-4-3_xsd Drilldown into baseDate in schema fpml-riskdef-4-3_xsd Drilldown into PricingInputDates.model in schema fpml-riskdef-4-3_xsd Drilldown into valuationScenarioReference in schema fpml-riskdef-4-3_xsd Drilldown into objectReference in schema fpml-riskdef-4-3_xsd Drilldown into definitionRef in schema fpml-riskdef-4-3_xsd Drilldown into id in schema fpml-riskdef-4-3_xsd Drilldown into Valuation in schema fpml-riskdef-4-3_xsd Drilldown into PricingStructureValuation in schema fpml-riskdef-4-3_xsd Drilldown into DefaultProbabilityCurve in schema fpml-mktenv-4-3_xsdXSD Diagram of defaultProbabilityCurve in schema fpml-mktenv-4-3_xsd (Financial products Markup Language (FpML®))
Collapse XSD Schema Code:
<xsd:element name="defaultProbabilityCurve" type="DefaultProbabilityCurve" minOccurs="0">
    <xsd:annotation>
        <xsd:documentation xml:lang="en">A curve of default probabilities.</xsd:documentation>
    </xsd:annotation>
</xsd:element>
Collapse Child Elements:
Name Type Min Occurs Max Occurs
objectReference fpml:objectReference 0 (1)
valuationScenarioReference fpml:valuationScenarioReference 0 (1)
baseDate fpml:baseDate (1) (1)
spotDate fpml:spotDate 0 (1)
inputDataDate fpml:inputDataDate 0 (1)
endDate fpml:endDate 0 (1)
buildDateTime fpml:buildDateTime 0 (1)
baseYieldCurve fpml:baseYieldCurve (1) (1)
defaultProbabilities fpml:defaultProbabilities 0 (1)
<xs:group> fpml:PricingInputDates.model (1) (1)
Collapse Child Attributes:
Name Type Default Value Use
id fpml:id (Optional)
definitionRef fpml:definitionRef (Optional)
Collapse Derivation Tree: