Definition Type: ComplexType
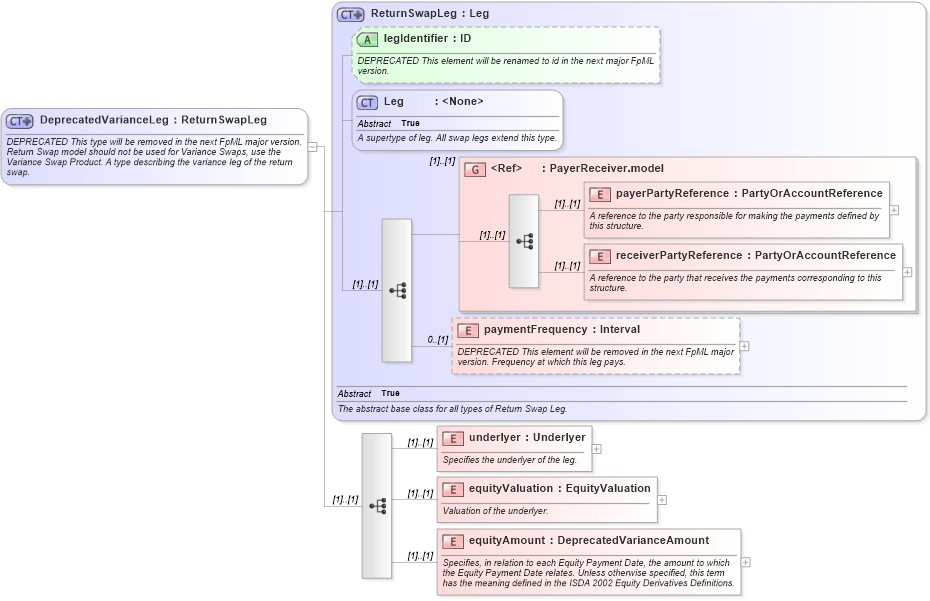
Name: DeprecatedVarianceLeg
Namespace: http://www.fpml.org/2007/FpML-4-3
Type: fpml:ReturnSwapLeg
Containing Schema: fpml-eq-shared-4-3.xsd
Abstract
Documentation:
DEPRECATED This type will be removed in the next FpML major version. Return Swap model should not be used for Variance Swaps, use the Variance Swap Product. A type describing the variance leg of the return swap.
Collapse XSD Schema Diagram:
Drilldown into equityAmount in schema fpml-eq-shared-4-3_xsd Drilldown into equityValuation in schema fpml-eq-shared-4-3_xsd Drilldown into underlyer in schema fpml-eq-shared-4-3_xsd Drilldown into paymentFrequency in schema fpml-eq-shared-4-3_xsd Drilldown into receiverPartyReference in schema fpml-shared-4-3_xsd Drilldown into payerPartyReference in schema fpml-shared-4-3_xsd Drilldown into PayerReceiver.model in schema fpml-shared-4-3_xsd Drilldown into Leg in schema fpml-shared-4-3_xsd Drilldown into legIdentifier in schema fpml-eq-shared-4-3_xsd Drilldown into ReturnSwapLeg in schema fpml-eq-shared-4-3_xsdXSD Diagram of DeprecatedVarianceLeg in schema fpml-eq-shared-4-3_xsd (Financial products Markup Language (FpML®))
Collapse XSD Schema Code:
<xsd:complexType name="DeprecatedVarianceLeg" fpml-annotation:deprecated="true" fpml-annotation:deprecatedReason="Return Swap model should not be used for Variance Swaps, use the Variance Swap Product" xmlns:fpml-annotation="http://www.fpml.org/annotation">
    <xsd:annotation>
        <xsd:documentation xml:lang="en">DEPRECATED This type will be removed in the next FpML major version. Return Swap model should not be used for Variance Swaps, use the Variance Swap Product. A type describing the variance leg of the return swap.</xsd:documentation>
    </xsd:annotation>
    <xsd:complexContent>
        <xsd:extension base="ReturnSwapLeg">
            <xsd:sequence>
                <xsd:element name="underlyer" type="Underlyer">
                    <xsd:annotation>
                        <xsd:documentation xml:lang="en">Specifies the underlyer of the leg.</xsd:documentation>
                    </xsd:annotation>
                </xsd:element>
                <xsd:element name="equityValuation" type="EquityValuation">
                    <xsd:annotation>
                        <xsd:documentation xml:lang="en">Valuation of the underlyer.</xsd:documentation>
                    </xsd:annotation>
                </xsd:element>
                <xsd:element name="equityAmount" type="DeprecatedVarianceAmount">
                    <xsd:annotation>
                        <xsd:documentation xml:lang="en">Specifies, in relation to each Equity Payment Date, the amount to which the Equity Payment Date relates. Unless otherwise specified, this term has the meaning defined in the ISDA 2002 Equity Derivatives Definitions.</xsd:documentation>
                    </xsd:annotation>
                </xsd:element>
            </xsd:sequence>
        </xsd:extension>
    </xsd:complexContent>
</xsd:complexType>
Collapse Child Elements:
Name Type Min Occurs Max Occurs
payerPartyReference fpml:payerPartyReference (1) (1)
receiverPartyReference fpml:receiverPartyReference (1) (1)
paymentFrequency fpml:paymentFrequency 0 (1)
underlyer fpml:underlyer (1) (1)
equityValuation fpml:equityValuation (1) (1)
equityAmount fpml:equityAmount (1) (1)
<xs:group> fpml:PayerReceiver.model (1) (1)
Collapse Child Attributes:
Name Type Default Value Use
legIdentifier fpml:legIdentifier (Optional)
Collapse Derivation Tree:
Collapse References:
fpml:varianceLeg