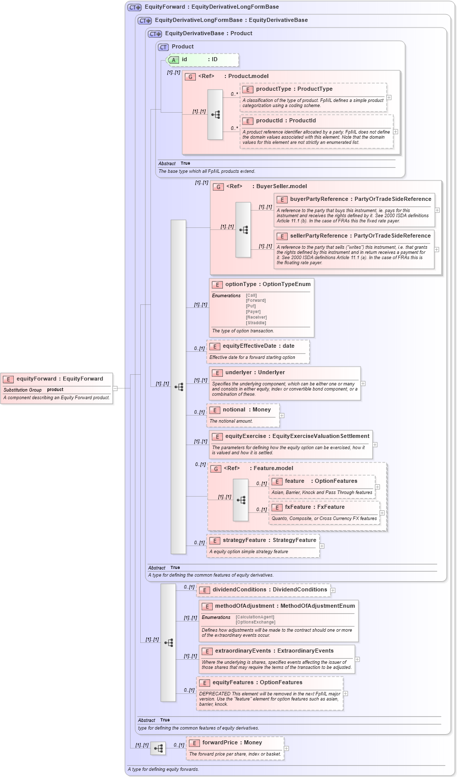
Definition Type: Element
Name: equityForward
Namespace: http://www.fpml.org/2007/FpML-4-3
Type: fpml:EquityForward
Containing Schema: fpml-eqd-4-3.xsd
Abstract
Documentation:
A component describing an Equity Forward product.
Collapse XSD Schema Diagram:
Drilldown into forwardPrice in schema fpml-eqd-4-3_xsd Drilldown into equityFeatures in schema fpml-eqd-4-3_xsd Drilldown into extraordinaryEvents in schema fpml-eqd-4-3_xsd Drilldown into methodOfAdjustment in schema fpml-eqd-4-3_xsd Drilldown into dividendConditions in schema fpml-eqd-4-3_xsd Drilldown into strategyFeature in schema fpml-eqd-4-3_xsd Drilldown into fxFeature in schema fpml-eq-shared-4-3_xsd Drilldown into feature in schema fpml-eq-shared-4-3_xsd Drilldown into Feature.model in schema fpml-eq-shared-4-3_xsd Drilldown into equityExercise in schema fpml-eqd-4-3_xsd Drilldown into notional in schema fpml-eqd-4-3_xsd Drilldown into underlyer in schema fpml-eqd-4-3_xsd Drilldown into equityEffectiveDate in schema fpml-eqd-4-3_xsd Drilldown into optionType in schema fpml-eqd-4-3_xsd Drilldown into sellerPartyReference in schema fpml-shared-4-3_xsd Drilldown into buyerPartyReference in schema fpml-shared-4-3_xsd Drilldown into BuyerSeller.model in schema fpml-shared-4-3_xsd Drilldown into productId in schema fpml-shared-4-3_xsd Drilldown into productType in schema fpml-shared-4-3_xsd Drilldown into Product.model in schema fpml-shared-4-3_xsd Drilldown into id in schema fpml-shared-4-3_xsd Drilldown into Product in schema fpml-shared-4-3_xsd Drilldown into EquityDerivativeBase in schema fpml-eqd-4-3_xsd Drilldown into EquityDerivativeLongFormBase in schema fpml-eqd-4-3_xsd Drilldown into EquityForward in schema fpml-eqd-4-3_xsdXSD Diagram of equityForward in schema fpml-eqd-4-3_xsd (Financial products Markup Language (FpML®))
Collapse XSD Schema Code:
<xsd:element name="equityForward" type="EquityForward" substitutionGroup="product">
    <xsd:annotation>
        <xsd:documentation xml:lang="en">A component describing an Equity Forward product.</xsd:documentation>
    </xsd:annotation>
</xsd:element>
Collapse Child Elements:
Name Type Min Occurs Max Occurs
productType fpml:productType 0 unbounded
productId fpml:productId 0 unbounded
buyerPartyReference fpml:buyerPartyReference (1) (1)
sellerPartyReference fpml:sellerPartyReference (1) (1)
optionType fpml:optionType (1) (1)
equityEffectiveDate fpml:equityEffectiveDate 0 (1)
underlyer fpml:underlyer (1) (1)
notional fpml:notional 0 (1)
equityExercise fpml:equityExercise (1) (1)
feature fpml:feature 0 (1)
fxFeature fpml:fxFeature 0 (1)
strategyFeature fpml:strategyFeature 0 (1)
dividendConditions fpml:dividendConditions 0 (1)
methodOfAdjustment fpml:methodOfAdjustment (1) (1)
extraordinaryEvents fpml:extraordinaryEvents (1) (1)
equityFeatures fpml:equityFeatures 0 (1)
forwardPrice fpml:forwardPrice 0 (1)
<xs:group> fpml:BuyerSeller.model (1) (1)
<xs:group> fpml:Feature.model 0 (1)
Collapse Child Attributes:
Name Type Default Value Use
id fpml:id (Optional)
Collapse Derivation Tree:
Collapse References:
fpml:product