Definition Type: ComplexType
Name: Future
Namespace: http://www.fpml.org/2007/FpML-4-3
Type: fpml:ExchangeTraded
Containing Schema: fpml-asset-4-3.xsd
Abstract
Collapse XSD Schema Diagram:
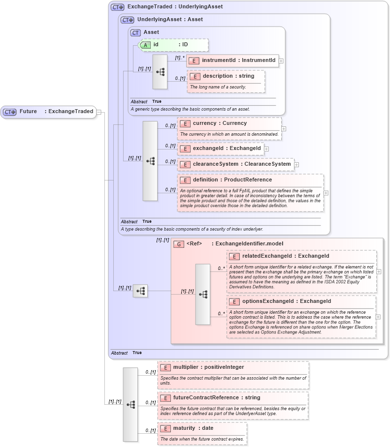
Drilldown into maturity in schema fpml-asset-4-3_xsd Drilldown into futureContractReference in schema fpml-asset-4-3_xsd Drilldown into multiplier in schema fpml-asset-4-3_xsd Drilldown into optionsExchangeId in schema fpml-asset-4-3_xsd Drilldown into relatedExchangeId in schema fpml-asset-4-3_xsd Drilldown into ExchangeIdentifier.model in schema fpml-asset-4-3_xsd Drilldown into definition in schema fpml-asset-4-3_xsd Drilldown into clearanceSystem in schema fpml-asset-4-3_xsd Drilldown into exchangeId in schema fpml-asset-4-3_xsd Drilldown into currency in schema fpml-asset-4-3_xsd Drilldown into description in schema fpml-asset-4-3_xsd Drilldown into instrumentId in schema fpml-asset-4-3_xsd Drilldown into id in schema fpml-asset-4-3_xsd Drilldown into Asset in schema fpml-asset-4-3_xsd Drilldown into UnderlyingAsset in schema fpml-asset-4-3_xsd Drilldown into ExchangeTraded in schema fpml-asset-4-3_xsdXSD Diagram of Future in schema fpml-asset-4-3_xsd (Financial products Markup Language (FpML®))
Collapse XSD Schema Code:
<xsd:complexType name="Future">
    <xsd:complexContent>
        <xsd:extension base="ExchangeTraded">
            <xsd:sequence>
                <xsd:element name="multiplier" type="xsd:positiveInteger" minOccurs="0">
                    <xsd:annotation>
                        <xsd:documentation xml:lang="en">Specifies the contract multiplier that can be associated with the number of units.</xsd:documentation>
                    </xsd:annotation>
                </xsd:element>
                <xsd:element name="futureContractReference" type="xsd:string" minOccurs="0">
                    <xsd:annotation>
                        <xsd:documentation xml:lang="en">Specifies the future contract that can be referenced, besides the equity or index reference defined as part of the UnderlyerAsset type.</xsd:documentation>
                    </xsd:annotation>
                </xsd:element>
                <xsd:element name="maturity" type="xsd:date" minOccurs="0">
                    <xsd:annotation>
                        <xsd:documentation xml:lang="en">The date when the future contract expires.</xsd:documentation>
                    </xsd:annotation>
                </xsd:element>
            </xsd:sequence>
        </xsd:extension>
    </xsd:complexContent>
</xsd:complexType>
Collapse Child Elements:
Name Type Min Occurs Max Occurs
instrumentId fpml:instrumentId (1) unbounded
description fpml:description 0 (1)
currency fpml:currency 0 (1)
exchangeId fpml:exchangeId 0 (1)
clearanceSystem fpml:clearanceSystem 0 (1)
definition fpml:definition 0 (1)
relatedExchangeId fpml:relatedExchangeId 0 unbounded
optionsExchangeId fpml:optionsExchangeId 0 unbounded
multiplier fpml:multiplier 0 (1)
futureContractReference fpml:futureContractReference 0 (1)
maturity fpml:maturity 0 (1)
<xs:group> fpml:ExchangeIdentifier.model (1) (1)
Collapse Child Attributes:
Name Type Default Value Use
id fpml:id (Optional)
Collapse Derivation Tree:
Collapse References:
fpml:future