Definition Type: ComplexType
Name: FxFixingDate
Namespace: http://www.fpml.org/2007/FpML-4-3
Type: fpml:Offset
Containing Schema: fpml-ird-4-3.xsd
Abstract
Documentation:
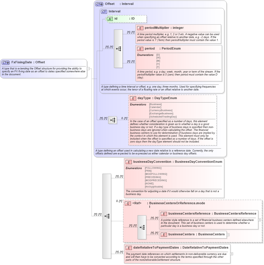
A type that is extending the Offset structure for providing the ability to specify an FX fixing date as an offset to dates specified somewhere else in the document.
Collapse XSD Schema Diagram:
Drilldown into dateRelativeToPaymentDates in schema fpml-ird-4-3_xsd Drilldown into businessCenters in schema fpml-shared-4-3_xsd Drilldown into businessCentersReference in schema fpml-shared-4-3_xsd Drilldown into BusinessCentersOrReference.model in schema fpml-shared-4-3_xsd Drilldown into businessDayConvention in schema fpml-ird-4-3_xsd Drilldown into dayType in schema fpml-shared-4-3_xsd Drilldown into period in schema fpml-shared-4-3_xsd Drilldown into periodMultiplier in schema fpml-shared-4-3_xsd Drilldown into id in schema fpml-shared-4-3_xsd Drilldown into Interval in schema fpml-shared-4-3_xsd Drilldown into Offset in schema fpml-shared-4-3_xsdXSD Diagram of FxFixingDate in schema fpml-ird-4-3_xsd (Financial products Markup Language (FpML®))
Collapse XSD Schema Code:
<xsd:complexType name="FxFixingDate">
    <xsd:annotation>
        <xsd:documentation xml:lang="en">A type that is extending the Offset structure for providing the ability to specify an FX fixing date as an offset to dates specified somewhere else in the document.</xsd:documentation>
    </xsd:annotation>
    <xsd:complexContent>
        <xsd:extension base="Offset">
            <xsd:sequence>
                <xsd:element name="businessDayConvention" type="BusinessDayConventionEnum">
                    <xsd:annotation>
                        <xsd:documentation xml:lang="en">The convention for adjusting a date if it would otherwise fall on a day that is not a business day.</xsd:documentation>
                    </xsd:annotation>
                </xsd:element>
                <xsd:group ref="BusinessCentersOrReference.model" minOccurs="0" />
                <xsd:element name="dateRelativeToPaymentDates" type="DateRelativeToPaymentDates">
                    <xsd:annotation>
                        <xsd:documentation xml:lang="en">The payment date references on which settlements in non-deliverable currency are due and will then have to be converted according to the terms specified through the other parts of the nonDeliverableSettlement structure.</xsd:documentation>
                    </xsd:annotation>
                </xsd:element>
            </xsd:sequence>
        </xsd:extension>
    </xsd:complexContent>
</xsd:complexType>
Collapse Child Elements:
Name Type Min Occurs Max Occurs
periodMultiplier fpml:periodMultiplier (1) (1)
period fpml:period (1) (1)
dayType fpml:dayType 0 (1)
businessDayConvention fpml:businessDayConvention (1) (1)
businessCentersReference fpml:businessCentersReference (1) (1)
businessCenters fpml:businessCenters (1) (1)
dateRelativeToPaymentDates fpml:dateRelativeToPaymentDates (1) (1)
<xs:group> fpml:BusinessCentersOrReference.model 0 (1)
Collapse Child Attributes:
Name Type Default Value Use
id fpml:id (Optional)
Collapse Derivation Tree:
Collapse References:
fpml:fxFixingDate