Definition Type: ComplexType
Name: FxLeg
Namespace: http://www.fpml.org/2007/FpML-4-3
Type: fpml:Product
Containing Schema: fpml-fx-4-3.xsd
Abstract
Documentation:
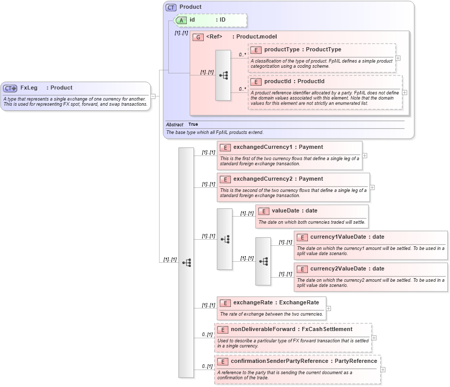
A type that represents a single exchange of one currency for another. This is used for representing FX spot, forward, and swap transactions.
Collapse XSD Schema Diagram:
Drilldown into confirmationSenderPartyReference in schema fpml-fx-4-3_xsd Drilldown into nonDeliverableForward in schema fpml-fx-4-3_xsd Drilldown into exchangeRate in schema fpml-fx-4-3_xsd Drilldown into currency2ValueDate in schema fpml-fx-4-3_xsd Drilldown into currency1ValueDate in schema fpml-fx-4-3_xsd Drilldown into valueDate in schema fpml-fx-4-3_xsd Drilldown into exchangedCurrency2 in schema fpml-fx-4-3_xsd Drilldown into exchangedCurrency1 in schema fpml-fx-4-3_xsd Drilldown into productId in schema fpml-shared-4-3_xsd Drilldown into productType in schema fpml-shared-4-3_xsd Drilldown into Product.model in schema fpml-shared-4-3_xsd Drilldown into id in schema fpml-shared-4-3_xsd Drilldown into Product in schema fpml-shared-4-3_xsdXSD Diagram of FxLeg in schema fpml-fx-4-3_xsd (Financial products Markup Language (FpML®))
Collapse XSD Schema Code:
<xsd:complexType name="FxLeg">
    <xsd:annotation>
        <xsd:documentation xml:lang="en">A type that represents a single exchange of one currency for another. This is used for representing FX spot, forward, and swap transactions.</xsd:documentation>
    </xsd:annotation>
    <xsd:complexContent>
        <xsd:extension base="Product">
            <xsd:sequence>
                <xsd:element name="exchangedCurrency1" type="Payment">
                    <xsd:annotation>
                        <xsd:documentation xml:lang="en">This is the first of the two currency flows that define a single leg of a standard foreign exchange transaction.</xsd:documentation>
                    </xsd:annotation>
                </xsd:element>
                <xsd:element name="exchangedCurrency2" type="Payment">
                    <xsd:annotation>
                        <xsd:documentation xml:lang="en">This is the second of the two currency flows that define a single leg of a standard foreign exchange transaction.</xsd:documentation>
                    </xsd:annotation>
                </xsd:element>
                <xsd:choice>
                    <xsd:element name="valueDate" type="xsd:date">
                        <xsd:annotation>
                            <xsd:documentation xml:lang="en">The date on which both currencies traded will settle.</xsd:documentation>
                        </xsd:annotation>
                    </xsd:element>
                    <xsd:sequence>
                        <xsd:element name="currency1ValueDate" type="xsd:date">
                            <xsd:annotation>
                                <xsd:documentation xml:lang="en">The date on which the currency1 amount will be settled. To be used in a split value date scenario.</xsd:documentation>
                            </xsd:annotation>
                        </xsd:element>
                        <xsd:element name="currency2ValueDate" type="xsd:date">
                            <xsd:annotation>
                                <xsd:documentation xml:lang="en">The date on which the currency2 amount will be settled. To be used in a split value date scenario.</xsd:documentation>
                            </xsd:annotation>
                        </xsd:element>
                    </xsd:sequence>
                </xsd:choice>
                <xsd:element name="exchangeRate" type="ExchangeRate">
                    <xsd:annotation>
                        <xsd:documentation xml:lang="en">The rate of exchange between the two currencies.</xsd:documentation>
                    </xsd:annotation>
                </xsd:element>
                <xsd:element name="nonDeliverableForward" type="FxCashSettlement" minOccurs="0">
                    <xsd:annotation>
                        <xsd:documentation xml:lang="en">Used to describe a particular type of FX forward transaction that is settled in a single currency.</xsd:documentation>
                    </xsd:annotation>
                </xsd:element>
                <xsd:element name="confirmationSenderPartyReference" type="PartyReference" minOccurs="0">
                    <xsd:annotation>
                        <xsd:documentation xml:lang="en">A reference to the party that is sending the current document as a confirmation of the trade.</xsd:documentation>
                    </xsd:annotation>
                </xsd:element>
            </xsd:sequence>
        </xsd:extension>
    </xsd:complexContent>
</xsd:complexType>
Collapse Child Elements:
Name Type Min Occurs Max Occurs
productType fpml:productType 0 unbounded
productId fpml:productId 0 unbounded
exchangedCurrency1 fpml:exchangedCurrency1 (1) (1)
exchangedCurrency2 fpml:exchangedCurrency2 (1) (1)
valueDate fpml:valueDate (1) (1)
currency1ValueDate fpml:currency1ValueDate (1) (1)
currency2ValueDate fpml:currency2ValueDate (1) (1)
exchangeRate fpml:exchangeRate (1) (1)
nonDeliverableForward fpml:nonDeliverableForward 0 (1)
confirmationSenderPartyReference fpml:confirmationSenderPartyReference 0 (1)
Collapse Child Attributes:
Name Type Default Value Use
id fpml:id (Optional)
Collapse Derivation Tree:
Collapse References:
fpml:fxSingleLeg