Definition Type: Element
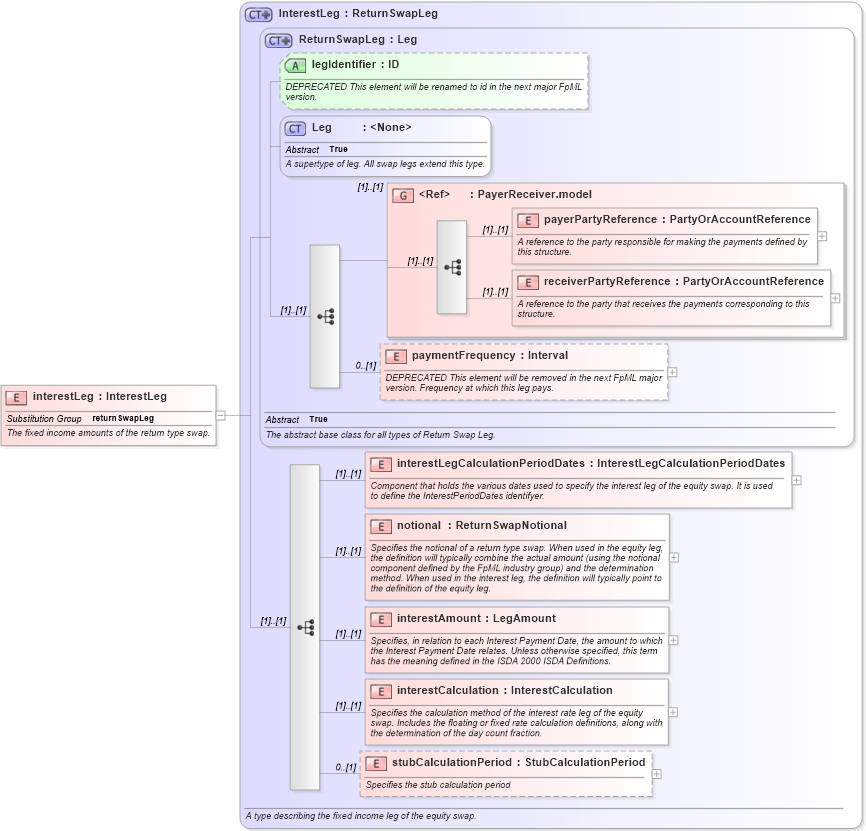
Name: interestLeg
Namespace: http://www.fpml.org/2007/FpML-4-3
Type: fpml:InterestLeg
Containing Schema: fpml-eq-shared-4-3.xsd
Abstract
Documentation:
The fixed income amounts of the return type swap.
Collapse XSD Schema Diagram:
Drilldown into stubCalculationPeriod in schema fpml-eq-shared-4-3_xsd Drilldown into interestCalculation in schema fpml-eq-shared-4-3_xsd Drilldown into interestAmount in schema fpml-eq-shared-4-3_xsd Drilldown into notional in schema fpml-eq-shared-4-3_xsd Drilldown into interestLegCalculationPeriodDates in schema fpml-eq-shared-4-3_xsd Drilldown into paymentFrequency in schema fpml-eq-shared-4-3_xsd Drilldown into receiverPartyReference in schema fpml-shared-4-3_xsd Drilldown into payerPartyReference in schema fpml-shared-4-3_xsd Drilldown into PayerReceiver.model in schema fpml-shared-4-3_xsd Drilldown into Leg in schema fpml-shared-4-3_xsd Drilldown into legIdentifier in schema fpml-eq-shared-4-3_xsd Drilldown into ReturnSwapLeg in schema fpml-eq-shared-4-3_xsd Drilldown into InterestLeg in schema fpml-eq-shared-4-3_xsdXSD Diagram of interestLeg in schema fpml-eq-shared-4-3_xsd (Financial products Markup Language (FpML®))
Collapse XSD Schema Code:
<xsd:element name="interestLeg" type="InterestLeg" substitutionGroup="returnSwapLeg">
    <xsd:annotation>
        <xsd:documentation xml:lang="en">The fixed income amounts of the return type swap.</xsd:documentation>
    </xsd:annotation>
</xsd:element>
Collapse Child Elements:
Name Type Min Occurs Max Occurs
payerPartyReference fpml:payerPartyReference (1) (1)
receiverPartyReference fpml:receiverPartyReference (1) (1)
paymentFrequency fpml:paymentFrequency 0 (1)
interestLegCalculationPeriodDates fpml:interestLegCalculationPeriodDates (1) (1)
notional fpml:notional (1) (1)
interestAmount fpml:interestAmount (1) (1)
interestCalculation fpml:interestCalculation (1) (1)
stubCalculationPeriod fpml:stubCalculationPeriod 0 (1)
<xs:group> fpml:PayerReceiver.model (1) (1)
Collapse Child Attributes:
Name Type Default Value Use
legIdentifier fpml:legIdentifier (Optional)
Collapse Derivation Tree:
Collapse References:
fpml:returnSwapLeg