Definition Type: ComplexType
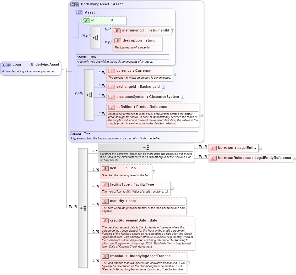
Name: Loan
Namespace: http://www.fpml.org/2007/FpML-4-3
Type: fpml:UnderlyingAsset
Containing Schema: fpml-asset-4-3.xsd
Abstract
Documentation:
A type describing a loan underlying asset.
Collapse XSD Schema Diagram:
Drilldown into tranche in schema fpml-asset-4-3_xsd Drilldown into creditAgreementDate in schema fpml-asset-4-3_xsd Drilldown into maturity in schema fpml-asset-4-3_xsd Drilldown into facilityType in schema fpml-asset-4-3_xsd Drilldown into lien in schema fpml-asset-4-3_xsd Drilldown into borrowerReference in schema fpml-asset-4-3_xsd Drilldown into borrower in schema fpml-asset-4-3_xsd Drilldown into definition in schema fpml-asset-4-3_xsd Drilldown into clearanceSystem in schema fpml-asset-4-3_xsd Drilldown into exchangeId in schema fpml-asset-4-3_xsd Drilldown into currency in schema fpml-asset-4-3_xsd Drilldown into description in schema fpml-asset-4-3_xsd Drilldown into instrumentId in schema fpml-asset-4-3_xsd Drilldown into id in schema fpml-asset-4-3_xsd Drilldown into Asset in schema fpml-asset-4-3_xsd Drilldown into UnderlyingAsset in schema fpml-asset-4-3_xsdXSD Diagram of Loan in schema fpml-asset-4-3_xsd (Financial products Markup Language (FpML®))
Collapse XSD Schema Code:
<xsd:complexType name="Loan">
    <xsd:annotation>
        <xsd:documentation xml:lang="en">A type describing a loan underlying asset.</xsd:documentation>
    </xsd:annotation>
    <xsd:complexContent>
        <xsd:extension base="UnderlyingAsset">
            <xsd:sequence>
                <xsd:choice minOccurs="0" maxOccurs="unbounded">
                    <xsd:annotation>
                        <xsd:documentation xml:lang="en">Specifies the borrower. There can be more than one borrower. It is meant to be used in the event that there is no Bloomberg Id or the Secured List isn't applicable.</xsd:documentation>
                    </xsd:annotation>
                    <xsd:element name="borrower" type="LegalEntity" />
                    <xsd:element name="borrowerReference" type="LegalEntityReference" />
                </xsd:choice>
                <xsd:element name="lien" type="Lien" minOccurs="0">
                    <xsd:annotation>
                        <xsd:documentation xml:lang="en">Specifies the seniority level of the lien.</xsd:documentation>
                    </xsd:annotation>
                </xsd:element>
                <xsd:element name="facilityType" type="FacilityType" minOccurs="0">
                    <xsd:annotation>
                        <xsd:documentation xml:lang="en">The type of loan facility (letter of credit, revolving, ...).</xsd:documentation>
                    </xsd:annotation>
                </xsd:element>
                <xsd:element name="maturity" type="xsd:date" minOccurs="0">
                    <xsd:annotation>
                        <xsd:documentation xml:lang="en">The date when the principal amount of the loan becomes due and payable.</xsd:documentation>
                    </xsd:annotation>
                </xsd:element>
                <xsd:element name="creditAgreementDate" type="xsd:date" minOccurs="0">
                    <xsd:annotation>
                        <xsd:documentation xml:lang="en">The credit agreement date is the closing date (the date where the agreement has been signed) for the loans in the credit agreement. Funding of the facilities occurs on (or sometimes a little after) the Credit Agreement date. This underlyer attribute is used to help identify which of the company's outstanding loans are being referenced by knowing to which credit agreement it belongs. ISDA Standards Terms Supplement term: Date of Original Credit Agreement.</xsd:documentation>
                    </xsd:annotation>
                </xsd:element>
                <xsd:element name="tranche" type="UnderlyingAssetTranche" minOccurs="0">
                    <xsd:annotation>
                        <xsd:documentation xml:lang="en">The loan tranche that is subject to the derivative transaction. It will typically be referenced as the Bloomberg tranche number. ISDA Standards Terms Supplement term: Bloomberg Tranche Number.</xsd:documentation>
                    </xsd:annotation>
                </xsd:element>
            </xsd:sequence>
        </xsd:extension>
    </xsd:complexContent>
</xsd:complexType>
Collapse Child Elements:
Name Type Min Occurs Max Occurs
instrumentId fpml:instrumentId (1) unbounded
description fpml:description 0 (1)
currency fpml:currency 0 (1)
exchangeId fpml:exchangeId 0 (1)
clearanceSystem fpml:clearanceSystem 0 (1)
definition fpml:definition 0 (1)
borrower fpml:borrower (1) (1)
borrowerReference fpml:borrowerReference (1) (1)
lien fpml:lien 0 (1)
facilityType fpml:facilityType 0 (1)
maturity fpml:maturity 0 (1)
creditAgreementDate fpml:creditAgreementDate 0 (1)
tranche fpml:tranche 0 (1)
Collapse Child Attributes:
Name Type Default Value Use
id fpml:id (Optional)
Collapse Derivation Tree:
Collapse References:
fpml:loan